《FPGA基础知识》系列导航
本专栏专为FPGA新手打造的Xilinx平台入门指南。旨在手把手带你走通从代码、仿真、约束到生成比特流并烧录的全过程。
本篇是该系列的第十五篇内容
上一篇:FPGA基础知识(十四):FIFO工作原理与基础概念-优快云博客
下一篇:关注我,第一时间获取更新!!!
在FPGA设计中,时钟管理是整个系统稳定运行的基石。Xilinx的Clocking Wizard IP核作为时钟管理的核心工具,能够极大地简化复杂的时钟设计。本文将带你从基础使用到高级应用,全面掌握这个强大的工具。
一、Clocking Wizard是什么?
Clocking Wizard是Xilinx Vivado设计套件中的一个IP核,用于自动化和简化FPGA中的时钟管理。它提供了一个图形化界面来配置MMCM(混合模式时钟管理器)和PLL(锁相环),让开发者无需深入理解底层复杂的时钟架构,就能生成稳定、精确的时钟信号。
核心价值:
-
将复杂的时钟管理设计图形化、自动化
-
降低设计难度和出错风险
-
优化时钟网络的性能和资源使用
二、基本使用方式
2.1 在Vivado中调用Clocking Wizard
常规用法就是打开之后保持默认,给定输入时钟,给定输出时钟,它就能给你产生出1个或者多个不同频率或者相位的时钟供你工程中各个模块使用,也具有时钟去抖动以及相位调整的功能,几乎每个FPGA项目都需要用到它


2.2 IP例化
// 生成的例化模板
clk_wiz_1 instance_name (
.clk_out1(clk_100m), // 输出时钟100MHz
.clk_out2(clk_50m), // 输出时钟50MHz
......
.reset(reset_i), // 异步复位
.locked(locked_o), // 时钟锁定信号 - 非常重要!
.clk_in1(clk_100m) // 输入时钟100MHz
);
三、资源消耗:理解成本
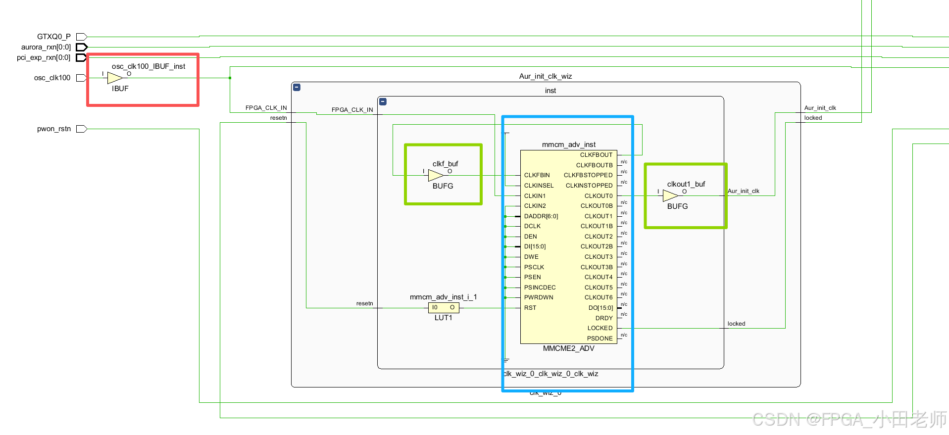
它的内部逻辑如下图,外部的clk通过IBUFG 送入IP核,之通过BUFG 送入MMCM/PLL 输出之后 的时钟再过BUFG 成为咱们最后获得的时钟信号,这是它的资源消耗 (PS:我这个图是,只有一个输出时钟的哈,如果是7个 后面就有7路输出,因为这个要编完才能看到,我就找了个我现有,给大家看看内部的结构)

如果咱们是1个clk_in产生7路时钟,那消耗就是8个BUFG,那咱在BUFG资源紧张的时候,就可以通过选择输出时钟的资源属性,来进行资源平衡,比如使用BUFGCE等等。

CMT - 时钟管理片
-
每个CMT包含1个MMCM + 1个PLL
-
关键理解:使用MMCM或PLL都会消耗整个CMT
-
XC7A100T示例:6个CMT → 最多6个MMCM或6个PLL
BUFG - 全局时钟缓冲器
-
每个时钟输入/输出通常需要1个BUFG
-
示例:1输入 + 7输出 = 8个BUFG
-
XC7A100T有32个BUFG,需要精心规划
四、MMCM vs PLL:如何选择?
【Primitive】默认都是MMCM
但是MMCM和PLL有什么区别呢?
MMCM和PLL都会消耗一个CMT资源
MMCM的优点:
- 与PLL相比,其支持更广的时钟范围,支持分数分频倍频(PLL仅支持整数)
- MMCM支持更多的输出时钟,比如xc7a100t,使用1个MMCM可以输出7路时钟,但是1个PLL仅能输出2路时钟。
PLL的优点:
- 相对于MMCM,其功耗更低,所以在功耗敏感的场景,,PLL有优势

五、10个高级选项详解
🎯 Frequency Synthesis(频率合成)
作用:允许输出时钟拥有不同频率
场景:任何需要时钟频率转换的场合
📡 Spread Spectrum(扩频)
作用:降低电磁干扰(EMI)
限制:与动态重配置互斥
场景:需要通过EMC认证的产品
⚡ Phase Alignment(相位对齐)
作用:输出时钟与参考时钟相位锁定
代价:占用额外时钟路由
场景:多时钟域严格同步系统
🔋 Minimize Power(最小化功耗)
作用:优化功耗,可能牺牲精度
场景:电池供电设备、低功耗应用
🎚️ Dynamic Phase Shift(动态相移)
作用:运行时动态调整时钟相位
场景:DDR接口调试、高速串行通信
🔄 Dynamic Reconfiguration(动态重配置)
作用:设备运行后重新配置时钟参数
接口:AXI4-Lite或DRP
场景:DVFS、多模式通信系统
⚖️ Balanced(平衡模式)
作用:自动优化抖动性能
场景:大多数通用应用,默认选择
🎵 Minimize Output Jitter(最小化输出抖动)
作用:优化输出时钟质量
代价:增加功耗
场景:高速ADC/DAC采样时钟
🛡️ Maximize Input Jitter Filtering(最大化输入抖动滤波)
作用:增强输入时钟抖动容忍度
场景:输入时钟源质量较差时
🚀 Safe Clock Startup(安全时钟启动)
作用:确保时钟稳定后才输出,支持启动序列
场景:多模块顺序启动系统
六、实战技巧与最佳实践
必须处理locked信号
// 错误:直接使用输出时钟
always @(posedge clk_out1) begin
// 可能在时钟未稳定时就开始工作
end
// 正确:使用locked信号作为复位条件
always @(posedge clk_out1) begin
sys_reset_n <= locked_o;
end
总结
Clocking Wizard是FPGA设计中不可或缺的工具,正确使用它需要:
-
理解架构:掌握CMT、BUFG等资源概念
-
明智选择:根据需求在MMCM和PLL间做出权衡
-
善用选项:合理配置10个高级选项优化性能
-
遵循最佳实践:正确处理locked信号,做好资源规划
通过本文的指南,你应该能够自信地在项目中使用Clocking Wizard,构建稳定可靠的时钟系统。记住,好的时钟设计是FPGA项目成功的一半!

4364

被折叠的 条评论
为什么被折叠?



