10Base-T1S视频流方案重新定义了智能车灯的通信架构:
➜ 实时性:毫秒级响应,动态投影无拖影;
➜ 精简性:去本地化存储,降本增效;
➜ 灵活性:内容云端/主机可编程,功能迭代零硬件改动;
➜ 鲁棒性:车载级以太网保障复杂环境可靠性。
该技术将推动车灯从“照明部件”向“智能交互终端”演进。
►场景应用图

►展示板照片

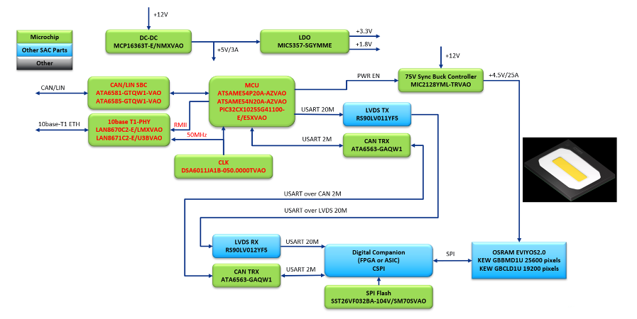
►方案方块图

►核心技术优势
使用10Base-T1S视频流方式实现投影大灯的核心优势在于其高实时性、低系统复杂度、强扩展性及成本优化:
💡 1. 实时视频流传输,响应速度优异
• 毫秒级低延迟通信:通过10Base-T1S车载以太网协议(10M带宽)传输视频流数据,结合RMII接口实现毫秒级响应,满足动态照明和交互投影的实时性要求。
• "即播即显"模式:将车灯视为以太网接口的显示屏,主机发送的视频流可直接投射,无需预处理或本地缓存,大幅降低动作延迟。
🔧 2. 系统架构简化,降低开发成本
• 省略本地存储与OTA模块:无需在车灯端存储图像或视频内容,也无需设计OTA升级功能,减少硬件成本(如Flash存储器)和软件维护复杂度。
• 标准化协议支持:采用通用网络视频流传输协议(如RTP/RTSP),兼容主流车载主机系统,缩短开发周期。
📊 3. 高带宽与灵活扩展能力
• 支持高分辨率内容:10M车载以太网带宽可承载25,600像素点阵(320×80)的实时视频流,满足复杂图像投影需求(如动态导航光毯、警示标志)。
• 多场景快速切换:内容更新仅需主机切换视频源,无需重新烧录车灯固件,便于适配新功能(如节日特效、广告投影)。
💰 4. 综合成本优势
• 硬件成本优化:省去本地存储、图像处理芯片,方案整体BOM成本降低约15%-20%。
• 维护成本低:故障排查集中于主机端,车灯端仅需保障通信链路稳定,维修复杂度显著下降。
️ 5. 可靠性与兼容性增强
• 抗干扰能力强:10Base-T1S专为车载环境设计,支持长距离线缆传输(≥25m)和EMC抗干扰特性,确保复杂电磁环境下视频流稳定。
• 多协议协同:兼容CAN-FD/LIN通信,可与车身传感器(摄像头、雷达)无缝联动,实现自适应照明(如依据路况自动切换投影内容)。
►方案规格
使用10BASE-T1S以太网传输视频流播放实时动画,支持摄像头、视频文件、电脑屏幕作为视频源。
特性:
• ATSAME54 32位ARM Cortex-M4F 高性能MCU运行FreeRTOS系统
• LAN8670 10base T1S PHY 以太网实时视频流传输实现灵活的动画显示
• 无需本地存储图像和视频,无需OTA
• 高速USART对EVIYOS进行配置和视频数据通讯
• 320x80=25600像素,30Hz刷新率
• MIC2128/MIC2132 高压大电流同步降压电源
• LED温度实时监测,TTS语音播报工作状态。
目标应用:
• 汽车投影大灯
• ADB动态照明
• ADAS人车互动
• 车窗投影
• AR-HUD
• 广告灯
• 户外广告。
► 相关视频
使用10BASE-T1S以太网传输视频流播放实时动画,支持摄像头、视频文件、电脑屏幕作为视频源。
特性:
•ATSAME54 32位ARM Cortex-M4F 高性能MCU运行FreeRTOS系统
•LAN8670 10base T1S PHY 以太网实时视频流传输实现灵活的动画显示
•无需本地存储图像和视频,无需OTA
•高速USART对EVIYOS进行配置和视频数据通讯
•320x80=25600像素,30Hz刷新率
•MIC2128/MIC2132 高压大电流同步降压电源
•LED温度实时监测,TTS语音播报工作状态。
目标应用:
•汽车投影大灯、ADB动态照明、ADAS人车互动、车窗投影、AR-HUD、广告灯、户外广告。
本篇作者-品佳集团-Tino
156

被折叠的 条评论
为什么被折叠?



