ShaderGraph基础功能使用记录。
unity 不同版本的ShaderGraph截面和节点多少有些出入,只能凑合看了。
顺便吐槽下这个节点编程,也是我没入门,用着真的难受,复用和编写都很难受……


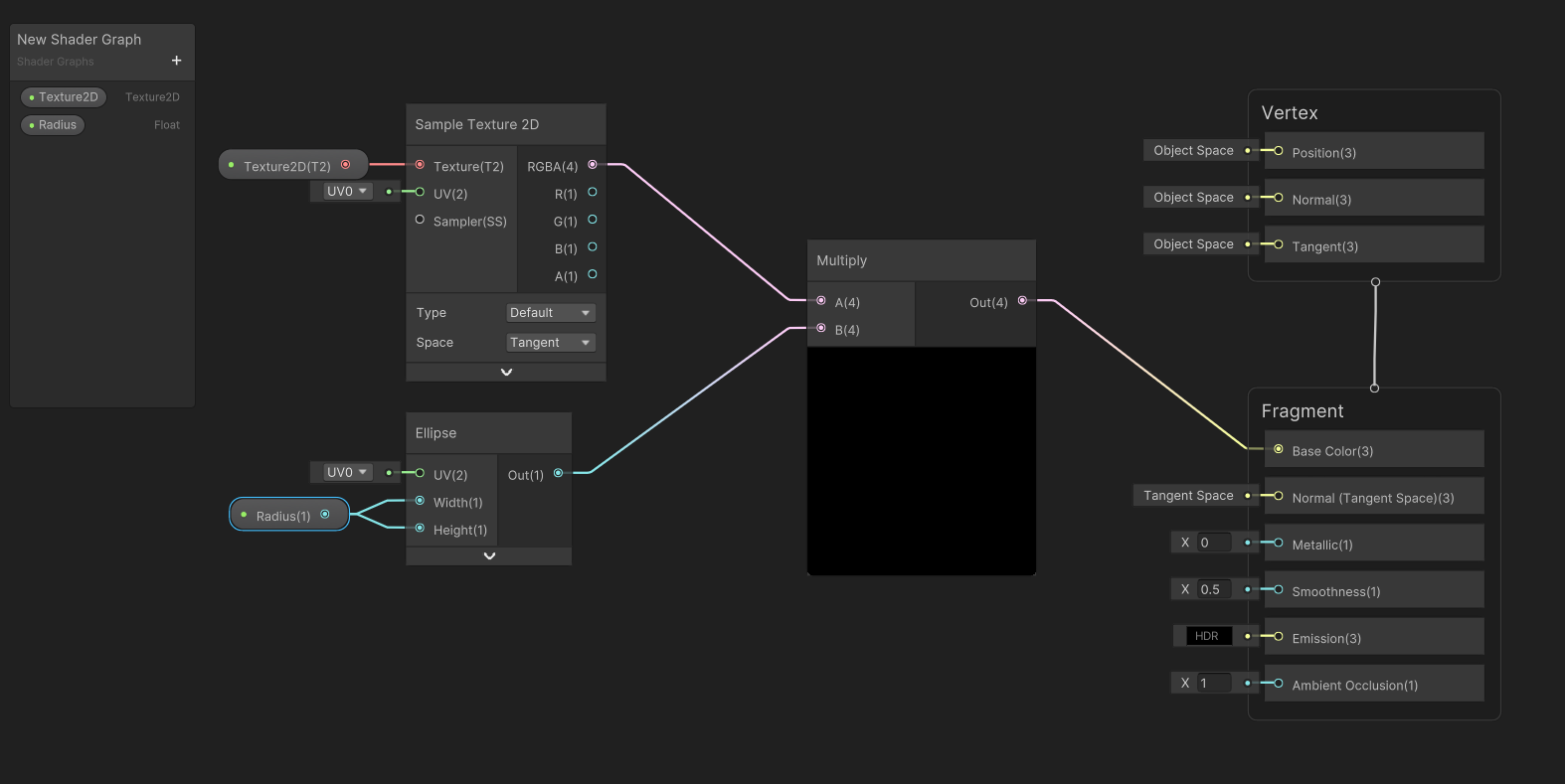
ShaderGraph圆形遮罩节点使用
于 2025-07-14 14:06:11 首次发布
ShaderGraph基础功能使用记录。
unity 不同版本的ShaderGraph截面和节点多少有些出入,只能凑合看了。
顺便吐槽下这个节点编程,也是我没入门,用着真的难受,复用和编写都很难受……


1862

被折叠的 条评论
为什么被折叠?