简介 - 腾讯行为树
behaviac是游戏AI的开发框架组件,也是游戏原型的快速设计工具。支持全平台,适用于客户端和服务器,助力游戏快速迭代开发 。编辑器可以运行在PC上,操作方便直观可靠,支持实时和离线调试;编辑器可以导出xml,bson等多种格式,更可以导出C++、C#源码,提供最高效率。运行时支持全平台,有C++和C#两个版本,原生支持Unity。已被多款知名游戏及更多其他预研项目使用。
behaviac作为游戏AI的开发框架组件,有编辑器和运行时两个部分,这两个部分通过类型信息(描述AI实例属性和能力方法的信息)交换信息。
behaviac能解决什么问题
● behaviac作为游戏AI的开发框架组件,主要是用来开发游戏AI。
● behaviac的编辑器使用图形化的界面(Visual scripting)和操作,操作直观方便。
● 游戏中的NPC,小怪,老怪等等的游戏逻辑都可以通过behaviac来创建和开发。
● behaviac并不限于开发游戏AI的游戏逻辑,也可以用来开发组队逻辑(Squad Logic),策略AI(Strategy AI),玩家Avatar,甚至关卡设计等各种游戏场景。
● behaviac还可以用作原型设计工具,策划只是使用behaviac编辑器来设计类型安全的,表达严谨的游戏逻辑。
● C#版本的运行时原生支持unity,behaviac可以在unity内开发游戏AI
● 在iOS平台,作为热更新的一种手段
● C++版本支持全平台,不仅可以用在客户端,也可以用在服务器端。一套逻辑,可以根据情况分别在客户端,服务器运行,避免重复开发。
behaviac有哪些主要特性
● behaviac是游戏AI的开发框架组件,也是游戏原型的快速设计工具
● 支持持行为树(BT),状态机(FSM),层次任务网络(HTN)等多种范式
● 编辑器可以运行在PC上,操作方便直观可靠
● 编辑器可以导出xml,bson等多种格式,更可以导出C++,C#源码,提供最高效率
● 支持实时和离线调试,可以设断点,查看或修改变量
● 编辑器通过socket和游戏连接实现实时调试,支持远程实时调试
● 运行时支持全平台(Windows/Linux/iOS/Android等),有C++和C#两个版本,原生支持Unity。适用于客户端和服务器,助力游戏快速迭代开发
● 支持热加载,可以不用重启游戏就更新行为树
● 中英文界面可选,类型信息可以提供中英文显示信息
● 支持预制件(Prefab)、子树,方便重用共享
● 支持自定义数据类型,支持已有第3方库中的自定义类型
● 支持扩展节点类型
编译前准备
1、下载行为树源码
2、其他工具:Vs2017、CMake3.25.0

编译
1、将源码解压并在同目录下创建输出目录,如下图

2、打开cmake并配置,如下图

3、如图cmake报错,看说明是cmake版本问题:

解决如图,修改完毕后继续在cmake点击Configure,没有错误后依次点击Generate、Open Project等按钮。

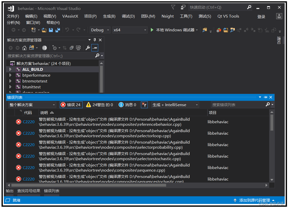
4、如图cmake对项目用vs2017打开。点击"生成 - 生成解决方案",出现下图错误:

解决:将所有项目依次打开项目属性,将”将警告视为错误“改为"否"即可。

5、编译成功,debug、release均编译通过。

如下除了头文件,dll和lib均为编译产生。供后面开发使用:

笔者
笔者 - jxd
1976

被折叠的 条评论
为什么被折叠?



