1.下载贴图
推荐贴图网站
ambientCG - Public Domain Resources for Physically Based Rendering
https://ambientcg.com/
选定心仪的贴图进行下载
下载格式的选择
①JPG
不带透明通道
使用有损压缩,压缩比越高质量越差
档案容量小
②PNG
带透明通道
使用无损压缩
容量较大
2.导入blender

打开插件node wrangler
Ctrl + shift + t 导入图片


ambient occlusion(AO):环境光吸收
color :色彩
displacement:位移贴图
normal:法线贴图
roughness:粗糙度贴图
3.注意点
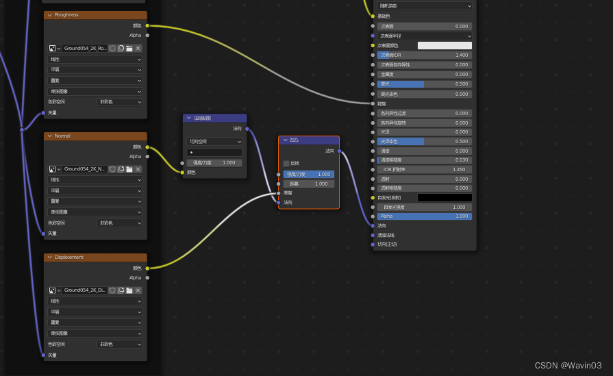
blender不能自动导入ao贴图(如图只显示四个贴图)
需手动添加连接
手动导入AO,添加混合rgb

选择正片叠底模式
diaplacement在Eevee引擎下需要重新连接

这篇学习日志详细介绍了如何在Blender中下载和导入贴图,包括JPG和PNG格式的选择,以及如何使用node wrangler插件导入图片。内容涵盖了AO、color、displacement和normal等不同类型的贴图,并强调了Blender导入AO贴图时需要手动添加并选择正片叠底模式的步骤。在Eevee引擎下,displacement贴图的连接也需要注意。
901

被折叠的 条评论
为什么被折叠?



