多组学联合分析经典模式
转录组学&代谢组学联合分析
转录组是获得生物体内基因表达的重要方法,代谢组是生物体表型的基础和直接体现者。 转录组测序可以得到大量差异表达基因和调控代谢通路,但由于基因与表型之间很难之间关联,导致关键的信号通路难以确定,因此往往达不到预期的研究目的。代谢产物是生物体在内外调控下基因转录的最终结果,是生物体表型的物质基础。
在系统生物学研究时代,生物过程复杂多变,基因调控网络复杂。针对特定的生理、病理等表型进行研究,利用转录组的数据获得大量差异表达的基因,与代谢组检测得到的差异代谢物进行关联分析,从而从原因和结果两个层次对生物体的内在变化进行分析,鉴定关键基因靶点、代谢物及代谢通路,构建核心调控网络,系统全面地解析疾病发生发展的复杂机制,从整体上解释生物学问题。目前,转录组代谢组联合分析已被广泛用于各种疾病研究。
其基本流程如下:

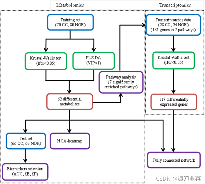
An overview workflow of the comprehensive
本文介绍了转录组学和代谢组学联合分析在揭示疾病分子机制中的重要性。通过将转录组数据与代谢组数据关联,可以更好地理解基因表达与表型变化之间的关系,鉴定关键基因和代谢物,构建调控网络。同时,文章也提及了蛋白质组学和微生物组学与代谢组学的联合分析,强调了多组学整合在揭示生物过程复杂性和疾病关联方面的潜力。
订阅专栏 解锁全文
2996

被折叠的 条评论
为什么被折叠?



