模型驱动架构方法实现移动应用程序的自动化代码生成
摘要
由于在带有触摸屏的移动设备上对应用程序的广泛使用,移动应用程序的开发在我们的环境中日益增长。然而,移动操作系统(iOS、Windows Phone、安卓等)的多样性,要求开发者额外关注代码效率、与设备资源的交互以及缩短上市时间,这使得开发者面临为不同平台开发同一应用程序的巨大挑战。考虑到这种开发复杂性,我们将其工作方向转向采用模型驱动架构(MDA)并结合统一建模语言(UML)的平台,正如软件工程中先前所采用的方法,可为移动应用程序开发者提供抽象化和自动化支持。本文提出了一种用于移动应用程序开发的MDA方法,包含基于统一建模语言的建模以及遵循“一次开发,处处可用”原则的代码生成,以促进并加速移动应用程序的开发。
关键词 :软件工程,模型驱动架构,统一建模语言,QVT,Acceleo,代码生成,移动应用开发。
1 引言
目前,移动设备已成为个人计算机的替代品,无处不在,随时随地伴随用户。
移动设备的多样性使得移动应用程序的开发与维护成为一项具有挑战性的任务。
此外,软件产品的普及程度受到其可运行平台数量的影响。因此,可移植性在移动和桌面环境中都是软件公司必须考虑的重要因素。多种多样的移动平台,如安卓、Windows Phone 和 iOS,迫使软件工程师为不同的操作系统(OS)开发同一款应用程序,并经常需要使用不同的编程语言(如 Java、C# 或 Objective-C)。这就要求针对同一应用程序需求,实现不同的底层设计,并由不同的团队分别开发。所有这些任务导致了维护成本和时间的增加。
在此背景下,模型驱动工程(MDE)可能提供一些帮助,它通过高级模型实现抽象,并允许使用建模语言从模型自动生成应用程序。
可变性和可定制性是不可避免的需求。模型被视为贯穿整个项目生命周期的关键要素,从需求捕获、建模与开发阶段,一直到测试阶段。
MDE方法基于模型之间的转换,从最抽象的模型到最具体的模型,并最终通过代码生成步骤产生几乎无需定制即可运行的源代码。在上个世纪末,对象管理组织(OMG)公开了其将MDE加以限制而提出的模型驱动架构(MDA)倡议,这使得人们对MDE方法的兴趣日益增加。
本文提出了用于移动应用开发的模型驱动架构(MDA)[1]方法。该方法包括使用QVT进行模型到模型转换,以及使用Acceleo进行模型到文本转换,旨在加速并简化Android应用程序的开发。
本文的其余部分组织如下:第二节定义了MDA方法,第三节介绍了一些相关工作。第四节的主要内容是Android应用程序的模型驱动架构。在第五节中,我们通过一个案例研究讨论了该方法的适用性。
2 模型驱动架构
OMG组织于2001年公开了模型驱动架构,作为模型驱动工程的一种方法。
MDA [1]的核心理念是尽可能将系统的功能规范与其在特定平台上的实现分离开来。MDA方法将模型视为可转换的生产性元素,用于自动生成应用程序的源代码。
OMG 定义了一些关于模型的术语,包括模型、元模型和元-元模型,而模型驱动架构定义了三种层次的模型(参见图1),即计算无关模型(CIM)、平台无关模型(PIM)和平臺相关模型(PSM),用于对应用程序进行建模以及通过连续转换自动生成源代码。
MDA方法允许通过标准化投影从源模型生成目标模型,并使同一模型能够在不同平台上实现。它支持应用程序与模型之间的互操作性,并促进新技术和平台的开发。根据MDA标准,使用CIM、PIM和PSM模型可以对应用程序进行建模,并通过连续的模型转换生成源代码。模型转换由约束和规则组成,这些约束和规则将源元模型中定义的元素转换为目标元模型中的其他元素。OMG组织制定的标准转换语言MOF QVT(查询/视图/变换)[2]旨在定义一种元模型,以支持模型转换的设计。因此,这些转换应用于符合源元模型的源模型,并生成符合目标元模型的目标模型。参见图2。
3 相关工作
MDA方法已在企业应用开发中展现出其优势,同时也可为移动应用开发带来诸多益处。现有移动平台的多样性、设备的差异及其多种功能,导致市场对更先进的移动设备需求不断增长,同时也使得在此类环境中开发各类移动应用程序变得愈发困难。MDA方法有助于提高生产率和专业知识的可持续性,并有效应对移动平台碎片化的问题。事实上,近年来已有不同的研究关注这一方向。
作者在[11]中利用AndroMDA开源框架改进了针对不同平台的图形用户界面(GUI)生成,这些平台包括Java服务器页面标准标签库(JSTL)和Java服务器端口(JSF)。他们的论文描述了基于对PIM模型的分析与设计,使用UML图并结合构造型进行扩展以获得PSM模型,实现PIM到PSM的转换。随后,通过AndroMDA生成目标平台的具体代码。
[14]提出了一种用于设计移动应用程序用户界面的方法。作者采用MDA方法以文本格式提供PIM模型,并应用M2M和M2T转换来为特定平台生成GUI;为此,研究人员利用Xtext定义领域特定语言(DSL),并使用Xtend 2实现不同的转换。
在[18],论文中,对现有的跨平台工具进行了比较,这些工具减轻了开发工作量,同时排除了过于简单的Web应用。支持Xmob交叉编译架构的解决方案从Xmob开始,最终生成原生代码,每个转换链包含两次模型到模型转换和一次模型到文本转换:
- PIM到PSM:将高层领域特定语言(DSL)概念转换为等效表示。
- PSM到PSM(可选):逐步引入最佳实践(各种重构、命名规范等)。
- PSM到代码:生成与PSM中元素对应的源代码。
[21]提出了一种用于用户界面建模的UML概要。作者使用MDA方法定义PIM,并利用QVT实现各种转换。
在[7]中,作者使用MDA标准的实现来为移动平台建模并生成图形界面。该方法的优点是从统一建模语言模型自动为各种移动平台生成图形界面,并且MDA转换规则以ATL(Atlas转换语言)表示。
在本文中,我们提出了一种基于模型驱动架构(MDA)方法的新方法,用于建模并自动生成移动应用程序。模型驱动架构(MDA)提供了一个PIM模型,并将其转换为PSM模型,进而为我们的移动应用程序生成源代码。MDA的转换规则使用QVT [2](查询/视图/转换)表示,并通过Acceleo [5]实现模型到文本的转换。
4 用于Android应用程序开发的MDA方法
安卓是基于Linux内核的为智能手机和平板电脑等移动设备设计的操作系统。
Android应用程序使用Java开发,但在名为Dalvik的特定虚拟机上运行。一个Android应用程序由一个或多个活动组成。一个活动通常在安卓中呈现单一的可视化用户界面,类似于Java中的窗口或框架。服务是一种没有可视化用户界面的特殊活动,通常在后台无限期运行[6]。Android活动的7个生命周期方法表示活动在不同状态下的行为方式。图3展示了Android活动的7个生命周期方法。
用于Android应用开发的MDA方法支持UML建模和自动代码生成。本文介绍了如何使用UML类图对Android应用程序的结构和行为进行建模。我们的建模基于MVC(模型-视图-控制器)模式来实现Android应用程序。图4展示了MVC模式,该模式将软件应用程序划分为三个相互关联的部分:模型、视图和控制器。
MDA方法到 AutomateCode Generation for Mobile Applications 245
MDA在安卓应用程序开发中的主要优势是自动化。为了展示我们的MDA方法所提供的自动化支持,使用QVT [2]工具进行PIM到PSM转换,并使用Acceleo [5]工具生成安卓代码。我们的安卓代码生成基于类图,Acceleo利用这些类图生成应用程序结构。在代码生成过程中,类或接口之间的关系(如关联和继承)均被保留。
5 案例研究:ERP移动应用
由于信息技术、标准化和成本的压力不断增大,越来越多的企业转向企业资源计划(ERP)系统来构建其核心IT系统。这一现象不仅限于大型企业,中小型企业(SMI)也在逐步采用。企业正致力于在各个层面建立响应式和快速功能。
ERP系统集成了人力资源、销售与分销等所有业务活动要素;另一方面,客户关系管理(CRM)系统则用于管理和跟踪客户关系。如今,下一代业务正在向移动设备和智能手机上的商务转变。
我们的案例研究采用了一种单一模式:CRUD模式,该模式允许对某个实体的实例进行创建、读取、更新和删除。下图(图5)展示了我们为安卓智能手机上的客户管理应用生成的Android应用程序。它显示了客户列表,在此列表中您还可以创建新客户、更新现有客户或删除不再需要的客户。
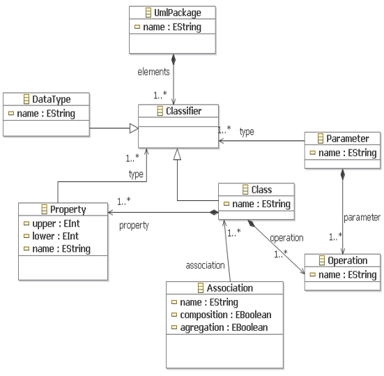
我们在此展示构成UML源元模型(见图6)和Android目标元模型(见图7)的不同元类,这些元类用于开发源模型与目标模型之间的转换算法,以生成Android源代码。
安卓元模型有助于创建平台特定模型。其目标是帮助创建表示面向Android平台的应用程序的模型。下图(图8)展示了安卓目标元模型。
许多元模型的开发需要多次模型转换。需要M2M和M2T转换来生成在安卓设备上运行的应用程序所需的源代码。
M2M转换使用QVT实现。M2T转换使用Acceleo实现。
我们的应用程序由2个屏幕组成;第一个屏幕将显示数据库中的所有客户,第二个屏幕是详情页面。我们可以使用我们的方法自动生成安卓项目中的源文件,编写转换规则本身在实践中不会产生任何问题。下图(图9)展示了生成Android清单文件的转换规则。清单文件向Android系统提供有关应用程序的基本信息;这些信息是系统在运行任何应用程序代码之前必须具备的。
[template public包2Manifest(aPack : 包)]
<?xml version="1.0" encoding="utf‐8"?>
<manifest xmlns:android="http://schemas.android.com/apk/res/android"
package="com.hanane.[aPack.name/]">
<uses-sdk android:minSdkVersion="8" android:targetSdkVersion="21"/>
<application
android:allowBackup="true"
android:icon="@drawable/ic_launcher"
android:label="@string/app_name"
android:theme="@style/AppTheme">
[for (c:Class | aPack.elements)]
<activity
android:name=".MainActivity[c.name.toUpperFirst()/]"
android:label="@string/app_name">
[if (c.kind='main')]
<intent-filter>
<action android:name="android.intent.action.MAIN"/>
<category android:name="android.intent.category.LAUNCHER"/>
</intent-filter>
[/if]
</activity>
<activity
android:name="[c.name.toUpperFirst()/]Detail"
android:label="@string/title_activity_[c.name.toLower()/]_detail">
</activity>
[/for]
</application>
</manifest>
[/template]
5 结论
考虑到移动技术的多样性,为不同平台开发相同的应用程序成为一项复杂且耗时的任务。这是因为每个平台都使用不同的工具和编程语言,使得跨平台应用程序的开发变得困难。因此,软件工程师需要在多个平台上创建应用程序,同时确保最大程度的普及。本文提出了一种基于UML类图生成Android应用程序的MDA方法。该方法利用建模方式,采用QVT浏览类图,并通过Acceleo实现自动代码生成,从而加速并简化Android应用程序的开发。在未来的研究中,我们将完善该代码生成器,以实现对所有移动平台(Windows Phone、iOS等)源代码的自动化生成。
209

被折叠的 条评论
为什么被折叠?



