今天学习了Max+plus Ⅱ系统的基本使用,仿真顶层电路,这里还是写一个教程,供大家学习,也供自己熟悉。
一、设计输入
打开Max+plus Ⅱ系统后,按屏幕上方的按钮
,或者选择菜单“File”-->“NEW…”,出现如图1-1所示的对话框,在框中选中“Text Editor file”

将下面粉色部分的程序代码复制到文本输入框内
LIBRARY IEEE;
USE IEEE.STD_LOGIC_1164.ALL;
USE IEEE.STD_LOGIC_ARITH.ALL;
USE IEEE.STD_LOGIC_UNSIGNED.ALL;
ENTITY PC IS
PORT(
LOAD,LDPC,CLR: IN STD_LOGIC;
D: IN STD_LOGIC_VECTOR(7 DOWNTO 0);
O: OUT STD_LOGIC_VECTOR(7 DOWNTO 0)
);
END PC;
ARCHITECTURE A OF PC IS
SIGNAL QOUT: STD_LOGIC_VECTOR(7 DOWNTO 0);
BEGIN
PROCESS(LDPC,CLR,LOAD)
BEGIN
IF(CLR='0') THEN
QOUT<="00000000";
ELSIF(LDPC'EVENT AND LDPC='1') THEN
IF(LOAD='0') THEN
QOUT<=D; --BUS->PC
ELSE
QOUT<=QOUT+1; --PC+1
END IF;
END IF;
END PROCESS;
O<=QOUT;
END A;

输入完毕后,选择菜单“File-->Save”,点击选中保存的路径。输入正确的文件名称pc.vhd,并把Automatic Extension修改为vhd
注意一定要双击选中,且路径不带有中文,文件后缀名正确,不然编译的时候会报错。

选择菜单“File”-->“Create Default Symbol”,弹出编译窗口,点击start,如果是0errors,则继续。

接下来创建源程序ls273.vhd,步骤与创建pc.vhd的步骤一致,可以参考上面的步骤,程序代码为下面的粉色部分,要注意的是,文件名要修改正确,路径与pc.vhd保持一致。
LIBRARY IEEE;
USE IEEE.STD_LOGIC_1164.ALL;
ENTITY LS273 IS
PORT(
D: IN STD_LOGIC_VECTOR(7 DOWNTO 0);
CLK: IN STD_LOGIC;
O: OUT STD_LOGIC_VECTOR(7 DOWNTO 0)
);
END LS273;
ARCHITECTURE A OF LS273 IS
BEGIN
PROCESS(CLK)
BEGIN
IF(CLK'EVENT AND CLK='1') THEN
O<=D;
END IF;
END PROCESS;
END A;

接下来创建源程序rom.vhd,步骤与创建pc.vhd的步骤一致,可以参考上面的步骤,程序代码为下面的粉色部分,要注意的是,文件名要修改正确,路径与pc.vhd保持一致。
LIBRARY IEEE;
USE IEEE.STD_LOGIC_1164.ALL;
USE IEEE.STD_LOGIC_ARITH.ALL;
USE IEEE.STD_LOGIC_UNSIGNED.ALL;
ENTITY ROM IS
PORT(
DOUT:OUT STD_LOGIC_VECTOR(7 DOWNTO 0);
ADDR:IN STD_LOGIC_VECTOR(7 DOWNTO 0);
CS:IN STD_LOGIC
);
END ROM;
ARCHITECTURE A OF ROM IS
BEGIN
DOUT<="10000000" WHEN ADDR="00000000" AND CS='0' ELSE
"10010001" WHEN ADDR="00000001" AND CS='0' ELSE
"00000001" WHEN ADDR="00000010" AND CS='0' ELSE
"10010010" WHEN ADDR="00000011" AND CS='0' ELSE
"00000000" WHEN ADDR="00000100" AND CS='0' ELSE
"10100001" WHEN ADDR="00000101" AND CS='0' ELSE
"10110000" WHEN ADDR="00000110" AND CS='0' ELSE
"00001101" WHEN ADDR="00000111" AND CS='0' ELSE
"11000110" WHEN ADDR="00001000" AND CS='0' ELSE
"11010001" WHEN ADDR="00001001" AND CS='0' ELSE
"11010001" WHEN ADDR="00001010" AND CS='0' ELSE
"11100000" WHEN ADDR="00001011" AND CS='0' ELSE
"00000101" WHEN ADDR="00001100" AND CS='0' ELSE
"11111000" WHEN ADDR="00001101" AND CS='0' ELSE
"11100000" WHEN ADDR="00001110" AND CS='0' ELSE
"00001101" WHEN ADDR="00001111" AND CS='0' ELSE
"00000000";
END A;

上面三个源程序文件创建完后,我们创建图形设计文件。
选择菜单“File”-->“New”,在如图1-1所示的对话框中选择“Graphic Editor File”

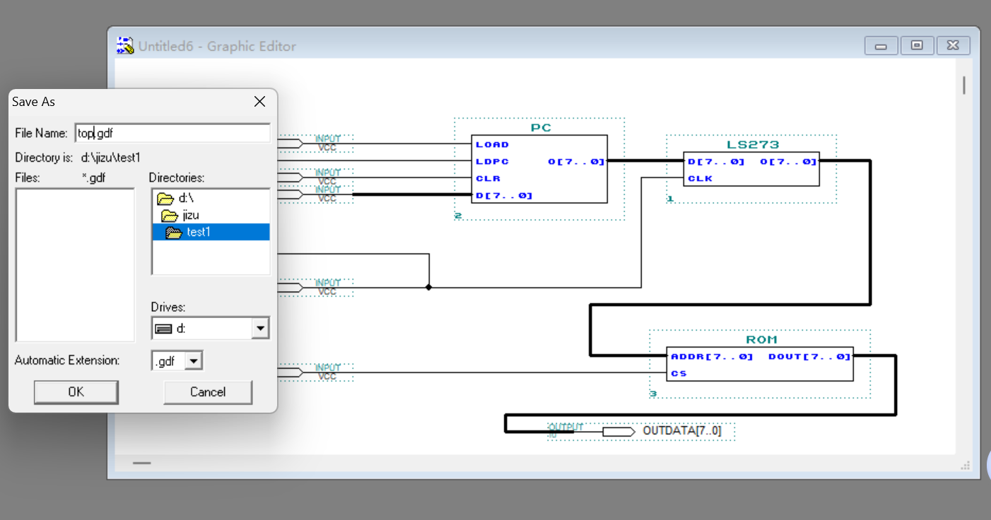
双击空白处,弹出“Enter Symbol”对话框,双击Symbol Files的原件添加进去(三个:PC、LS237、ROM)

继续双击空白处,将Symbol Libraries修改到f:\计组\maxplus2\max2lib\prim,即你的prim目录,目录跟我不一样的按自己的来。

在Symbol Files下划找到input,双击添加

在Symbol Files下划找到output,双击添加

点击input元件,CTRL+c复制,CTRL+v粘贴,一共需要5个input元件,1个output元件。(PS:下面的图我不小心多复制了一个output,如果你也不小心的话,CTRL+z撤销就好了)

放好输入/输出元件符号,再将鼠标箭头移到符号的输入/输出引脚上,鼠标箭头形状会变成“+”字形,然后可以按着鼠标左键并拖动鼠标,绘出一条线。
相信聪明的你一下子就学会操作了~接下来只要根据下面的图进行连线就好了
注意:线的粗细一定与图一致,若线画错可以点击线,线变红后点击delete删除

接下来设置输入/输出引脚名,双击PIN_NAME,修改为对应的原件名。

各个输入/输出引脚名与下图保持一致。

最后选择“File”-->“Save”菜单,将此顶层原理图文件取名为top.gdf,Automatic Extension修改为.gdf

二、编译处理
在编译top.gdf之前,需要设置此文件为顶层文件,或称工程文件(项目文件):Project。选择菜单“File”-->“Project”-->“Set Project to Crurrent File”,当前的工程即被设为top。
然后选择用于编程的目标芯片。选择菜单“Assign”-->“Device
在对话框中的“Device Family”下拉栏中选择ACEX1K,然后在“Devices”列表框中选择芯片型号“EP1K30TC144-1”

单击工具栏中的编译器快捷按钮,(选择MAX+plus Ⅱ-->Compiler选项,即可打开编译器窗口)对顶层文件进行编译,也是弹出后点击start
编译成功后,不要关掉编译窗口,我们来确定引脚。选择菜单“Assign”-->“Pin/Location/Chip…”

在弹出的窗口中,可以点击Search按钮,在弹出的窗口中Node Name输入项的右边有一个List,点击后出现顶层文件包含的所有输入输出引脚名,我们点击选中CLK

将Pin填入128,点击Add。

当你看到白色框框出现刚刚你输入的元件与引脚,则设置成功。

接下来的如法炮制,将下面的表的各个引脚一一添加
|
引脚名 |
芯片引脚号 |
引脚名 |
芯片引脚号 |
引脚名 |
芯片引脚号 |
|
CLK |
126 |
INDATA3 |
12 |
OUTDATA2 |
32 |
|
CLR |
138 |
INDATA4 |
13 |
OUTDATA3 |
33 |
|
CS |
20 |
INDATA5 |
17 |
OUTDATA4 |
36 |
|
LOAD |
21 |
INDATA6 |
18 |
OUTDATA5 |
37 |
|
INDATA0 |
8 |
INDATA7 |
19 |
OUTDATA6 |
38 |
|
INDATA1 |
9 |
OUTDATA0 |
30 |
OUTDATA7 |
39 |
|
INDATA2 |
10 |
OUTDATA1 |
31 |
全部添加完毕后,点击ok

全部设定完毕后,下面开始编译。选择“MAX+plusII”-->“Compiler”菜单,start进行编译,不要关闭编译窗口,在编译器窗口上方的“Interfaces”-->“VHDL Netlist Reader Settings”,在弹出的窗口中选“VHDL’93”

三、仿真波形
选择菜单“File”-->“New”,在出现的“New”对话框中选择“Waveform Editor file”,确定后出现下面图片。

选择菜单“Node”-->“Enter Nodes from SNF…”,出现如图所示的选择信号节点对话框,点击List,左边列表框选中LOAD[I],然后点击“=>”按钮,添加到右边的框框

接下来将左边列表框中的节点CS[I]、CLR[I]、CLK[I]、INDATA[7..0](I)、OUTDATA[7..0](O)、|pc:2|O(B)和|ls273:1|O(B)也分别选中到右边的列表框

添加完毕ok后,出现下面一致的东西

点击“File”-->“End Time”,将时间设置为5us,方便全局查看。

接下来设置各个节点的信号。
首先设置LOAD信号,用鼠标点LOAD信号的Value区域,可以将LOAD选中,这时LOAD的波形区域全部变成黑色。按集成环境窗左边上的置“1”按钮
,LOAD的值将被置为“1”;

LOAD的value设置为了1,如图

然后设置CS信号,用鼠标点CS信号的Value区域,可以将CS选中,这时CS的波形区域全部变成黑色。按集成环境窗左边上的清“0”按钮
,CS的值将被清为“0”;
再设置CLR信号,采用与设置LOAD信号相同的方法将CLR的值置为“1”,然后用鼠标左键点击CLR的0~100ns区域,按住鼠标往后挪到200ns区域全部变成黑色。按集成环境窗左边上的清“0”按钮
,CLR在0~200ns区域的值将被清为“0”。
接着再设置CLK时钟信号,用鼠标点CLK信号的Value区域,可以将CLK选中,这时CLK的波形区域全部变成黑色。按集成环境窗左边的时钟按钮
,对话框默认值0。

最后设置INDATA[7..0]信号,用鼠标点INDATA[7..0]信号的Value区域,可以将INDATA[7..0]选中,这时INDATA[7..0]的波形区域全部变成黑色。按集成环境窗左边的总线数据设置按钮
,弹出对话框,默认值0就可以。

全部设置完如下图。

接下去是运行仿真器(Simulator)。点击工具栏上的波形仿真快捷按钮
,出现保存提醒,将文件命名top.scf,保存在统一路径。

点击start进行时序仿真

时序仿真波形结果如图所示

双击pc:2IO,出现对话框,把名字修改为PC,如果你的value值不是16进制,可以点击HEX修改进制。

将ls273:1|O修改为AR,全部修改完毕后,我们的仿真波形到这里全部完成。

到这里的完美收官了
结束,完结撒花~
1031

被折叠的 条评论
为什么被折叠?



