1.透明的材质设置
水的材质,半透材质
首先水的颜色先给一个蓝色

将表面类型修改为:Transparent
点击颜色贴图找到A通道,将透明度降低

就可以得到一个半透明的效果

2.如何自己写shader,简单查看加载混合贴图
假设拿到混合贴图,有不太想去sd拆分,可以快速再unity中查看效果
1.新建一个Greate_shader_PBR Graph

2.可以改一个命名例如:test_mor,双击打开进入编辑页面

再加号的位置点击一下,添加Textures2D图,新建你需要的图,如下图所示,法线贴图需要单独修改一下模式:Bump

2.建立完成以后将图拖入到中间位置,由于我们刚才建立的贴图为外部的图片,需要一个节点去输出,Greate Note--Input--Textures--Sample Textures 2D,通过此节点才可以将外部导入的贴图通过此RGB输出到相应的位置上

3.颜色图正常链接到对应的颜色接口即可

4.混合图链接要根据相应的通道去链接,我这边是mor即:R:metal G:ao B:roughness三个通道,此时会有一个问题:我只有roughness图,输出的接口为Smoothness接口,此时我需要一个节点来转换下,光滑度=1-粗糙度,即我们需要一个减去的节点

增加一个减去的节点,变更原理如下图

连接以后的效果

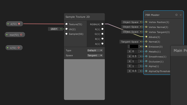
法线节点连接

完成以后保存
就会得到一个自己的shder

新建一个材质明名可以为mor

双击进入细节面板将shader修改为:test_mor

打开材质面板将相应的图拽入进去即可完成

接着就可以测试自己的模型是否合适
法线贴进去以后需要检查下法线的模式:默认模式为下图的Defaut,需要修改为:Normal map,点击应用

![]()
如果模型显示的特别暗可以烘培下环境光,查看效果,窗口-渲染-灯光设置

3.如何修改shader显示定点色,
在我们前面编辑的基础上找到顶点颜色的节点,连接到颜色输出节点,保存,再回到场景中查看即可

4万+






