2025 年将是 AI Agent 发展的重要一年。
谷歌最近发布了一篇关于 Agent 的白皮书。以下是白皮书的主要内容:
-
AI Agent 简介
-
工具在 Agent 中的角色
-
通过针对性学习提升模型性能
-
使用 LangChain 快速上手智能体
-
利用 Vertex AI Agents 构建生产级应用
这是学习 AI Agent 的绝佳起点。
✅ 什么是 Agent ?
他们将生成式 AI Agent 定义为“一个通过观察世界并利用其可用工具采取行动来实现目标的应用程序。”

⭐️ 组件
以下是通用 Agent 架构及其组件的概览:
-
用于驱动决策的模型
-
与外部数据和服务交互的工具
-
用于管理 Agent 如何获取信息、进行推理/规划并采取行动的协调机制

🆚 模型 V.S. Agent
以下是一张清晰的对比表,用于理解独立模型与 Agent 之间的区别。

🧠 具备 ReAct 推理的 Agent
以下是一个在协调层中使用 ReAct 推理构建的 Agent 示例。它通过 1 到 n 次的循环进行思考、采取行动(伴随输入)和观察,并且可以访问关键工具来尝试完成任务。

🔗 扩展
扩展以标准化的方式弥合 Agent 与 API 之间的差距。它能够帮助 Agent 根据用户的请求决定选择哪个 API。

🧑💻 函数
函数支持在客户端执行 API 调用,并为开发者提供更大的控制权。

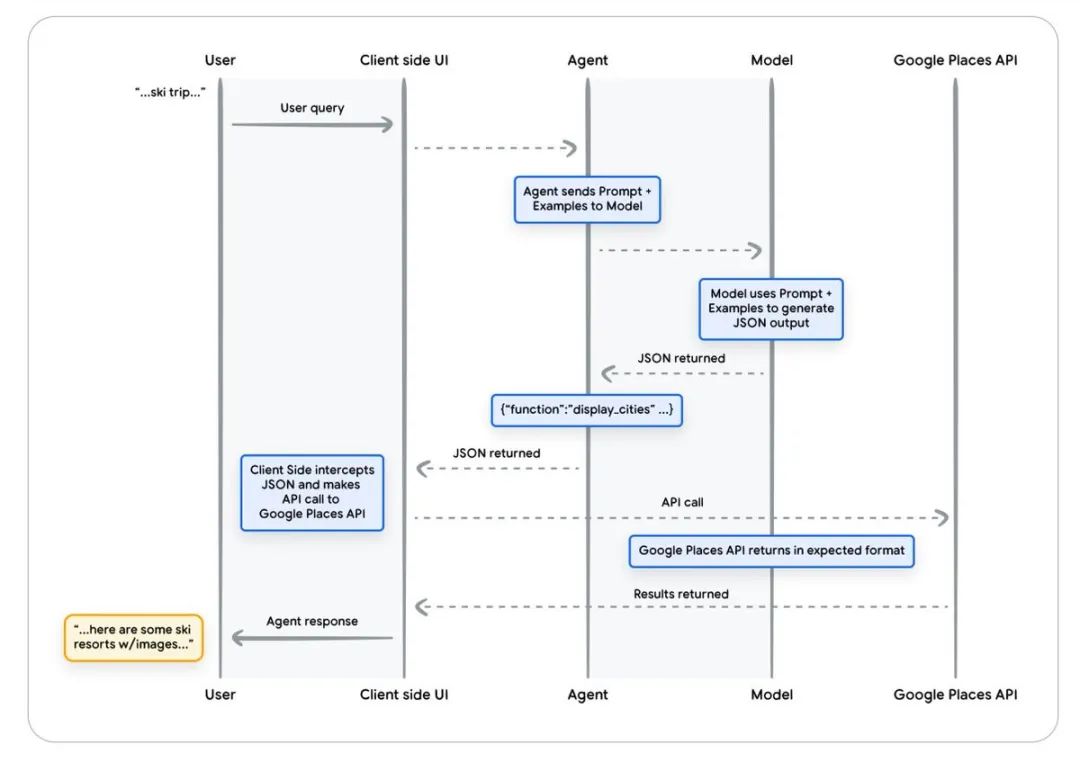
💡 函数调用生命周期
一张非常有趣的图表展示了函数调用的生命周期。请注意,函数本身并不直接与 API 交互。客户端会拦截 JSON 数据并发起 API 调用,然后将结果用于 Agent 的最终响应。

🗄️ 数据存储
通过向量数据库提供对结构化和非结构化数据的访问。

💡 关于数据存储的更多信息
数据存储通常以向量数据库的形式实现。同时,还可以提供各种格式的数据给 Agent。

🧩 RAG
关于 RAG 的内容不多,但这张图总结了一个典型的 Agentic RAG 系统的样子。Agent 可以包含从推理循环到访问帮助增强检索数据的工具等多个组件。

我们该怎样系统的去转行学习大模型 ?
很多想入行大模型的人苦于现在网上的大模型老课程老教材,学也不是不学也不是,基于此,我用做产品的心态来打磨这份大模型教程,深挖痛点并持续修改了近100余次后,终于把整个AI大模型的学习门槛,降到了最低!
第一不需要具备任何算法和数学的基础
第二不要求准备高配置的电脑
第三不必懂Python等任何编程语言
您只需要听我讲,跟着我做即可,为了让学习的道路变得更简单,这份大模型教程已经给大家整理并打包,现在将这份 LLM大模型资料 分享出来: 😝有需要的小伙伴,可以 扫描下方二维码领取🆓↓↓↓

一、大模型经典书籍(免费分享)
AI大模型已经成为了当今科技领域的一大热点,那以下这些大模型书籍就是非常不错的学习资源。

二、640套大模型报告(免费分享)
这套包含640份报告的合集,涵盖了大模型的理论研究、技术实现、行业应用等多个方面。无论您是科研人员、工程师,还是对AI大模型感兴趣的爱好者,这套报告合集都将为您提供宝贵的信息和启示。(几乎涵盖所有行业)

三、大模型系列视频教程(免费分享)

四、2025最新大模型学习路线(免费分享)
我们把学习路线分成L1到L4四个阶段,一步步带你从入门到进阶,从理论到实战。

L1阶段:启航篇丨极速破界AI新时代
L1阶段:我们会去了解大模型的基础知识,以及大模型在各个行业的应用和分析;学习理解大模型的核心原理、关键技术以及大模型应用场景。
L2阶段:攻坚篇丨RAG开发实战工坊
L2阶段是我们的AI大模型RAG应用开发工程,我们会去学习RAG检索增强生成:包括Naive RAG、Advanced-RAG以及RAG性能评估,还有GraphRAG在内的多个RAG热门项目的分析。

L3阶段:跃迁篇丨Agent智能体架构设计
L3阶段:大模型Agent应用架构进阶实现,我们会去学习LangChain、 LIamaIndex框架,也会学习到AutoGPT、 MetaGPT等多Agent系统,打造我们自己的Agent智能体。

L4阶段:精进篇丨模型微调与私有化部署
L4阶段:大模型的微调和私有化部署,我们会更加深入的探讨Transformer架构,学习大模型的微调技术,利用DeepSpeed、Lamam Factory等工具快速进行模型微调。

L5阶段:专题集丨特训篇 【录播课】

全套的AI大模型学习资源已经整理打包,有需要的小伙伴可以微信扫描下方二维码,免费领取


505

被折叠的 条评论
为什么被折叠?



