移动蜂窝网络各代流量工程范式的趋势与机遇
1 引言
流量工程(TE)源于语音电话领域,其基础是爱尔兰[1]的开创性工作。然而,它在当今的通信系统中仍然至关重要,甚至更为重要’。尽管总体目标保持不变,但在当前可用网络中实施流量工程的方式已发生显著变化。流量工程的主要目标是在不损害服务质量的前提下,将服务需求与可用资源进行优化匹配[3]。这一概念如图1所示。
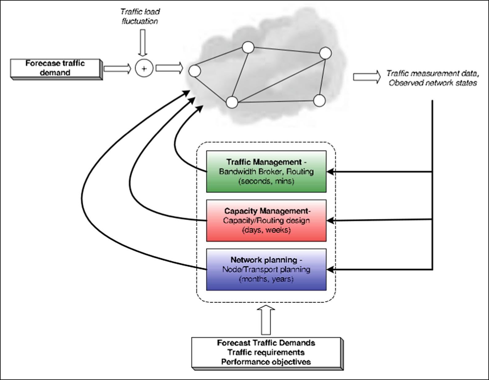
因此,排队论是分析和设计通信网络时满足上述目标的一个有用工具[3, 4]。它能够通过分析方法确定性能三角形三个方面的相互关系,即需求(流量)、系统性能(服务质量)和网络能力流量。在通信队列的背景下,这一领域已发展成为一门通常被称为流量工程的学科。图流量工程流量工程2总结了相关流程,并重点强调了网络内操作的相关时间尺度。
在移动蜂窝网络(MCNs)中,流量工程(TE)的发展速度较慢,落后于网络技术部署的速度,因为网络运营商最关注的是实现具有足够覆盖范围的无线传输[6]。此外,价值重点已从服务质量转向服务普遍性,这一转变加上无线资源获取中的官僚程序,使得采用过度配置和短期移动站设置的设计比实施流量工程更为有利可图。
由于移动蜂窝技术的演进与相应的流量工程范式转变之间存在复杂关系,双方不断出现新的挑战。电信工程范式的概念、工具和方法推动了技术变革
2 文献综述
2.1 移动蜂窝网络的演进
移动蜂窝网络(MCNs)已从20世纪80年代的第一代模拟蜂窝系统(1G)发展到将在2020[7]推出的随时随地提供任何服务的第五代(5G)网络。1G网络本质上是公共交换电话网的无线本地环路,具备移动性。第二代(2G)见证了如今数字化的移动蜂窝网络开始具备商业可行性,尽管仍以语音为主。快速而广泛的连接普及以及对更优质、更高要求服务的需求,促使移动蜂窝网络向以数据为中心、采用分组交换的第三代(3G)演进[7, 8, 10]。在坦桑尼亚以及非洲大多数其他地区,这是移动技术的主要实现方式。第四代(4G)带来了更高的数据传输速度,使得移动网络与其他无线接入技术之间能够在多种不同设备上无缝互联。这些能力预计将在第五代(5G)[7, 8]中得到进一步增强。3展示了这些标准的演进过程。
纵观各代发展,网络呈现出从以语音为中心向以数据为中心、并可能进一步向以用户为中心的转变趋势。这些移动蜂窝系统从最初的电路交换网络,逐步采用分组交换技术,以适应日益增长的多媒体乃至超媒体流量需求。fic 数据流量。过去,这种变化主要由技术进步推动,而现在,用户需求则成为技术发展的驱动力。表1总结了移动蜂窝系统在各代中的主要特征。
| 代 | Year | 服务 | 技术 | 速度 | 频率 | 描述 |
|---|---|---|---|---|---|---|
| 0G |
1960年代 (预‐ 蜂窝 无线
系统) | 仅语音 | 移动无线电 电话 系统 |
14.4–
19.2 Kbps | 160兆赫兹 |
大功率高覆盖
小区。没有 通远信离 蜂窝小区 覆盖区域 |
| 1G (AMPS, NMT) | 1980 | 仅语音 | 模拟信号 | 1– 2.4 Kbps | 800– 900 MHz | 引入 蜂窝概念 |
| 2G | 1990 | 数字语音 | 时分多址, CDMA 数字 无线 | 14– 64 Kbps | 850– 1900 MHz | 短消息服务+语音 呼叫、漫游、呼叫 呼叫转移和 呼叫保持 引入 , 蜂窝 通信 商业化 |
| 2.5G(GPRS, CDMA 2000) | 2000 | 多媒体消息服务,互 联网 | GPRS | 115千比特每 秒 | 850– 1900 MHz |
多媒体消息服务,移动 游戏,访问
电子邮件 |
| 2.75G(EDGE) | 2003 | 多媒体消息服务,互 联网 | EDGE | 384千比特每 秒 | 850– 1900兆赫 |
类似服务
2.5G的那些服务 |
| 3G(UMTS) | 2000 | 语音、数据、 互联网、视频、 高速游戏 速度 | 码分多址、 宽带 | 384千比特每秒 到2兆比特每 秒 | 8– 2.5吉赫兹 | 低成本,高 数据传输, 多媒体 服务 |
|
3.5G (HSDPA, HSUPA (HSPA
3.6), CDMA EV ‐ DO) | 2003 | 语音,数据, 互联网, 视频, 游戏在高速 速度 | 高速下行 分组接入 | 14 Mbps |
8– 2.5吉赫兹
8–2.5GHz |
类似服务
3G 类似服务 |
|
3.75G (HSPA +(HSPA
7.2 )) | 2003 | 多媒体和 高速互联网 速度 | 高速分组 接入 + | 84 Mbps | 3G | |
|
3.9G (HSPA 14,
LTE) | 多媒体和 高速互联网 | 高速分组 接入 + | 168 Mbps |
类似服务
3G |
2.2 移动蜂窝网络环境中的流量工程
标准化。移动蜂窝网络的流量工程标准化工作由国际电信联盟‐电信标准协会(ITU‐T)负责,具体规定在其E.建议系列750中。该系列建议规定了物理和逻辑架构,以及各种功能的高层次描述,并规定了相应技术所需的性能。流量工程建议涵盖了多个方面,包括如何测量流量并进而将流量表征为服务需求。此外,标准还规定了相应技术的服务等级(GoS)和服务质量(QoS)要求。在移动蜂窝网络中,通过服务级别协议(SLAs)确保将服务等级与服务质量相匹配。随后,部署流量管理机制以确保SLAs得以实现。为此,建议中提出了流量控制和尺寸规划建议,重点在于无线电资源[11]。
流量需求过程与预测。在移动蜂窝网络中,到达过程需要考虑新呼叫、来自邻近小区的切换呼叫,以及在多层细小网络结构中溢出到其他层级小区的呼叫。服务时间不再必然等于呼叫持续时间,因为一个呼叫可能在某一特定小区内被服务一段时间后转移到相邻小区,从而在首个服务小区上提前释放信道,而此时整个呼叫尚未结束。这一特性使得除了话务强度外,对流量到达的空间和时间行为进行建模也变得至关重要。过去仅使用人口统计数据即可估算话务强度,而现在通过跟踪个人日常作息、移动和社会活动来估计流量需求更为准确;这一切都关乎个人通信。
在早期的移动蜂窝代际中,新呼叫流量到达可安全地假设为泊松分布,但在微小区场景下,泊松估计会低估网络性能。另一方面,溢出流量具有超指数特性,因此一旦溢出流量约占总流量的10%,泊松假设就会高估性能[13]。而在后续的移动蜂窝代际中,通常涉及多种服务需求(话务类型)的混合,包括泊松新呼叫(随机、爱尔兰)、二项式溢出话务(平滑、恩格塞特)以及帕斯卡切换话务(突发性)[14]。流量还以其峰度(方差/均值)来表征。通常在阻塞系统中,分析对服务时间的分布不敏感,而服务时间通常被假定为指数分布,因为在等待系统中尤为重要。不同服务需求的话务流通过卷积操作进行合并。
QoS与GoS概念。 QoS代表用户’对系统性能的看法,而GoS代表网络’的看法。这些分别在ITU‐T建议E.800和E.600中规定[15]。关于QoS,除了呼叫阻塞(当小区中所有信道都被占用时),由于不断变化的信道衰落特性,或在切换到已满的相邻小区时,呼叫也可能被中断。对于数据流,吞吐量、丢包、时延和抖动等参数,这些在互联网网络中典型的参数,现在也变得重要。具体而言,实时业务对分组级时延更敏感,而流媒体业务则对端到端时延更敏感。QoS通过使用承载业务来提供。这些是网络承诺为特定类型的用户业务提供的预定性能提供包。图4 说明了服务质量提供架构的这一演进过程,比较了3GPP版本 ‘97/98、版本5、通用UMTS以及演进型分组核心网的承载业务架构。
工具与方法。在移动蜂窝网络中,路测一直是流量和系统性能测量的主要方法。随着数据服务的普及,话务轨迹采集与分析也变得日益重要。路测能够提供非常真实但有限的用户感知的网络性能视图,因为它仅覆盖测试所到地点的用户。更全面的测量数据可由网络服务提供商获得,但这类数据通常非常敏感,因此难以用于学术研究等场景。类似地,网络监控通常由服务提供商或监管机构进行。学术机构与数据采集实体之间存在合作机会,以提升服务工程水平。
爱尔兰在网络优化中引入了数学分析。在此基础上,只要知道性能三角形中的任意两个参数,就可以预测第三个参数。假设到达为泊松且有限,已开发出数学上可处理的分析模型。分析模型的选择取决于被拒绝的呼叫是无限期地被阻塞、允许重试呼叫还是排队等待。表finite,已开发出数学上可处理的分析模型。分析模型的选择取决于被拒绝的呼叫是无限期地被阻塞、允许重试呼叫还是排队等待。表2概述了这些模型及所做的假设。需要注意的是,计算机仿真也已被应用于话务工程分析。
| 模型 | 损失系统 A | 等待系统 | 假设 | 局限性 |
|---|---|---|---|---|
| 泊松 | P ¼ 1 eA PN1 i¼0 i ! i | NA | NA | 如果被阻塞,呼叫 等待整个 服务时长 |
| 埃尔朗B | Pj ¼ ajj! P s k ¼ 0 akk ! ! ! | 1 Ps;a ð Þ¼ P j ¼ s aj j!e a | 1 Ps;a ð Þ¼ P j ¼ s aj j!e a | 无限数量的 源数量产生一个 泊松流; 服务时间是 指数 分布式 |
| 恩格塞特 | Pbð Þ ¼ S1 ð Þ N S1 Nð Þ ! hi M N P N M X ¼1 1 ð Þ! ! 1 ð Þ! XSXSX hi | Cs;að Þ¼ a s s! 1a= ð Þs P s 1 k ¼ 0 akk ! þ a s ! 1 ð Þ = sas | Cs;að Þ¼ a s s! 1a= ð Þs P s 1 k ¼ 0 akk ! þ a s ! 1 ð Þ = sas | 存在有限的 源数量 |
| 帕斯卡 (帕尔姆‐ 瓦尔斯特伦) | (与恩格塞特相同) | NA | NA | 到达更 具有突发性而非随机性 流量(帕累托间隔‐ |
相关工作。关于移动蜂窝网络电信话务方面的综述始于这些网络的第二代移动通信技术革命。Jabbari[19]对网络功能各个方面的研究工作进行了广泛的横向综述。据指出,对于仅语音的电路交换语音业务,可使用传统的爱尔兰模型来描述话务强度和到达过程,并估计阻塞概率。在适用的情况下,会对话务强度和话务过程进行轻微修改,以包含切换业务、溢出流量、数据库业务和控制业务。此外,性能参数也将扩展,以包括受用户移动性、小区内位置以及无线信道特性变化影响的参数。随着不同网络功能的增加,新的服务质量度量也随之出现。此外,泊松业务源发展为多状态马尔可夫建模源,以表示异构业务、多层次小区结构或多优先级业务类别。然而,在此期间,数学分析占据主导地位,计算机仿真仅在少数情况下用于实现算法解决方案。
Wirth[36]指出,移动蜂窝网络的演进在各代之间推动了电信与计算的融合,并在设备制造行业中引发了同等程度的加速。移动蜂窝网络工程中出现的新挑战彻底改变了流量工程实践。她呼吁重新审视基本的话务模型以及相应的资源配置机制。
Basharin[38], 调查了用于传输视频、电话和数据信号的单播、组播和弹性网络链路的建模。文中指出,这些链路通常被建模为排队系统,包括先来先服务队列(单播)、透明队列(组播)和处理器共享队列模型(弹性)。此外,扩展多业务厄朗模型可用于分析单播队列的性能,而组播队列则采用数值考夫曼‐罗伯茨方法求解性能方程。这些研究未能阐明网络技术进步与流量工程实践之间的关系。
2.3 研究现状
目前,移动蜂窝网络正处于第五代标准化的阶段。自3G时代以来持续演进的一个重要流量工程范式是跨层优化。为了优化资源,物理层特性被发现会影响上层。此外,由于TCP业务在移动蜂窝网络中已变得十分显著,其动态性影响了网络的业务轮廓。因此,当前的解决方案提倡信道感知调度、应用感知业务分类,以及能够感知信道条件和MAC层流控的TCP实现。此外,当前的多业务网络通过类似互联网中的服务区分来遵守服务级别协议。如今的发展趋势正转向动态承载建立,例如,可根据用户最苛刻的应用为其配置资源,而当该用户相对空闲但仍在线时,则可将此用户的资源动态分配给其他用户。
此外,如前所述,流量工程正从数学分析转向仿真。流量工程是一个优化问题,越参数越多,优化问题就越复杂,越难以进行分析求解;因此设计了算法,以保证网络在运行过程中达到最优工作点。
3 方法论
本综述严重依赖定性文献分析。通过目的性抽样,选择了谷歌学术作为调查文献的来源数据库,因为它被认为包含了几乎所有已发表作品的88%[39]。与微软学术的搜索结果进行比较后发现,在最相关的前20篇文章中,谷歌学术仅缺失了3篇。数据分析单元包括论文和学位论文、期刊文章、会议论文以及书籍章节。这些数据分析单元采用非概率便利抽样法进行采样,所有38项对包含以下组合关键词的检索短语作出响应的相关学术资源 “teletraffic, traffic, engineering, mobile,cellular, networks”均被纳入审查范围。该抽样方法排除了以非英语语言呈现的潜在相关数据分析单元。此外,专利文件未被纳入分析范围。
流量工程的性能三角被用作设计数据单元分类的基础,并构建了相应的评估框架,如表3所示。对数据单元的分析涉及相对频率的简单统计计算,并依据表3中的检查清单进行对比观察。为了获得趋势,分析过程中将所研究的文献按时间顺序排列。
| 作与年者份 | 移动蜂窝 网络技术 | 流量 | 三性角能形参数 | 工具和 使用的方法 |
|---|---|---|---|---|
| 表征 | ||||
| 作与年者份 | 移动蜂窝 网络技术 | 流量 | 三性角能形参数 | 工具和 使用的方法 |
| — | — | — | — | — |
| 表征 |
4 结果
分析显示,在20世纪80年代,针对第一代模拟移动蜂窝网络的移动蜂窝网络数学分析工作非常少(仅占2.5%)。相关研究在20世纪90年代达到高峰,占所审查文献的40%。到21世纪初,这一比例下降至20%。自2010年起,所审查的文献占比为37.5%。在20世纪90年代,分析主要集中在移动蜂窝网络抽象模型的性能,并有时将分析限定于特定的多址接入技术内。fining the analysis withinaparticularmultiple access technology. In the 2000s, the technological focus of theanalysiswas in the revolutionary data-servicing 3G networks whereas starting from2010, there is an observable moving focus from 3G, to4 G and beyond as yearsprogress. As noted in Table 4,inthe1990s,流量工程fic engineeringwasheavilybasedonmodelingMCNsstartingfromthelegacy厄 朗模型.Inthe2000s,thedevel‐opedmodelsweremostlyusedinperfor manceevaluationofthenetwork服务.Morerecently,literaturesurveyyed showsatrendtowardsusing流量工程for服务场景定义.ItisclearfromTable 4thatasthenetwork技术
| Year | 技术 | 流量 特征 | 目标 | 工具和方法 | 备注 |
|---|---|---|---|---|---|
| 1992– 2000 [16– 28] | FDMA, CDMA, TDMA 作为 以及 通用 移动 蜂窝 网络 | 主语要音通话; 新的,已移交 移交,溢出 空间的 移动的空间 流量也 在许多 这些研究中 | 90年代初 ‐ 扩展 厄朗模型在 网络性能 评估。90年代中期 ‐ 流量特征分析 同样。在 90年代末 ‐ 比较, 包括分析 工具、仿真和 测量。一些 尝试对 服务时间 分布进行建模,与 假设的 指数 分布 | 厄朗模型, 扩展爱尔兰 模型,仿真; 使用工具,例如 ICEPT tool | 采宏用小区 over 微小区作为 解决 容量 问题的 Also demand 基于网络 规划 提出 |
| 2001– 2009 [29, 30] | 3G网络 | 两项研究 featured 流多量媒混合 | 用户感知 网络性能 | 厄兰损毁公式, 处理器共享 Ocelot 中的模型 网络规划和 优化工具 | 两项研究 正在评估 the 性能的 3G 技术 |
| 2011年– 2017 [31– 35] | 通用 蜂窝 网络,以及 具体而言, 第三代、第四代以及 更先进的 | 总体流量, 重点关注 流量 混合 表征 | 性能分析 采用新型的 流量过程和 网络模型 技术进步 | 传统模型; 其他数学 工具和方法 | 主要 建模和 性能 的分析 新的QoS 网络 机制 |
随着速度和容量的不断提升,工程挑战已从简单的容量规划转向服务优化。分析方法也经历了演变,从单一的数学模型,发展到多种模型的组合,再到仿真。
5 讨论
5.1 趋势
移动蜂窝网络演进中的趋势。随着服务需求场景的不断演变,移动蜂窝网络的演进在多个方面发生。数据传输能力逐年发展,从最初仅支持文本数据,到现在能够支持高清多媒体交互。已有研究显示了这一趋势,即话务模型不断变化,从简单的泊松过程发展为中断泊松过程或多状态马尔可夫调制。
泊松过程。此外,流量混合现在在移动蜂窝网络的流量工程中占主导地位。扇区化的引入减少了干扰,但也降低了容量,从而在移动蜂窝网络中引入了另一种性能权衡。类似地,从宏小区到微小区再到皮秒小区和飞秒小区的演进,改变了传播环境,结合扇区化的影响,使得流量工程模型呈现出溢出流量增加和切换比例上升的特点,这一点在2010年代的研究中已有体现。传输方法变得更加频谱高效,但受限于干扰。因此,服务质量功能已从基于预留的方法转向机会式服务区分中心的方法。移动蜂窝网络从技术驱动向用户驱动再向服务驱动的演进趋势显而易见:早期研究大多扩展厄朗模型以适应移动蜂窝网络;在21世纪初,这些模型被广泛用于分析现有系统的性能以满足使用需求;而在2010年代的研究中,则显示出将流量工程作为工具应用于设计新型服务场景以及服务质量管理方案的趋势。
移动蜂窝网络流量工程的演进趋势。随着流量工程优化问题中变量的增加,流量工程预计将发生巨大变化[12]。然而,当时大多数研究集中在流量需求的建模上,考虑了用户位置在时空上的变化对网络所承受流量分布的影响。以服务等级为目标,研究重点从仅关注网络资源可用性,转向同时包含资源可靠性,这一点在21世纪初的以性能为中心的研究中得到了体现。
此外,移动网络上数据服务的引入使得准入控制和调度机制在确保遵守服务级别协议方面变得愈发重要。因此,采用了以互联网为中心的流量工程,转而利用空中接口带来的挑战,而非缓解这些挑战。对所研究文档的分析表明,流量管理机制不仅关注吞吐量,还关注用户服务的公平性。
此外,更真实的流量到达和服务时间模型被证明在数学上难以处理。这促使计算机仿真成为重要的流量工程工具。话务模型中最显著的变化是引入了切换以及分层设计中的溢出流量。
运筹学所采用的数学方法出现了一些有趣的进展。尽管只有少数研究尝试了这一途径,但已显现出一种趋势,即将遗传算法、模糊逻辑、神经网络、启发式方法、控制理论和博弈论等工具应用于构建更精确且更简约的模型,以及对流量工程问题进行更真实的仿真与模拟。
流量工程与移动蜂窝网络演进之间的关系。这两个概念呈现出相互交替影响的循环。fluencing the other in turns. Figure5是这种复杂关系的总结,其中一个领域的进步会影响另一个领域的发展成熟。field influencethe maturity of the other field。
5.2 机遇
迄今为止,大多数作者在其研究中仅使用了早期话务模型的简单修改。随着莱兰德和塔库具有开创性的工作揭示了分组流量的多重分形特性,研究人员开始尝试将常见的长尾分布拟合到实际的分组数据中。因此,总体业务轮廓将是不同流量类别的组合。目前,在多个移动蜂窝网络的实施中已积累了足够的数据,足以推导出简洁有效的话务模型。甚至存在这样的可能性:流量工程(TE)可以规定下一代应用应如何行为,以适应下一代网络并实现期望的性能。
随着当前向物联网(IoT)的发展,流量特征预计将更多地受到服务配置文件的影响,而非用户配置文件。无论设备位于何处,网络信息都可被获取。因此,通过采用众包方式,应能更方便地进行流量测量和监控。因此,如何在不损害用户隐私和安全的前提下,设计易于共享用户感知的网络状况的移动蜂窝网络,成为一个重大挑战,同时也带来了机遇。
6 结论与建议
本研究旨在探讨流量工程范式转变与移动蜂窝网络历经五代演进之间的复杂关系。在蜂窝网络发展初期,流量工程仅仅是当时已广泛建立的爱尔兰分析模型的简单延伸。随后蜂窝网络的革命导致流量工程未能跟上移动蜂窝网络不断变化的服务场景所带来的设计挑战。然而,如今技术、数学工具和通信的进步促进了知识传播,并迅速弥合了各学科之间的差距。当前正迎来一次机遇,即可开发并标准化新一代的流量工程工具与方法,以优化现有的移动蜂窝网络,并预测未来的使用场景。
4230

被折叠的 条评论
为什么被折叠?



