第一天---MyBatisPlus基础部分
1.jdk版本 是自己配的情况下 导入实例代码及其容易 pom.xml 中lombok版本 与 jdk版本不服导致j
2.mybatisplus依赖导入了 就不要留着mybatis依赖了 二者是有一定兼容要求的
3.JUnit 单元测试在默认情况下不会随着 Spring Boot 启动类(即 main方法)的执行而自动运行。两者的执行流程是独立的,需通过特定配置或命令触发测试 因此在mp 资料代码 mvc架构不全的情况下依然可以在test类里面 debug mybatis-plus
4.MyBatis-Plus 的实体类与数据库表字段自动映射机制 充分体现了“约定大于实现” 的设计原则
分为表名、主键名、字段名映射 如果粗心的话要用@tableName等注解重新建立三部分二者之间的联系 就数据库而言 分为 自增 手动设置 mp分配三种id 其中数据库的主键和实体类设置的如果是auto类型 否则是雪花算法插入随机id
就可以像苍穹外卖原生mybatis那样不去插入id 或者在这里不管id ①mp还会 去把实体类里的 bool is Married 去掉married 此时也要加tableField ②数据库关键字段 与实体类属性名称冲突加``
③不插入某个字段 tablefield(exist = false)
5.常见配置

---------------------------------------------------------------------------------------------------------------------------------
第二天:MyBatisPlus核心功能
1.条件查询

querywrapper等wrapper 实现条件构造

虽然写起来还是费点力 至少不用在xml里debug了


为了解决可扩展性低的问题 可以用回调get方法来替换条件属性usr::geter
总结下来 特定查询更新用对应的wrapper 否则用baseMApper的增删
2.半自动(自定义)SQL

这个相当于生成了一个 update user set banlance -= amount where id in"(id1,id2,....idn )" 半自动指的除了where其余手写 替换成上面的in 就会很方便
在前面的1.中通过eq和原生update实现了 固定化快捷update 但这样有个问题 就是值写死了
没办法处理灵活情况 所以要用eW自定义sql 这里同样是 为了不写复杂xml拼接语句 但是却让流程更繁琐 这本身理解成各项要求之间的tradeoff


于是就有个这种即麻烦 又难记的东西 难理解程度远超mybatis
--------------------------------------------------------------------------------------------------------------------------
第三天--MybatisPlus核心用法
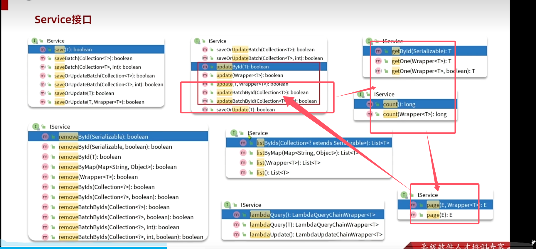
1.IService 比BaseMapper方法要多 批量插入操作 之前要看有没有传递id 来判断是插入还是更改 ,然后遍历 现在直接insertbatch 怪不得 前面的springboot单体项目 给函数起名批量操作也是***bacth 关于iservice 随便举一个例子 : 能看出来接口很多

此处用法不太一样 偏记忆性 因此 截图圈重点

2. Iservice要继承 既要MVC中的service接口 继承 方法定义的Iservice 也需要service的impl去 继承iservice 的impl 这点和mapper继承baseMapper还是不一样的 我虽然不能完全理解 但是这两件事一个是service层 一个是mapper层的事情,查了下原因是:deepseek回答留档如下:
本质上源于 框架对数据访问层(DAO)和业务逻辑层(Service)的实现机制不同。以下是具体原
一、核心差异对比
| 维度 | Mapper 继承 BaseMapper | Service 继承 IService |
|---|---|---|
| 方法实现来源 | 由 MyBatis-Plus 框架动态代理生成 | 需开发者手动实现或继承 |
| 默认实现机制 | 框架通过 XML 或注解自动生成 SQL |
|
| 设计目标 | 简化数据库操作,屏蔽 SQL 编写细节 | 封装通用业务逻辑,支持扩展和复用 |
二、Mapper 继承 BaseMapper 的实现原理
1. 动态代理机制
-
MyBatis-Plus 的 Mapper 代理:
当 Mapper 接口继承
BaseMapper时,MyBatis-Plus 通过 MyBatis 的MapperProxy动态生成代理类,自动实现接口中声明的所有方法(如insert、selectById等)。
2. 无需手动实现的原因
-
框架接管实现:
BaseMapper的方法由框架处理,开发者只需关注业务逻辑,无需编写 SQL 或方法体。 -
泛型映射:
BaseMapper<T>通过泛型参数T自动关联实体类和数据库表。
三、Service 继承 IService 的设计逻辑
1. 默认实现依赖
-
IService的空实现:IService接口本身仅定义方法签名(如save、removeById),无默认实现。若需使用其功能,必须通过继承ServiceImpl(如ServiceImpl<M, T>)来获得基础实现。
2. Service 实现类必须实现接口的原因
-
接口约束:Java 接口的方法默认是抽象的,实现类必须提供具体实现。
-
业务扩展需求:
IService仅定义通用方法,具体业务逻辑需在ServiceImpl或自定义 Service 类中实现。
四、设计哲学对比
1. Mapper 层(DAO)
-
职责单一:仅负责数据库操作,由框架代理实现,开发者无需关注 SQL。
-
解耦:实体类与 Mapper 接口通过泛型自动关联,减少样板代码。
2. Service 层(业务逻辑)
-
业务封装:需开发者显式实现业务逻辑,支持复杂操作(如事务控制、多表关联)。
-
扩展性:通过继承
ServiceImpl复用通用逻辑,同时允许自定义扩展。构造函数用到了 ---------------------------- -- ---------------------- 除此之外mapper作为参数 -


看得出来iservice 其实和basemapper的差异确实是service层和mapper的差异
总的来说(i)想在mapper写sql/半自动sql 就用basemapper和querywrapper
(ii) 想用service实现查询就用,但是二者底层都是mapper 因为iservice实现类就含mapper构造
(iii) iservice 由于更上层且包含了mapper所有方法 所以能在controller 用iservice的方法就别用mapper
(iv)查一个用iservice.get 查多个iservice.list()
3.service impl 既要 extends ServiceImpl(怪不得此处service自己写的实现类名字都会带上对象),又要implements接口 同时 要按照②处写法

4.alt+enter可以创建类的测试类


5.此外我发现导入dto 现成的实体类也会让依赖失效 这时候和导入依赖一样还是得重新加载maven
6.不知道为什么要静态注入对象变成编译后静态变量的写法 说是spring推荐 好像确实苍穹外卖编译前有这个warning

7.高版本jdk(>11)用Listof初始化List对象

8.
直接get即可 无需从service对象调用iservice 这里先判断用户状态再sql 推测复杂更新要半自动sql处理
8.多条件查询需要多pathvariable接受 一般设置新的dto包含所有查询值的dto 作为lamda编程更节省时间
9.复杂查询还可以用lambda来补全 讲的是真乱 我现在只能理解成简单crud 在controller调用Iservice 复杂查询在service调用Iservice的lamdachainWrapper 后续自己再整理把

10.我才知道封装好的spring框架要求getMapping 不能用json接收 因此此处query类查询 用的putmapping

10.Iservice 的lamba还可以改造

11.多线程同时写入问题

12.lamba批处理 于遍历多次插入性能对比
| 维度 |
|
|
|---|---|---|
| 网络开销 | 高(多次请求) | 低(单次请求) |
| 数据库解析 | 低效(重复解析 SQL) | 高效(单次解析) |
| 事务成本 | 高(多次提交) | 低(单次提交) |
| 吞吐量 | 低(受限于单线程) | 高(支持并行处理) |

也就是说原生mybatis动态for-each拼接sql是批量插入 是很多数据实体生成了一条极长的sql 一次性插入的 也就是说java代码foreach多次操作mysql是多次请求插入效率低 而mybatis mapper.xml中for-each 多次遍历collections是循环遍历元素拼接 此乃构成一个批量插入的一条sql
---------------------------------------------------------------------------------------------------------------------------------
mp基础学习完结感言:学了这些第二天早上会觉得自己没白过 运动断了可能会回到原点 减肥断了可能会反弹 但是学习最多只会停滞 让我想起了 高中的时候 每天都在心流一样的学习 高中三年周一到周五全力学习锻炼 上了大学没找到过这种感觉了 大三 找工作多准备点 但还是杯水车薪 要是再让我读一次大学 不说保研 进中央选调 起码不要让自己后悔,虽然努力不努力 可能都是现在这样进学历厂 但还是感觉大学有点白过了
--------------------
结尾说明:由于本人某9混子毕业 在某血汗公司搞软硬结合 常态化加班被拷打幡然醒悟 后续每天晚上下班后都会学习 spirngboot/cloud/AI 等知识 每天都会更新下一个问题或者理解作为笔记
8459

被折叠的 条评论
为什么被折叠?



