VLAN是虚拟局域网,利用VLAN,我们可以自由设计广播域的构成,同时提高网络设计的自由度。本文将介绍如何在TSMaster上配置VLAN信息,并结合TCP/IP通讯测试展开。
本文关键字:VLAN,以太网
目录
Catalog
1. VLAN的配置方法
2. TCP/IP通讯带VLAN测试
1.TSMaster 配置 VLAN
VLAN配置流程如下:
1)VLAN配置窗口位于菜单【硬件】-【TCP/IP Stack】,使用前需要在通道选择配置以太网应用程序通道数以及通道映射,如图1所示。

图1. TCP/IP Stack
2)在TCP/IP Stack的以太网通道中右键选择Add Network Card,在这里用户可以选择使用硬件端口MAC和用户自定义MAC,如图2所示。

图2. 添加Network Card
3)在网卡处右键即可选择Add VLAN,可以在该窗口配置LAN ID和VLAN优先级,如图3所示。

图3. Add VLAN
4)选择完成后可在右侧窗口选择使能IPV4并添加IP地址和掩码,如图4所示。

图4. 添加IP地址和掩码
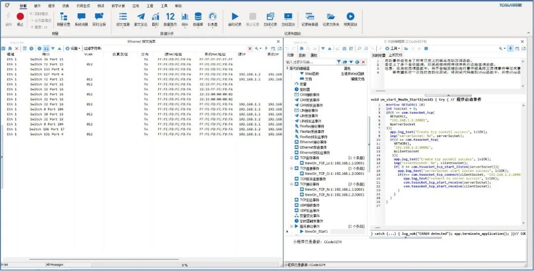
2.VLAN 测试
使用TCP/IP通信来测试VLAN标签,从报文信息窗口可以看到源IP地址为192.168.1.1的报文带有VLAN,而源IP地址为192.168.1.2的报文不带VLAN。如图5所示。

图5. 查看带VLAN的报文
4270

被折叠的 条评论
为什么被折叠?



