例题 1
试生成图 1 所示双孔板拉伸问题恰当的有限元网格(L=1000mm),计算孔边最大应力σmax,绘出变形及应力云图。并通过网格细分说明结果的精度。

操作步骤:
1.打开 Ansys Workbench 19.2
2.双击或拖动 Analysis Systems - Static Structural 到 Project Schematic 中

Project Schematic 中的 Static Structural 如图所示

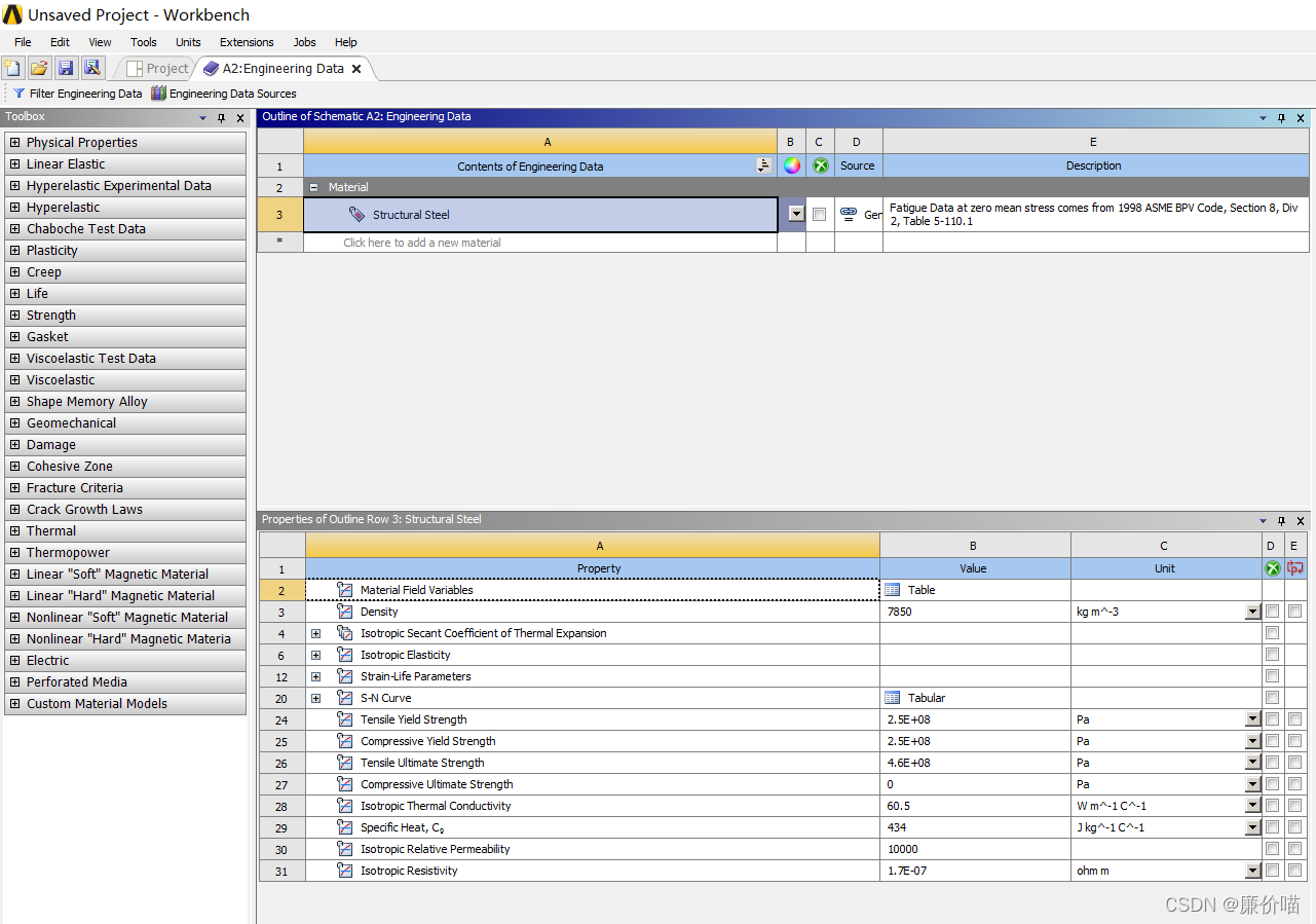
3.双击或右键打开 Project Schematic - Static Structural - Engineering Data

4.新建一个材料

5.从 ToolBox 的 Linear Elastic 中拖一个 Isotropic Elasticity 下来到 Properties 中


6.设置材料属性
杨氏模量和泊松比是静力学求解必不可少的两个参数

7.双击或右键打开 Project Schematic - Static Structural - Geometry
进入 SpaceClaim,初始界面如图所示。该软件的操作方式类似于 SolidWorks,是基于草图的方法

8.点击进入 File - SpaceClaim Options

SpaceClaim Options 如图所示

点击进入 SpaceClaim Options - Units,修改网格间距

9.正视于 XZ 平面


10.使用矩形工具、圆工具绘制草图
矩形工具、圆工具如图所示


先画一个矩形

然后选择构造线工具

画一条构造线

右键单击构造线,在弹出菜单中选择 Set as Mirror Line 转换为对称轴

接下来所画的所有图形,都会关于这条对称轴镜像对称
画圆

11.使用拉伸工具,拉出凸台
拉伸工具

拉伸厚度可以随便设,只需要保证厚度远小于长和宽就好了

拉伸结果

12.保存文件,回到 Project Schematic


可以看到, Geometry 那一栏后面的图标已经由问号变成了对勾,代表着这项环节的信息完备
13.单击 Geometry,查看当前使用的文件是否是刚刚保存的文件,还是 SpaceClaim 的临时文件

如果不是刚刚保存的文件,需要先重置 Geometry 再导入文件
Reset

Import Geometry

14.设置 Geometry 为 2D 模式

15.双击或右键打开 Project Schematic - Static Structural - Model

发现出错了,一个带孔的板只剩下孔了
16.修改 Geometry
上网查了一下出错原因,然后我把板重新在 XY 平面上建了一遍,还是出错
我看别的教程里面用 DM 都是构建了一个 Surface,而我在 SC 里面找了好久也没找到类似的功能
结果画完草图,进入 3D 视图一看,结构树中就会显示 Surface 了
这个时候,它显示的 Surface 就是已经自动识别,开了孔的

但是当我打开 Project Schematic - Static Structural - Model 的时候还是出现了一点问题,它可以识别到平面,但是识别不到孔

再回到 SpaceClaim,反复观察后发现,我之前以为的"自动识别到圆并挖孔"的想法不完全对,孔本身也被视为一个平面。我的鼠标停留在板上,所以高亮显示的是挖了两个孔的板;如果鼠标放到圆内,就会高亮显示孔平面。
可以显示,就可以选择,然后就可以删除,删除了两个孔平面之后,就只剩下挖了两个孔的板平面了



17.点击 Outline- Project - Model - Geometry,在 Details - Definition 中设置 2D Behavior 为 Plane Stress 平面应力

一般是自动设置好的
18.点击 Outline- Project - Model - Geometry - XXX\Surface,在 Details - Definition 中设置 Thickness 厚度,在 Details - Material 中设置 Assignment 材料为自定义材料
厚度远小于长和宽就好了



19.双击或右键点击 Outline- Project - Model - Mesh,生成网格

生成出来的网格的密度函数是自动设置的,诶,边缘和孔的地方密,中间疏,不错不错
20.施加约束和载荷
Outline- Project - Model - Static Structural - 右键 - Insert - Fixed Support 固支约束

施加力的方式类似

21.Outline- Project - Model - Static Structural - 右键 - Solve 求解

求解出错了,报错为
Solver pivot warnings or errors have been encountered during the solution. This is usually a result of an ill conditioned matrix possibly due to unreasonable material properties, an under constrained model, or contact related issues. Check results carefully. Project>Model>Static Structural>Solution Saturday, January 1, 2022 10:27:43 AM
Not enough constraints appear to be applied to prevent rigid body motion. This may lead to solution warnings or errors. Check results carefully. Project>Model>Static Structural>Solution Saturday, January 1, 2022 10:27:43 AM
A solver pivot warning or error has been detected in the UX degree of freedom of node 618 located in SYS-1\Surface. This is usually a result of an ill conditioned matrix possibly due to unreasonable material properties, an under constrained model, or contact related issues. Check results carefully. You may select the offending object and/or geometry via RMB on this warning in the Messages window. Project>Model>Static Structural>Solution Saturday, January 1, 2022 10:27:43 AM
Solver pivot warnings or errors have been encountered during the solution. This is usually a result of an ill conditioned matrix possibly due to unreasonable material properties, an under constrained model, or contact related issues. Check results carefully. Project>Model>Static Structural>Solution Saturday, January 1, 2022 10:27:41 AM
那果然还是需要加一点约束,我本来以为,要是板的两边有力的话就不用了
可能是,还会发生刚体位移?

在上下两边加了无摩擦约束之后还是出错……思考

在左右两边的 Pressure 的方向设置为 Vector 模式,然后手动选择方向,求解,还是出错……思考
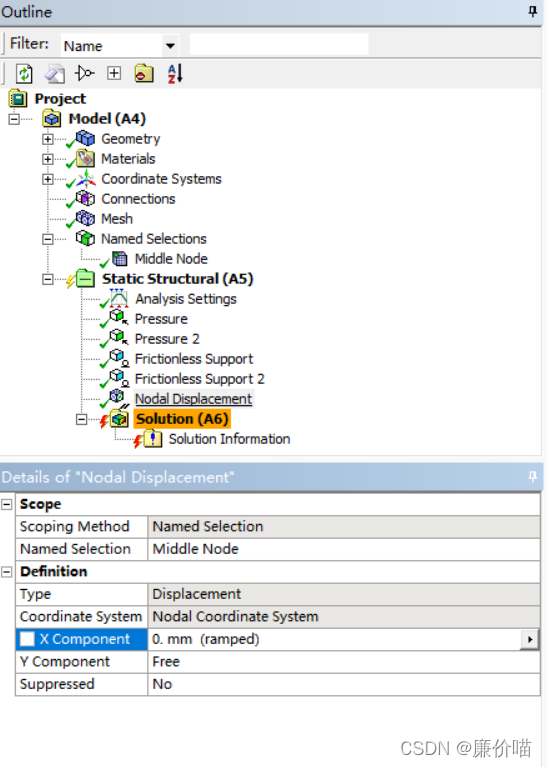
后来看了别人的视频才发现,直接在中点的地方约束 X 方向位移为 0 就好了,就相当于告诉 Ansys 我物体变形之后的对称轴还是在原点
Outline - Project - Model - 右键 - Insert - Named Selection 创建一个命名组

点选择工具

选中圆孔边缘上的,在对称轴上的点
这里没有明显在对称轴上的点,可以先凑合选一个,之后再来处理

点击 Outline - Project - Model - Named Selections - Selection,在 Details - Scope 中 Apply 应用选择的点

应用之后

Outline - Project - Model - Named Selection - Selection - 右键 - Rename 重命名

重命名之后

Outline - Project - Model - Static Structural - 右键 - Insert - Nodal Displacement 节点位移约束

使用刚刚创建的命名组,并设置 X 方向位移为 0

求解前的总览

Outline - Project - Model - Solution - 右键 - Insert - Deformation - Total 全局位移

Outline - Project - Model - Solution - Total Deformation - 右键 - Evaluate All Result 显示结果

成功求解之后的变形图

22.重新处理 Mesh 边界:Outline - Project - Model - Mesh - 右键 - Insert - Sizing
Sizing 使选中的边界分为若干等分

选择边工具

可以选中圆孔边,Apply

点击 Outline - Project - Model - Mesh - Edge Sizing,在 Details - Definition 中设置 Type 为 Number of Division 分割数量

设置分割数量为一定值,对第二个圆孔重复 Sizing 操作

23.重新生成 Mesh
期间我重调了圆孔边的分割数量,因为那个数量下还是没有在对称轴上的点

24.重新选择命名组

25.重新求解
求解前总览

应变图

与之前的应变图对比,可以发现,选中了对称轴上的点用于约束,使得求解结果的对称性更加明显
2022/1/2 更新 其实不应该加上下两个 Frictionless Support,因为这使得 Y 方向上的位移为
0,也就是说,使得材料的泊松比为 0 了,这与实际情况不符。 然后其实可以在 SpaceClaim 中分割面,制造出分界线出来。
具体文章内容我就懒得改了hhhhh
参考
——————————————————————————————
[1] ansys workbench 静力结构分析基础操作流程(入门) - 优快云
该文章给出了一个立方体的受力分析示例
最简单,适合了解流程
——————————————————————————————
[2] 【ansys workbench】16.对称问题、平面问题和自由度 - 优快云
该文章详细给出了平面问题的分析步骤
可惜由于是转载的原因,很多话说得没头没尾
——————————————————————————————
[3] Units options - Ansys SpaceClaim 3D Modeling Software
在 SpaceClaim 中自定义单位的方法
——————————————————————————————
[4] Discovery SpaceClaim: Getting Started Tutorials
SpaceClaim 官方入门教程
——————————————————————————————
[5] Error: Failed to import assembly from SpaceClaim. No bodies to transfer - Ansys Learning Forum
错误信息 Failed to import … 的解决方案
——————————————————————————————
[6] 2D Plate with a Hole using ANSYS Workbench - YouTube
一个完整的带孔薄板的分析示例
考虑到了点位移约束,Mesh 边界分割等问题
——————————————————————————————
[7] difference between pressure and surface force application - Engineering Stack Exchange
压力和面力的区别:是否强制要求法向方向
——————————————————————————————
[8] What is Frictionless Support ? - graspengineering
无摩擦约束只约束法向方向
——————————————————————————————
[9] Plane Stress Problem: Apply Pressure on the Two Opposite Sides of the Rectangle Meets Errors - Ansys Learning Forum
我的关于 UX 自由度约束的提问,虽然知道了大概的步骤,但是还是被人指出了错误hhh
Ansys Workbench 19.2平面应力问题分析操作
本文提供了一个Ansys Workbench 19.2解决双孔板平面应力问题的详细步骤,包括建模、施加约束、载荷、求解和网格细化。在分析过程中遇到并解决了模型识别、约束设置等问题,最终得到准确的变形和应力分布结果。
1059





