一、研究背景与意义
在当今全球化背景下,移民文档处理的自动化需求日益突出。传统的人工处理方式不仅耗时,而且容易出错。虽然目前市场上已有 UiPath、Automation Anywhere 等 RPA 工具,但在处理非结构化文档时仍面临诸多挑战。本研究提出的 ERPA (Efficient RPA) 模型通过创新性地集成 OCR 和大语言模型(LLMs),为文档处理自动化提供了一个更高效的解决方案。
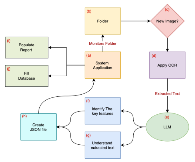
二、技术创新与系统架构
ERPA 系统的核心创新在于其多层级的处理架构:

1. 文件监控层
-
持续监控指定目录的文件变化
-
支持多种文档格式的自动识别
-
实时触发处理流程
2. OCR 处理层
-
集成了 PaddleOCR 和 DocTR 两种先进的 OCR 引擎
-
针对不同语言和文档类型自适应选择最优 OCR 引擎
-
预处理模块确保图像质量
3. LLM 增强层
-
利用大语言模型进行文本理解和结构化
-
智能识别关键信息字段
-
处理模糊字符和复杂布局
4. 数据管理层
-
自动生成标准化 JSON 格式数据
-
支持数据库存储和检索
-
自动生成格式化报告
三、关键技术实现
1. 文档监控算法
ERPA 采用高效的文件系统监控机制,通过数学表达式可表示为:
fi∈F(t)∖F(t−Δt)
fi∈F(t)∖F(t−Δt)
其中 fifi 表示新检测到的文件,F(t)F(t) 表示当前时间点的文件集合。
2. OCR 引擎优化
系统根据文档特征动态选择 OCR 引擎:
T=Ok(fi),k∈{1,2}
T=Ok(fi),k∈{1,2}
其中 k=1k=1 表示 PaddleOCR,k=2k=2 表示 DocTR。
3. LLM 处理流程
文本结构化处理表示为:
J=L(T)
J=L(T)
其中 JJ 为结构化 JSON 输出,LL 表示 LLM 处理函数。
四、性能评估与比较
研究团队使用了包含 500 张巴西身份证件的数据集进行测试,主要评估指标包括处理速度和准确率。测试结果显示:
1. 处理时间对比
-
传统人工处理:160秒/文档
-
ERPA (PaddleOCR):9.94秒/文档
-
ERPA (DocTR):10.16秒/文档
-
UiPath:约16.72秒/文档
-
Automation Anywhere:约18.67秒/文档
2. 效率提升
-
相比人工处理提升:93.78% (PaddleOCR)
-
相比 UiPath 提升:59%
-
相比 Automation Anywhere 提升:53.67%
五、应用价值与前景
ERPA 系统在以下方面展现出显著优势:
1. 高效处理能力
-
显著减少文档处理时间
-
支持大规模批量处理
-
保持高准确率
2. 智能化程度
-
自适应文档格式
-
多语言支持
-
智能错误处理
3. 系统扩展性
-
模块化架构设计
-
易于集成新功能
-
支持自定义工作流
六、未来研究方向
1. 集成多模型投票机制
-
结合多个 LLM 模型
-
采用多数投票策略
-
提高系统鲁棒性
2. 优化处理流程
-
改进预处理算法
-
提升 OCR 准确率
-
加强异常处理能力
3. 扩展应用场景
-
支持更多文档类型
-
适应更多行业需求
-
提供更灵活的配置选项
七、结论
ERPA 模型通过创新性地集成 OCR 和 LLM 技术,显著提升了文档处理自动化的效率和准确率。实验结果表明,该模型在处理速度上较传统方法提升了 93.78%,较主流 RPA 工具提升超过 50%。这一成果为移民文档处理等高要求场景提供了可靠的自动化解决方案。
论文链接:https://arxiv.org/abs/2412.19840
八、如何系统学习掌握AI大模型?
AI大模型作为人工智能领域的重要技术突破,正成为推动各行各业创新和转型的关键力量。抓住AI大模型的风口,掌握AI大模型的知识和技能将变得越来越重要。
学习AI大模型是一个系统的过程,需要从基础开始,逐步深入到更高级的技术。
这里给大家精心整理了一份
全面的AI大模型学习资源,包括:AI大模型全套学习路线图(从入门到实战)、精品AI大模型学习书籍手册、视频教程、实战学习、面试题等,资料免费分享!

1. 成长路线图&学习规划
要学习一门新的技术,作为新手一定要先学习成长路线图,方向不对,努力白费。
这里,我们为新手和想要进一步提升的专业人士准备了一份详细的学习成长路线图和规划。可以说是最科学最系统的学习成长路线。

2. 大模型经典PDF书籍
书籍和学习文档资料是学习大模型过程中必不可少的,我们精选了一系列深入探讨大模型技术的书籍和学习文档,它们由领域内的顶尖专家撰写,内容全面、深入、详尽,为你学习大模型提供坚实的理论基础。(书籍含电子版PDF)

3. 大模型视频教程
对于很多自学或者没有基础的同学来说,书籍这些纯文字类的学习教材会觉得比较晦涩难以理解,因此,我们提供了丰富的大模型视频教程,以动态、形象的方式展示技术概念,帮助你更快、更轻松地掌握核心知识。

4. 2024行业报告
行业分析主要包括对不同行业的现状、趋势、问题、机会等进行系统地调研和评估,以了解哪些行业更适合引入大模型的技术和应用,以及在哪些方面可以发挥大模型的优势。

5. 大模型项目实战
学以致用 ,当你的理论知识积累到一定程度,就需要通过项目实战,在实际操作中检验和巩固你所学到的知识,同时为你找工作和职业发展打下坚实的基础。

6. 大模型面试题
面试不仅是技术的较量,更需要充分的准备。
在你已经掌握了大模型技术之后,就需要开始准备面试,我们将提供精心整理的大模型面试题库,涵盖当前面试中可能遇到的各种技术问题,让你在面试中游刃有余。

全套的AI大模型学习资源已经整理打包,有需要的小伙伴可以
微信扫描下方优快云官方认证二维码,免费领取【保证100%免费】

ERPA模型:集成OCR与LLM提升文档处理效率
755

被折叠的 条评论
为什么被折叠?



