综合案例-RTU-Part4
1.简介
本案例将光照、温湿度数据发送到阿里云物联网平台上,同时物联网平台发送指令控制继电器开/闭。在物联网平台发送指令控制继电器后,读取继电器的最新状态并将该状态上报到服务端。
- 硬件接线
将变送器的RS485-A和RS485-B、继电器的RS485-A和RS485-B接入到haas506开发板RS485接口中的A和B上。

2.实现步骤
2.1 阿里云物联网平台设置
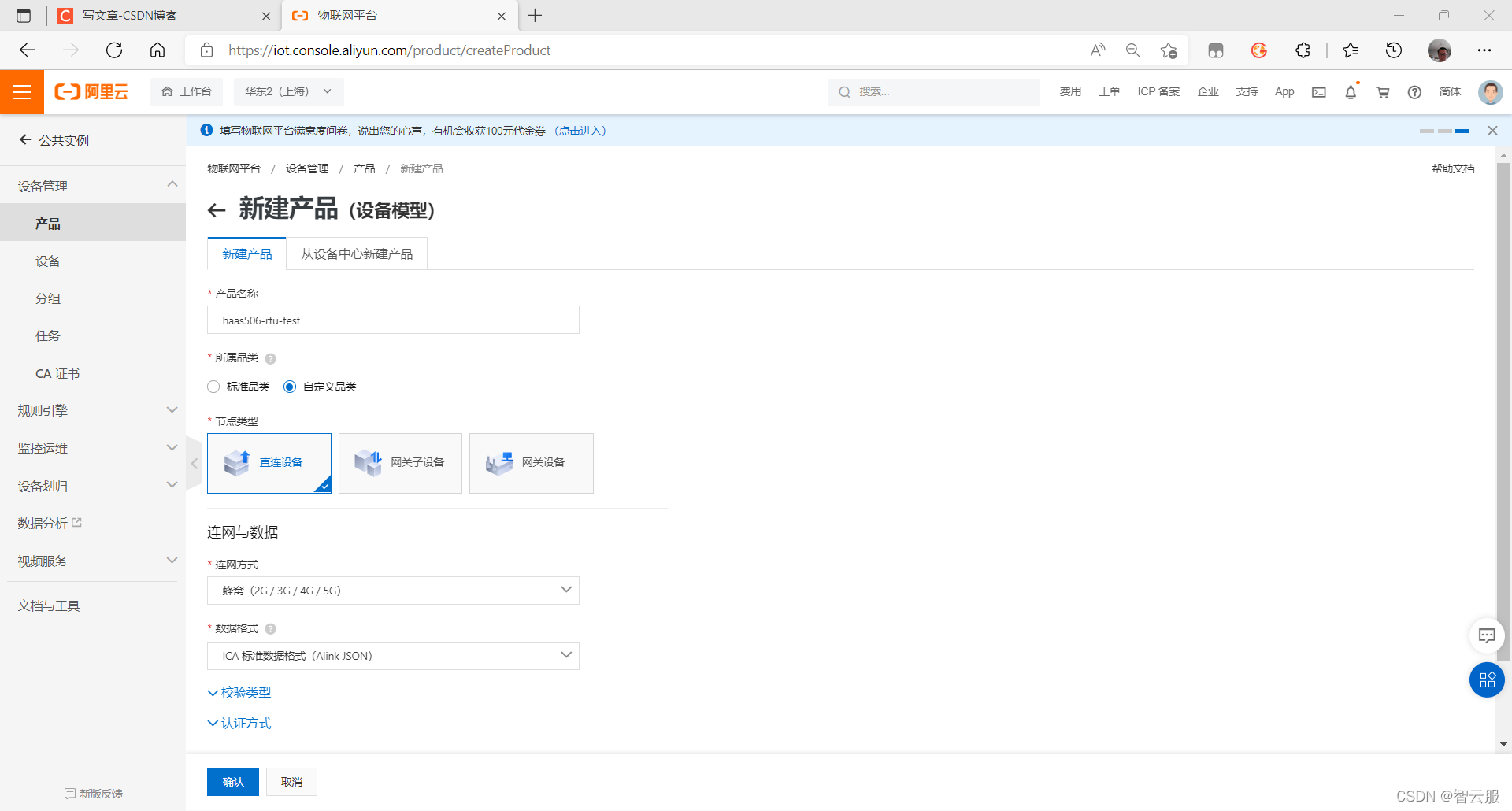
(1)创建产品

(2)打开动态注册

(3)功能定义

(4)导入物模型
链接: 物模型下载.



(5)发布上线
注:根据需要添加和删除功能

(6)添加设备

本案例将haas506开发板上的IMEI号作为deviceName

(7)查看物模型

2.2 代码修改
(1)获取productKey、productSecret和deviceName
在产品的详情页中获取roductKey和productSecret

在设备详情页获取deviceName

(2)cfg.json配置
必配项:enableOption、deviceName、productKey、productSecret
其他项:默认即可

将enableOption、deviceName、productKey、productSecret项配置好后,如下图所示:

2.3 测试
(1)烧入代码后,打开串口助手查看日志。
当设备动态注册连接到阿里云物联网平台后,每隔10上传一下光照温湿度数据。

(2)在线调试
使用阿里云物联网平台上的在线调试,可以远程控制设备

获取设备数据

开启6路继电器


关闭6路继电器


本文档介绍了一个综合案例,展示如何使用HAAS506开发板将光照、温湿度数据发送到阿里云物联网平台,并通过平台远程控制继电器。首先,需要在物联网平台上创建产品、开启动态注册、定义功能并导入物模型。接着,配置开发板的代码,包括设备名称、产品密钥等信息。最后,烧录代码后,设备会定期上传数据,并能响应平台的控制指令,实现继电器的开关操作。
730

被折叠的 条评论
为什么被折叠?



