前言
上回我们讲到SM模块的状态机,本期我们来看看CM模块,CM模块的全称是Configuration Manager,它在主站中起着举足轻重的作用,负责协调主站的各个应用程序模块,配置管理模块(CM)初始化端口的启动,并根据端口状态启动或停止其他应用程序。
1 CM模块介绍

从上图可以得知,CM管理了整体后续各个模块何时启动,何时关闭;网关应用通过SMI接口实现对CM模块的基本调度,然后CM管理后续整体的生命周期;其中包括DS、ODE、DU以及PDE四大应用层模块。

2 CM状态机
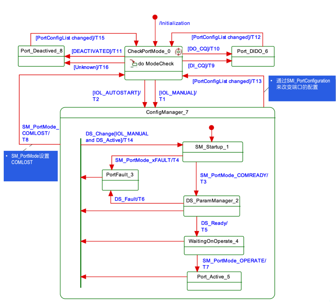
前面所讲,SMI接口通过SMI_PortConfiguration对端口进行配置,CM模块会把配置下发到SM模块,由SM模块进行具体的端口配置管理。


最低0.47元/天 解锁文章
1440

被折叠的 条评论
为什么被折叠?



