🌐 域名解密:mdt.center, www, api 三者在微服务架构中的“三角关系”
在构建现代化的云原生应用时,我们经常会看到 mdt.center、www.mdt.center 和 api.mdt.center 这样的域名组合。
它们长得很像,但在系统架构中,它们扮演的角色、指向的基础设施以及背后的技术逻辑却截然不同。今天我们就以一个真实的 Vue3 + K8s (ACK) + OSS 项目为例,扒一扒这三者背后的“爱恨情仇”。🔍
1. 🏠 地主与地皮:mdt.center (根域名)
角色: 它是万物之源,是我们在域名注册商(如阿里云)那里真金白银买下来的**“数字地皮”**。
- 技术定义:通常称为 Root Domain(根域名)或 Apex Domain(顶级域)。
- 花费:💰 需要付费(按年续费)。
- 用途:
- 它是所有子域名的“父级”。没有它,就不存在
www或api。 - 在用户体验上,它通常作为“短地址”。用户懒得输
www,直接输mdt.center也能访问网站。
- 它是所有子域名的“父级”。没有它,就不存在
- 架构指向:在我们的实战中,它被绑定到了 阿里云 OSS,并配置了 HTTPS。
2. 🖼️ 门面担当:www.mdt.center (前端子域名)
角色: 它是网站的 “正门”,也是用户最常看到的地址。
- 技术定义:Subdomain(子域名)。
- 花费:🆓 免费(只要有了根域名,你可以免费创建无数个子域名)。
- 架构位置:前端静态资源托管。
- 基础设施:阿里云 OSS (对象存储)。
- 工作原理:
- 用户访问
https://www.mdt.center。 - DNS (CNAME 记录) 将请求导向阿里云 OSS。
- OSS 返回
index.html、css、js等静态文件。 - 浏览器在用户本地渲染出漂亮的 Vue 页面。
- 用户访问
💡 小知识:在我们的配置中,
mdt.center和www.mdt.center其实指向了同一个 OSS Bucket,且共用一套 SSL 证书,确保用户无论怎么输都能打开网站。
3. ⚙️ 幕后大脑:api.mdt.center (后端子域名)
角色: 它是网站的 “后厨”,负责处理数据、逻辑和鉴权,用户通常看不见它,但浏览器会频繁找它。
- 技术定义:Subdomain(子域名)。
- 花费:🆓 免费。
- 架构位置:后端微服务网关。
- 基础设施:阿里云 ACK (K8s) + SLB (负载均衡)。
- 工作原理:
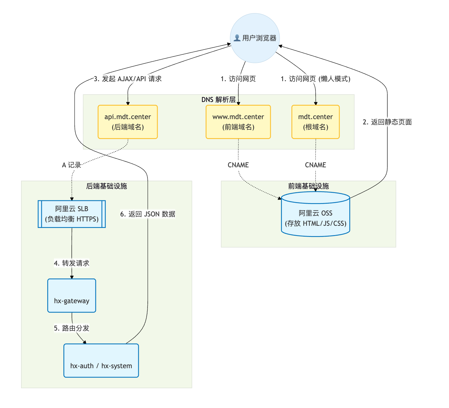
- 前端页面(在浏览器里)发起 Axios 请求:
GET https://api.mdt.center/auth/captcha。 - DNS (A 记录) 将请求导向阿里云 SLB (公网 IP)。
- SLB 进行 HTTPS 解密,将请求转发给 K8s 集群内的 Gateway (网关)。
- 网关根据路由规则,将请求分发给
hx-auth或hx-system等微服务。
- 前端页面(在浏览器里)发起 Axios 请求:
📊 一张图看懂流量流向
这三者是如何协作完成一次用户登录的?请看下图:

💡 为什么要这么拆分?
你可能会问:“为什么不把后端也放在 www.mdt.center/api 下面,非要搞个 api.mdt.center?”
虽然放一起在技术上可行(通过 Nginx 反向代理),但在云原生架构中,拆分域名有巨大的优势:
-
动静分离 (性能):
www指向 OSS/CDN,专心做静态加速,便宜又快。api指向服务器集群,专心做计算逻辑。- 如果混在一起,流量都要经过服务器,会浪费昂贵的带宽和 CPU。
-
安全策略 (Cookie/CORS):
api域名可以设置独立的 CORS(跨域)策略。- Cookie 的作用域控制更灵活(例如
auth_token可以种在.mdt.center下,让两个子域名共享,或者只种在api下)。
-
解耦与扩展:
- 如果哪天前端想换成 Vercel 托管,或者后端想迁移到 Serverless,只需要改对应域名的 DNS 解析,互不影响。
📝 总结
| 域名 | 类型 | 就像是… | 部署在哪里? | 负责什么? |
|---|---|---|---|---|
| mdt.center | 根域名 | 地皮 | OSS | 品牌入口,重定向或展示首页 |
| www.mdt.center | 子域名 | 大堂/展厅 | OSS | 前端:给用户看界面、图片、交互 |
| api.mdt.center | 子域名 | 厨房/车间 | ACK (K8s) | 后端:处理数据、数据库交互、逻辑计算 |
一句话总结:
mdt.center 是资产,www 是皮囊(前端),api 是灵魂(后端)。只有皮囊和灵魂通过 HTTPS 完美结合,才是一个完整的现代化应用! 🚀🔒
解析微服务中的域名三角关系
21

被折叠的 条评论
为什么被折叠?



