UltraRAG是清华大学与OpenBMB联合推出的基于MCP架构的模块化RAG工具包,解决了通用RAG在垂直领域适应难、系统复杂、多模态支持弱等问题。其核心优势包括低代码YAML编排、全流程数据自适应能力、多模态支持及全面评估体系。在法律等垂直领域应用中,通过知识适应流程显著提升检索准确性和回答质量,ROUGE-L指标提升约30%。
1、 为什么我们需要 UltraRAG?
现有的 RAG 开发工具(如 LangChain, LlamaIndex)虽然降低了入门门槛,但在面对真实复杂的科研或工业场景时,往往显得力不从心:
- 领域适应难:通用模型在特定领域(如法律条文检索)表现不佳,缺乏从数据构建到微调的一站式方案。
- 系统复杂度高:构建包含循环、条件分支的多轮推理系统(如 IRCoT, Iterative RAG)需要编写大量“胶水代码”。
- 多模态支持弱:难以高效处理 PDF 中的表格、图片等混合内容。
UltraRAG 的诞生正是为了解决这些痛点。它不仅仅是一个工具箱,更是一套支持 “知识适应(Knowledge Adaptation)” 的全生命周期解决方案。
图 1: UltraRAG 整体架构图,包含全局设置(模型/知识管理)与核心功能模块(数据构建、训练、评估与推理)。
2、核心架构:基于 MCP 的低代码编排
UltraRAG v2 的最大技术亮点在于采用了 MCP (Model Context Protocol) 架构。这种架构将 RAG 的各个组件解耦为独立的 Server,通过标准协议与 Client 通信。
2.1 什么是 MCP 架构?
在 UltraRAG 中,检索器(Retriever)、生成器(Generator)、路由器(Router)等都被封装为独立的 MCP Server。
- Server 层:每个功能模块都是一个独立的 Python 进程,功能通过函数级的
@tool接口暴露。 - Client 层:负责解析用户的 YAML 配置文件,并根据定义的逻辑调度各个 Server。
这种设计的优势在于:开发者只需要编写 YAML 配置文件,就能定义包含串行、循环、条件分支的复杂推理流程,真正实现了“配置即代码”。
2.2 核心代码实现:Server 封装
在代码层面,每个组件都继承自 UltraRAG_MCP_Server。以下是一个自定义 Server 的精简示例:
# 示例:定义一个自定义 MCP Server
from ultrarag.server import UltraRAG_MCP_Server
app = UltraRAG_MCP_Server("custom")
# 注册一个工具,定义输入输出流
@app.tool(output="ans_ls->extract_query_list")
def search_query_extract(ans_ls: list[str]) -> dict[str, list[str]]:
"""
从上一轮的回答中提取搜索查询
"""
queries = [extract_func(ans) for ans in ans_ls]
return {"extract_query_list": queries}
# 自动生成 server.yaml 配置
if __name__ == "__main__":
app.run()
2.3 复杂流程控制:YAML 编排
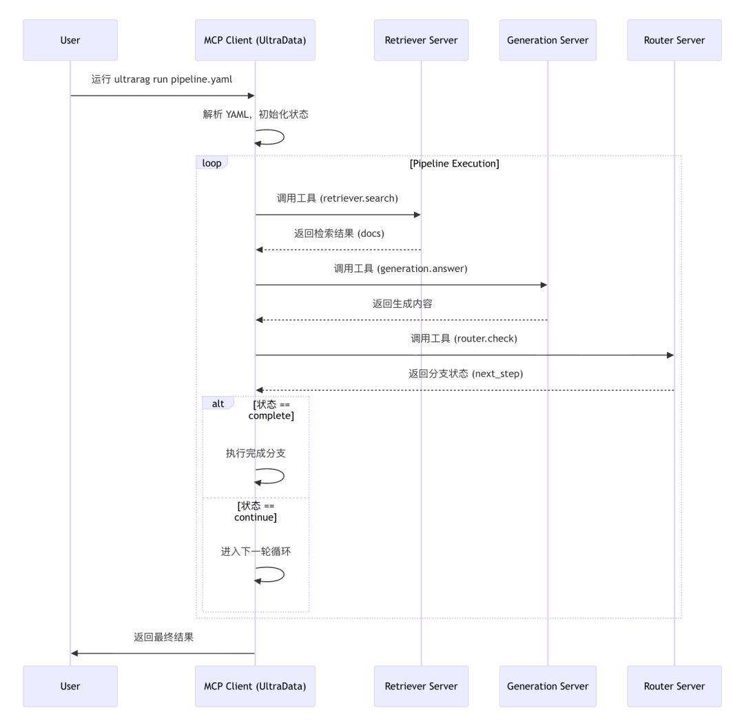
无需编写复杂的 Python 循环逻辑,你可以在 YAML 中直接声明控制流。以下是一个包含 循环(Loop) 和 分支(Branch) 的 Pipeline 定义示例:
pipeline:
# 1. 初始检索
-retriever.search
# 2. 循环执行:多轮推理
-loop:
times:3
steps:
-prompt.generate_sub_questions
-retriever.search
-generation.answer
# 3. 条件分支:检查是否完成
-branch:
router:
-router.check_state# 路由工具返回状态
branches:
complete:[generation.final_summary]# 完成则总结
incomplete:[retriever.search_more] # 未完成则继续检索
为了更直观地理解 MCP 客户端如何调度这些 Server,我们可以看下面的交互流程图:

3、核心特性深度解析
除了架构上的创新,UltraRAG 在功能模块上也做得非常扎实。
3.1 数据构建与自适应(Data Construction & Adaptation)
这是 UltraRAG 最具差异化的功能。它不仅仅是“使用”数据,还能“制造”数据来适应模型。
- 自动化语料构建:集成 MinerU,能够处理 PDF 中的复杂布局,自动提取文本、表格和图片,构建多模态知识库。
- 合成训练数据:
- Retriever 微调数据:自动生成 Query-Document 对,并挖掘难负例(Hard Negatives)。
- Generator 对齐数据:生成 SFT(监督微调)数据和 DPO(直接偏好优化)数据。
流程图:从原始文档到索引的构建

3.2 多模态 RAG 支持
得益于 MinerU 的解析能力和底层对图像 Embedding 的支持(如 Infinity 后端),UltraRAG 可以轻松构建 VisRAG 系统。
- 解析阶段:将 PDF 页面转换为图片或提取内嵌图片。
- 检索阶段:支持跨模态检索,直接通过文本查询检索相关图片。
- 生成阶段:对接多模态大模型(如 MiniCPM-V),实现基于视觉信息的问答。
3.3 全面的评估体系
UltraRAG 内置了 Evaluation Server,提供标准化的评估流程:
- 检索指标:NDCG@k, Recall@k, MAP, MRR。
- 生成指标:ROUGE-L, F1, EM (Exact Match)。
- 数据集:内置支持 40+ 个常用 Benchmark(如 HotpotQA, NQ, DocVQA),方便科研人员快速复现和对比。
4、 实战案例:法律领域的知识适应
为了验证 UltraRAG 的有效性,团队在 LawBench 数据集上进行了实验。法律场景对术语的准确性要求极高,通用模型往往表现不佳。
通过 UltraRAG 的知识适应流程:
- 数据准备:上传法律书籍和案例。
- 微调:自动构建数据微调 Embedding 模型(MiniCPM-Embedding-Light)和生成模型(基于 KBAlign 和 RAG-DDR 方法)。
- 推理:使用自适应后的模型进行回答。
效果对比:
- Vanilla RAG:仅仅检索到相关性较低的《劳动法》通用条款,回答笼统。
- UltraRAG:精准检索到《外资企业行政管理规定》第32条,给出了针对“外资企业工伤”场景的准确法律依据。
- 数据表现:使用 RAG-DDR 策略微调后,生成任务的 ROUGE-L 指标相比 Vanilla RAG 提升了约 30% 。
5、 总结
UltraRAG 代表了 RAG 框架发展的一个新方向:从单纯的“胶水层”进化为**“操作系统”**。
- 对于开发者,MCP 架构和 YAML 编排极大地降低了复杂系统的构建成本。
- 对于科研人员,内置的 Benchmark 和模块化设计使得算法复现和对比变得简单。
- 对于企业用户,全流程的知识适应能力是解决垂直领域“幻觉”和“检索不准”问题的关键钥匙。
如果你正在寻找一个既能快速上手,又能深度定制,还能自动优化模型性能的 RAG 框架,UltraRAG 绝对值得一试。
如何学习大模型 AI ?
由于新岗位的生产效率,要优于被取代岗位的生产效率,所以实际上整个社会的生产效率是提升的。
但是具体到个人,只能说是:
“最先掌握AI的人,将会比较晚掌握AI的人有竞争优势”。
这句话,放在计算机、互联网、移动互联网的开局时期,都是一样的道理。
我在一线互联网企业工作十余年里,指导过不少同行后辈。帮助很多人得到了学习和成长。
我意识到有很多经验和知识值得分享给大家,也可以通过我们的能力和经验解答大家在人工智能学习中的很多困惑,所以在工作繁忙的情况下还是坚持各种整理和分享。但苦于知识传播途径有限,很多互联网行业朋友无法获得正确的资料得到学习提升,故此将并将重要的AI大模型资料包括AI大模型入门学习思维导图、精品AI大模型学习书籍手册、视频教程、实战学习等录播视频免费分享出来。
这份完整版的大模型 AI 学习资料已经上传优快云,朋友们如果需要可以微信扫描下方优快云官方认证二维码免费领取【保证100%免费】


为什么要学习大模型?
我国在A大模型领域面临人才短缺,数量与质量均落后于发达国家。2023年,人才缺口已超百万,凸显培养不足。随着AI技术飞速发展,预计到2025年,这一缺口将急剧扩大至400万,严重制约我国AI产业的创新步伐。加强人才培养,优化教育体系,国际合作并进是破解困局、推动AI发展的关键。


大模型入门到实战全套学习大礼包
1、大模型系统化学习路线
作为学习AI大模型技术的新手,方向至关重要。 正确的学习路线可以为你节省时间,少走弯路;方向不对,努力白费。这里我给大家准备了一份最科学最系统的学习成长路线图和学习规划,带你从零基础入门到精通!

2、大模型学习书籍&文档
学习AI大模型离不开书籍文档,我精选了一系列大模型技术的书籍和学习文档(电子版),它们由领域内的顶尖专家撰写,内容全面、深入、详尽,为你学习大模型提供坚实的理论基础。

3、AI大模型最新行业报告
2025最新行业报告,针对不同行业的现状、趋势、问题、机会等进行系统地调研和评估,以了解哪些行业更适合引入大模型的技术和应用,以及在哪些方面可以发挥大模型的优势。

4、大模型项目实战&配套源码
学以致用,在项目实战中检验和巩固你所学到的知识,同时为你找工作就业和职业发展打下坚实的基础。

5、大模型大厂面试真题
面试不仅是技术的较量,更需要充分的准备。在你已经掌握了大模型技术之后,就需要开始准备面试,我精心整理了一份大模型面试题库,涵盖当前面试中可能遇到的各种技术问题,让你在面试中游刃有余。

适用人群

第一阶段(10天):初阶应用
该阶段让大家对大模型 AI有一个最前沿的认识,对大模型 AI 的理解超过 95% 的人,可以在相关讨论时发表高级、不跟风、又接地气的见解,别人只会和 AI 聊天,而你能调教 AI,并能用代码将大模型和业务衔接。
- 大模型 AI 能干什么?
- 大模型是怎样获得「智能」的?
- 用好 AI 的核心心法
- 大模型应用业务架构
- 大模型应用技术架构
- 代码示例:向 GPT-3.5 灌入新知识
- 提示工程的意义和核心思想
- Prompt 典型构成
- 指令调优方法论
- 思维链和思维树
- Prompt 攻击和防范
- …
第二阶段(30天):高阶应用
该阶段我们正式进入大模型 AI 进阶实战学习,学会构造私有知识库,扩展 AI 的能力。快速开发一个完整的基于 agent 对话机器人。掌握功能最强的大模型开发框架,抓住最新的技术进展,适合 Python 和 JavaScript 程序员。
- 为什么要做 RAG
- 搭建一个简单的 ChatPDF
- 检索的基础概念
- 什么是向量表示(Embeddings)
- 向量数据库与向量检索
- 基于向量检索的 RAG
- 搭建 RAG 系统的扩展知识
- 混合检索与 RAG-Fusion 简介
- 向量模型本地部署
- …
第三阶段(30天):模型训练
恭喜你,如果学到这里,你基本可以找到一份大模型 AI相关的工作,自己也能训练 GPT 了!通过微调,训练自己的垂直大模型,能独立训练开源多模态大模型,掌握更多技术方案。
到此为止,大概2个月的时间。你已经成为了一名“AI小子”。那么你还想往下探索吗?
- 为什么要做 RAG
- 什么是模型
- 什么是模型训练
- 求解器 & 损失函数简介
- 小实验2:手写一个简单的神经网络并训练它
- 什么是训练/预训练/微调/轻量化微调
- Transformer结构简介
- 轻量化微调
- 实验数据集的构建
- …
第四阶段(20天):商业闭环
对全球大模型从性能、吞吐量、成本等方面有一定的认知,可以在云端和本地等多种环境下部署大模型,找到适合自己的项目/创业方向,做一名被 AI 武装的产品经理。
- 硬件选型
- 带你了解全球大模型
- 使用国产大模型服务
- 搭建 OpenAI 代理
- 热身:基于阿里云 PAI 部署 Stable Diffusion
- 在本地计算机运行大模型
- 大模型的私有化部署
- 基于 vLLM 部署大模型
- 案例:如何优雅地在阿里云私有部署开源大模型
- 部署一套开源 LLM 项目
- 内容安全
- 互联网信息服务算法备案
- …
学习是一个过程,只要学习就会有挑战。天道酬勤,你越努力,就会成为越优秀的自己。
如果你能在15天内完成所有的任务,那你堪称天才。然而,如果你能完成 60-70% 的内容,你就已经开始具备成为一名大模型 AI 的正确特征了。
这份完整版的大模型 AI 学习资料已经上传优快云,朋友们如果需要可以微信扫描下方优快云官方认证二维码免费领取【保证100%免费】

318

被折叠的 条评论
为什么被折叠?



