目录
题目

需求分析
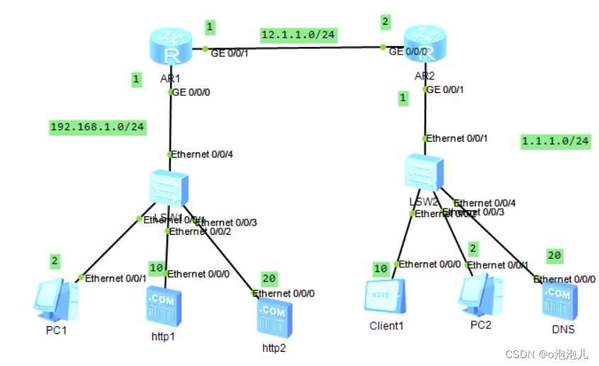
使用ACL定义可以被转换的私有ip地址范围
client访问HTTP1和HTTP2,必须通过AR1的端口g0/0/1
AR1仅拥有一个IP地址,我是设置成12.1.1.1/24
要给AR1配置缺省路由,使其能访问1.1.1.0/24网段
IP地址的规划
配置IP地址
R1
[r1]int g0/0/0
[r1-GigabitEthernet0/0/0]ip add 192.168.1.1 24
[r1]int g0/0/1
[r1-GigabitEthernet0/0/1]ip add 12.1.1.1 24
ISP
[ISP]int g0/0/0
[ISP-GigabitEthernet0/0/0]ip add 12.1.1.2 24
[ISP-GigabitEthernet0/0/0]int g0/0/1
[ISP-GigabitEthernet0/0/1]ip add 1.1.1.1 24
PC1 http1 http2 PC2 DNS





配置缺省路由
[r1]ip route-static 0.0.0.0 0 12.1.1.2
一对多转换
只允许属于192.168.1.0/24这个范围的IP转换成私有IP
[r1]acl 2000
[r1-acl-basic-2000]rule permit source 192.168.1.0 0.0.0.255
[r1-acl-basic-2000]q
[r1]int g0/0/1
[r1-GigabitEthernet0/0/1]nat outbound 2000
端口映射
[r1]int g0/0/1
[r1-GigabitEthernet0/0/1]nat server protocol tcp global current-interface 80 i
nside 192.168.1.10 80
Warning:The port 80 is well-known port. If you continue it may cause function fa
ilure.
Are you sure to continue?[Y/N]:y
[r1-GigabitEthernet0/0/1]nat server protocol tcp global current-interface 8888 i
nside 192.168.1.20 80
配置客户端


因为公有IP地址网段只有12.1.1.0/24,端口设置的IP为12.1.1.1,要访问内部网络,必须转换成12.1.1.1
测试
PC1pingPC2

通过域名访问DNS 
通过 HTTP访问


这篇博客详细介绍了如何进行网络配置,包括IP地址规划,如在AR1上设置12.1.1.1/24的IP地址;配置缺省路由以访问1.1.1.0/24网段;使用ACL限制IP转换范围;实现一对多转换,并进行端口映射以允许HTTP访问;最后,配置客户端并进行测试,确保PC1可以通过AR1访问PC2及HTTP服务。
1811

被折叠的 条评论
为什么被折叠?



