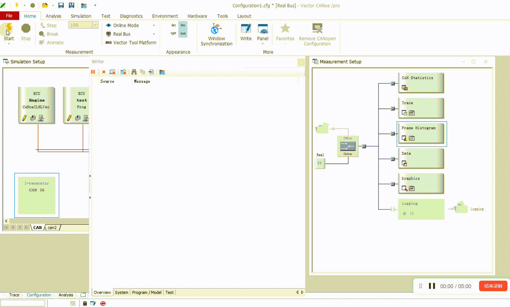
CANoe通过Frame Histogram窗口统计报文周期(方便快捷)
最新推荐文章于 2025-02-09 19:58:39 发布
本文介绍了如何通过CANoe的Frame Histogram窗口便捷地统计CAN总线报文的周期信息,操作步骤包括插入窗口、激活及运行CANoe后在write窗口查看结果。





订阅专栏 解锁全文
1835

被折叠的 条评论
为什么被折叠?



