

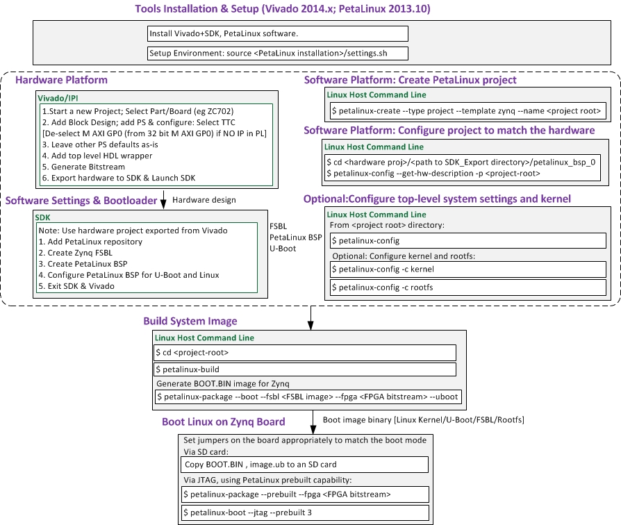
Create New Project
$ petalinux-create --type project --template zynq --name <PROJECT_NAME>
Import Hardware Configuration
$ petalinux-config --get-hw-description=<path-to-directory-containing-hardware
description-file>
Build System Image
$ petalinux-build
This step generates a device tree DTB file, a first stage bootloader (if selected), U-Boot, the Linux kernel, and a root filesystem image. Finally, it generates the necessary boot images.
Generate Boot Image(BOOT.BIN)
$ petalinux-package --boot --fsbl <FSBL image> --fpga <FPGA bitstream> --u-boot
BOOT.bin和image.ub分别是由什么文件组成的?
boot.bin needs to at least consist of FSBL and U-Boot.
boot.bin may contain:
1. a .bif file
2. fsbl application
3. .bit file (optional), if using the PL side
4. u-boot.elf
image.ub is nothing but a Linux image in U-boot format.
这个文件是由petalinux-package –image 打包kernel rootfs device-tree这个三个文件合成的image.ub文件
device tree反编译
sudo apt-get install device-tree-compiler
dtc -I dtb -O dts -o $Project.dts $Project.dtb
本文详细介绍使用PetaLinux工具创建Zynq项目的过程,包括创建新项目、导入硬件配置、构建系统映像及生成启动映像。解析boot.bin与image.ub文件组成,以及设备树的反编译方法。
2348

被折叠的 条评论
为什么被折叠?



