1、 IPv6 单播、组播、任播地址范围
## IPv6 地址分类的层次结构图
1. 最顶层
- 最顶层的节点是 “IPv6 Addresses”,这是整个结构图的根,表示 IPv6 地址的总体分类。
2. 第一层分类
- 从 “IPv6 Addresses” 节点分出三个主要分支:
- “Unicast”(单播):用于标识单个网络接口。
- “Multicast”(多播):用于将数据包发送到一组网络接口。
- “Anycast”(任播):用于将数据包发送到一组网络接口中的任意一个。
3. 单播(Unicast)的细分
- “Unicast” 节点进一步细分为:
- “Global Unicast”(全球单播):地址范围是 2000::/3,用于在全球范围内唯一标识一个网络接口。
- “Link - Local”(链路本地):地址范围是 fe80::/10,用于在单个链路上进行通信。这个节点用灰色背景表示。
- “Loopback”(环回):地址是::1/128,用于本地主机测试。这个节点用灰色背景表示。
- “Unspecified”(未指定):地址是::/128,用于表示没有地址。这个节点用灰色背景表示。
- “Unique Local”(唯一本地):地址范围是 fc00::/7,用于在本地网络中进行通信。这个节点用灰色背景表示。
- “Embedded IPv4”(嵌入式 IPv4):地址范围是::/80,用于在 IPv6 地址中嵌入 IPv4 地址。这个节点用灰色背景表示。
4. 多播(Multicast)的细分
- “Multicast” 节点进一步细分为:
- “Well - Known”(知名):地址范围是 ff00::/12,用于标识一些知名的多播组。
- “Transient”(临时):地址范围是 ff10::/12,用于临时多播组。
5. 任播(Anycast)的细分
- “Anycast” 节点进一步细分为:
- “Solicited - Node”(请求节点):地址范围是 ff02::1:ff00:0000/104,用于邻居发现协议中的请求节点多播地址。
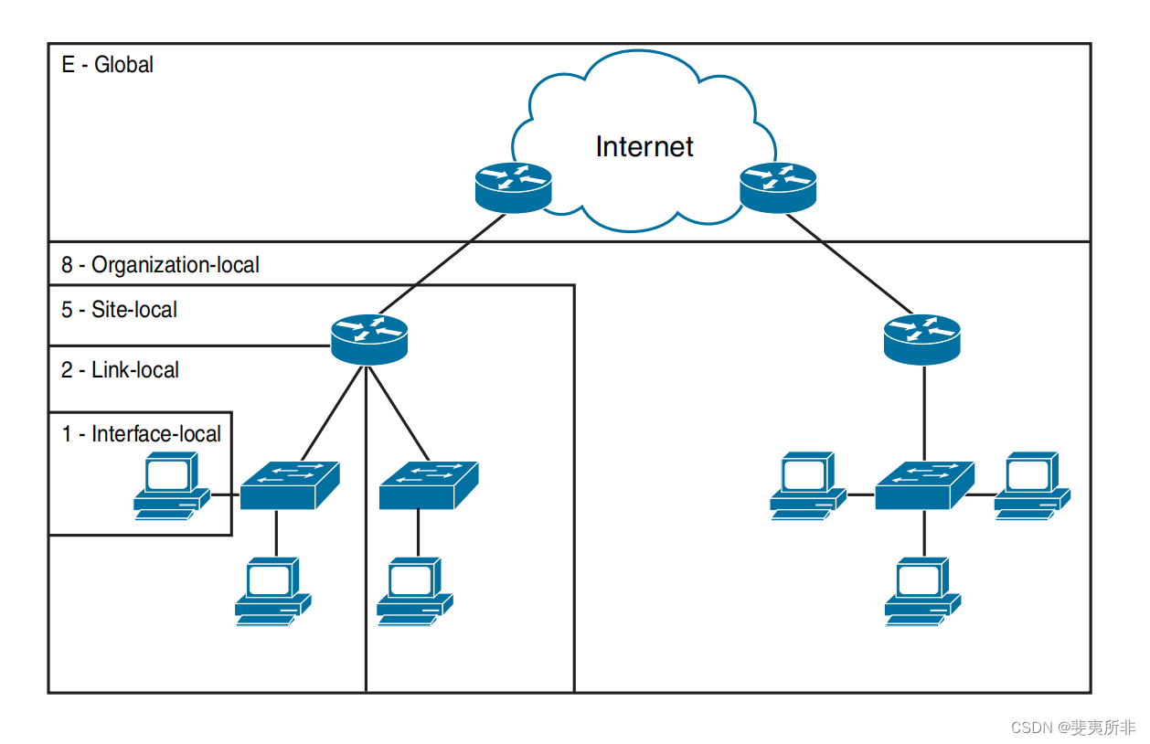
2、1 - 接口本地 -> 2 - 链路本地 ->> 5 - 站点本地 ->>> 8 - 组织本地 ->>>> E - 全局

| 分类 | 作用域 ID 值 | |||
|---|---|---|---|---|
| Reserved | 可以为组播其他协议所用 | 0000 | 0 | 0x00 |
| node/Interface-local | 接口本地 | 0001 | 1 | 0x01 |
| Link-local | 链路本地 | 0010 | 2 | 0x02 |
| admin-local | 管理本地 | 0100 | 4 | 0x04 |
| Site-local | 站点本地 | 0101 | 5 | 0x05 |
| Organization-local | 机构本地 | 1000 | 8 | 0x08 |
| Global | 全球范围 | 1110 | 14 | 0x0E |
| Reserved | 可以为组播其他协议所用 | 1111 | 15 | 0x0F |

| 范围 | 含义 |
|---|---|
| 1-23 | 注册位,由 IANA 分配给各个国家和机构 |
| 24-32 | ISP 位,由国家分配给 ISP 和机构 |
| 33-48 | 站点位,由 ISP 分配给各个企业 |
| 49-64 | 子网位,由管理员子网划分后,应用到网络内 |
3、Well-Known Multicast Addresses
Well-Known Multicast Addresses
| … | /8 Prefix | Flag | Scope | Predefined Group ID | Compressed Format | Description |
|---|---|---|---|---|---|---|
| Interface-Local Scope | ff | 0 | 1 | 0:0:0:0:0:0:1 | ff01::1 | All-nodes |
| ff | 0 | 1 | 0:0:0:0:0:0:2 | ff01::2 | All-routers | |
| Link-Local Scope | ff | 0 | 2 | 0:0:0:0:0:0:1 | ff02::1 | All-nodes |
| ff | 0 | 2 | 0:0:0:0:0:0:2 | ff02::2 | All-routers | |
| ff | 0 | 2 | 0:0:0:0:0:0:5 | ff02::5 | OSPF routers | |
| ff | 0 | 2 | 0:0:0:0:0:0:6 | ff02::6 | OSPF designated routers | |
| ff | 0 | 2 | 0:0:0:0:0:0:9 | ff02::9 | RIP routers | |
| ff | 0 | 2 | 0:0:0:0:0:0:a | ff02::a | EIGRP routers | |
| ff | 0 | 2 | 0:0:0:0:0:1:2 | ff02::1:2 | All-DHCP agents | |
| Site-Local Scope | ff | 0 | 5 | 0:0:0:0:0:0:2 | ff05::2 | All-routers |
| ff | 0 | 5 | 0:0:0:0:0:1:3 | ff05::1:3 | All-DHCP servers |
5019

被折叠的 条评论
为什么被折叠?



