我的信息周刊,记录这周我看到的有价值的信息,主要针对计算机领域,内容主题极大程度被我个人喜好主导。这个项目核心目的在于记录让自己有印象的信息做一个留存以及共享。
🎯 项目
rembg[1]
之前有介绍过一个去除图片背景的网站-remove.bg[2],这网站虽然免费,但是高清版本的图片下载需要收费,现在这个开源的图片背景去除项目将完全解决这个问题:

你可以作为第三方库使用,也在终端以及启用服务化来使用。
cpdf-source[3]
命令行处理 PDF,比如拆分(支持书签)、合并等,点击这里下载[4],全平台支持。
tiptop[5]
类似htop的命令行系统资源监控工具:

🤖 软件
OnlySwitch[6]
一款开源的 macOS 状态栏一键设置工具,可以轻松对系统的常用功能进行设置,如:
隐藏桌面图标
番茄钟
快速进入夜间模式
隐藏刘海
保持唤醒
清理 Xcode 缓存
支持快捷方式库,可以自己开发
...

NotepadNext[7]
Notepad++的跨平台开源实现:

Bilibili-Evolved[8]
B 站增强脚本,需要浏览器装有 Tampermonkey[9] 插件:

👀 资料
OSTEP-操作系统导论[10]
美国威斯康星大学课程的教材。本书围绕虚拟化、并发和持久性这三个主要概念展开,介绍了所有现代系统的主要组件(包括调度、虚拟内存管理、磁盘和 I/O 子系统、文件系统)。本书以对话形式引入所介绍的主题概念,行文诙谐幽默却又鞭辟入里,力求帮助读者理解操作系统中虚拟化、并发和持久性的原理:

本书有中文[11]|英文[12]版本。
data_compression_course[13]
由于每天产生的数据不断增长,以压缩形式存储数据的需求变得越来越重要,本项目提供了数据压缩这方面的速成教程。
30dayMakeCppServer[14]
本教程模仿《30 天自制操作系统》,面向零经验的新手,教你在 30 天内入门 Linux 服务器开发。本教程更偏向实践,将会把重点放在如何写代码上,而不会花太多的篇幅讲解背后的计算机基础原理,涉及到的地方会给出相应书籍的具体章节。
AI-RecommenderSystem[15]
该仓库主要是沉淀自学推荐系统路上学习到的一些经典算法模型和技术,并尝试用浅显易懂的语言把每个模型或者算法解释清楚!

魔都防疫指南[16]
2022 年 3 月,新冠疫情再度爆发,上海成为主战场。为帮助群众更好地解决特殊时期生活问题,温州和上海两地志愿者合作编写《魔都防疫指南》,按照「志愿者花时间,帮群众省时间」原则,收集、审核、汇总、发布最新信息,以问答方式,提供求助、防疫、看病、买菜、身心、社区等方面实用资讯,并附上链接和推荐人。

更多信息请访问:疫情封控期物资信息共享互助平台[17]
🕸 网站
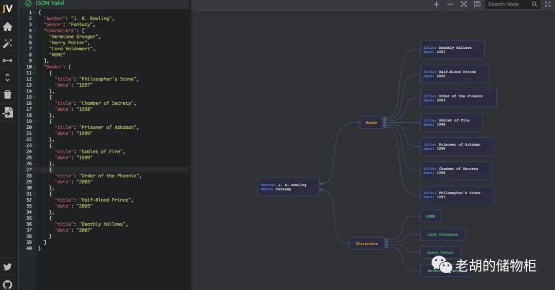
jsonvisio[18]
将你的 Json 数据进行可视化,该项目也开源在github-jsonvisio[19]:

uipatterns[20]
程序员写代码总结出了很多设计模式,该网站总结了界面设计模式,提供了一些实际使用场景和相关示例图:

✍️ 说明
周刊相关信息:
Github 项目地址:howie6879/weekly/[21],如果觉得不错麻烦给我一个Star,谢谢 ❤️
官网:weekly.howie6879.cn[22]
🙌 如果你阅读到这里,说明我们对信息的认可区域是有一定交集的,可以说我们是同道中人,所以如果你有自认为不错的信息获取渠道,欢迎留言或者私聊我,谢谢。
参考资料
[1]
rembg: https://github.com/danielgatis/rembg
[2]remove.bg: https://www.remove.bg/zh
[3]cpdf-source: https://github.com/johnwhitington/cpdf-source
[4]下载: https://coherentpdf.com/eval.html
[5]tiptop: https://github.com/nschloe/tiptop
[6]OnlySwitch: https://github.com/jacklandrin/OnlySwitch
[7]NotepadNext: https://github.com/dail8859/NotepadNext
[8]Bilibili-Evolved: https://github.com/the1812/Bilibili-Evolved
[9]Tampermonkey: https://www.tampermonkey.net/
[10]OSTEP-操作系统导论: https://pages.cs.wisc.edu/~remzi/OSTEP/Chinese/
[11]中文: https://pages.cs.wisc.edu/~remzi/OSTEP/Chinese/
[12]英文: https://pages.cs.wisc.edu/~remzi/OSTEP/
[13]data_compression_course: https://github.com/jermp/data_compression_course
[14]30dayMakeCppServer: https://github.com/yuesong-feng/30dayMakeCppServer
[15]AI-RecommenderSystem: https://github.com/zhongqiangwu960812/AI-RecommenderSystem
[16]魔都防疫指南: https://shimo.im/docs/0l3NV5lEwOfpQx3R/read
[17]疫情封控期物资信息共享互助平台: https://helpshanghai.com/
[18]jsonvisio: https://jsonvisio.com/editor
[19]github-jsonvisio: https://github.com/AykutSarac/jsonvisio.com
[20]uipatterns: http://uipatterns.io/
[21]howie6879/weekly/: https://github.com/howie6879/weekly/
[22]weekly.howie6879.cn: https://weekly.howie6879.cn/

3512

被折叠的 条评论
为什么被折叠?



