目录
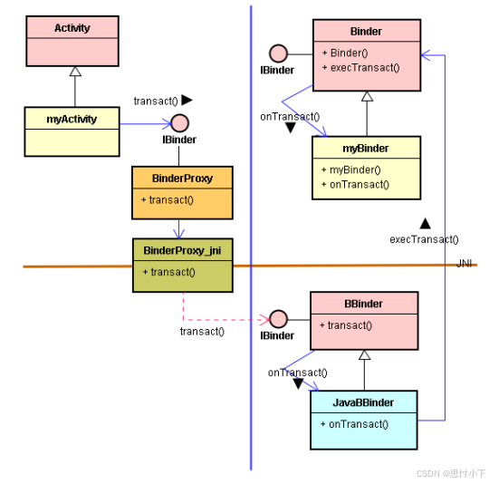
Step-3: 調用IBinder接口的transact()
6、 IPC通信的三步骤
- 兹拿刚才的MP3播放范例,来说明其详细步骤。 Activity类想跨进程去调用MediaPlayer播放引擎,如下图所示:



其IPC通信的三个步骤是:
Step-1. Activity使用startService()函數來啟動Service。
Step-2. Activity調用bindService()来绑定Service。亦即, Activity建立与Service之间的连结(Connection)。
Step-3. Activity調用IBinder接口的transact()函数,透过底层Binder Driver驱动而间接調用到Binder基类的execTransact()函数,转而調用 myBinder的onTransact()函数。
// myActivity.java
// ……..
public class myActivity extends Activity implements OnClickListener {
public void onCreate(Bundle icicle) {
// ……..
startService(new Intent("com.misoo.pk01.REMOTE_SERVICE"));
bindService(new Intent("com.misoo.pk01.REMOTE_SERVICE"),mConnection,
Context.BIND_AUTO_CREATE);
//……..
}
private ServiceConnection mConnection =
new ServiceConnection() {
public void onServiceConnected(
ComponentName className, IBinder ibinder) {
mb = ibinder;
}
};
//……..
public void onCreate(Bundle icicle) {
//……..
startService(new
Intent("com.misoo.pk01.REMOTE_SERVICE"));
//……..
}
}}
// myService.java
// ……….
public class myService extends Service {
private IBinder mb = null;
//………..
@Override public void onStart()
{ mb = new myBinder(); }
@Override public IBinder onBind(Intent intent)
{ return mb; }
}
// myBinder.java
// ……..
public class myBinder extends Binder{
private Context ctx;
public myBinder(Context cx)
{ ctx= cx; }
@Override
public boolean onTransact(int code, Parcel data, Parcel reply, int flags)
{
// ……
}
}
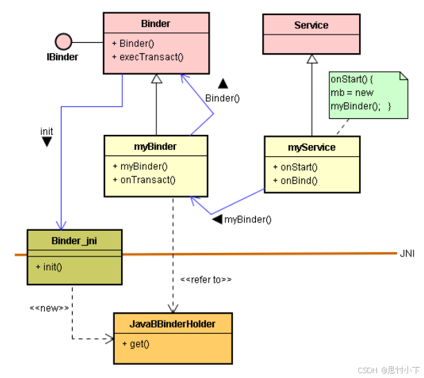
Step-1: 調用startService()
- 当myActivity調用startService()时,就調用Service.onStart()函数,执行到指令:
mb = new myBinder()
- 接着,調用myBinder()建构式(Constructor);进而調用父类别Binder()建构式,转而調用JNI本地的init()函数。
- 此刻执行init()函数时,会在C/C++层里诞生一个JavaBBinderHolder类别的对象,并且将这JavaBBinderHolder对象的指针存入到myBinder对象里,让myBinder对象指向JavaBBinderHolder对象。

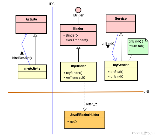
Step-2: 調用bindService()
- 目前,已经执行完startService()函数了。接着, myActivity继续調用bindService()函数,想去绑定Service服务。如果找到该服务,且它尚未被任何Client所绑定的话,就会調用myService的onBind()函数。此时,执行到指令: return mb;
- 如下述的程序码:
- 这onBind()函数将mb(即myBinder对象的IBinder接口)回传Android框架(其实是框架里的AMS(ActivityManagerService)。

- 当 AMS接到回传来的myBinder对象指针(即其IBinder接口)时,就可以找到其在C/C++层所对映的JavaBBinderHolder对象。接着,右調用JavaBBinderHolder的get()函数去诞生一个JavaBBinder对象。
- 接着, AMS在Client端进程的java层里诞生一个BinderProxy对象来代表JavaBBinder
的分身,也就是代表了myBinder的分身。最后将BinderProxy的IBinder接口回传给
myActivity。 - 此时完成了跨进程的服务绑定(Bind),如下图:

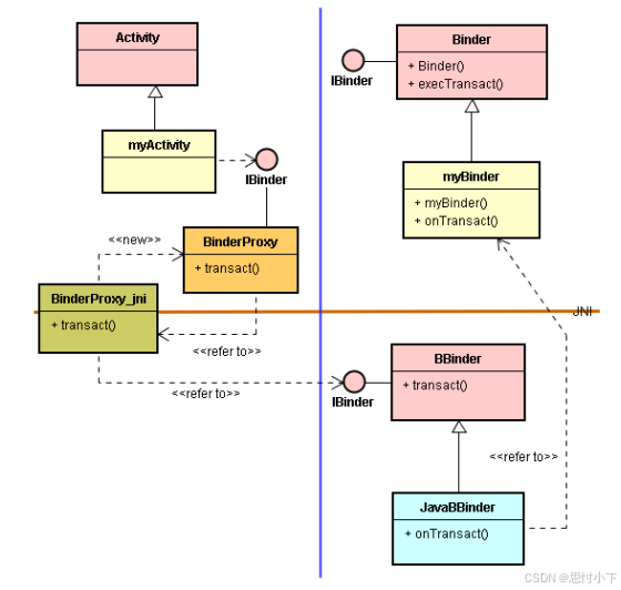
Step-3: 調用IBinder接口的transact()
- 所谓建好了服务绑定(Bind)之后,就如同建好了跨进程的桥梁。之后,就能随时透过这桥梁而进行从myActivity調用到myService的跨进程IPC通信。绑定了服务之后,就能从myActivity調用BinderProxy(透过IBinder接口)的IBinder接口,执行了transact()函数。如下图:

- 在上图里,从JNI本地模块拉了一条红色虚线,表示这并非直接的通信途径。也就是,实际上是透过底层Binder Driver驱动才調用到BBinder的IBinder接口。如下图:

总结上述Activity与Service之间IPC通信的
三个步骤:
• Step-1. 調用startService()。
• Step-2. 調用bindService()。
• Step-3. 調用IBinder接口的transact()。
937

被折叠的 条评论
为什么被折叠?



