计算机毕设 java 农产品溯源系统的设计与实现 i5c0f(配套有源码 程序 mysql 数据库 论文)本套源码可以先看具体功能演示视频领取,文末有联 xi 可分享
随着消费者对食品安全关注度提升,传统农产品流通存在溯源信息碎片化、流程不透明等问题,难以满足管理员监管、商家规范运营、用户查询溯源的需求。在此背景下,开发一套覆盖 “种植 - 加工 - 运输 - 销售” 全流程的农产品溯源系统,成为保障食品安全、提升消费信任的关键。
该系统以 Java 为开发语言,采用 SSM 框架构建,搭配 MySQL 数据库存储数据,支持管理员、商家、用户三类角色协同操作,核心功能全面覆盖农产品溯源场景,具体包括:
- 基础功能模块
- 注册登录:商家注册需填写账号、姓名、联系方式;管理员账号预设,登录后可管理全系统功能;用户注册后可查询溯源信息、下单购买;
- 个人中心:三类角色均可维护个人信息(修改密码、更新头像);商家可管理溯源数据;用户可查看订单记录、溯源报告;管理员可配置系统参数;
- 信息同步:商家上传种植、加工、运输等溯源数据;管理员审核数据真实性;用户实时查询农产品全流程溯源信息,确保信息透明;
- 核心功能模块
- 全流程溯源管理:种植信息管理(商家记录农产品种植农户、时间、地点、面积;管理员审核信息,确保源头可查);加工信息管理(商家录入加工企业、工序、时间、重量;管理员监管加工环节,保障合规);运输信息管理(商家填写物流公司、发货 / 到达地点、时间;管理员跟踪运输轨迹,防止中途污染);销售信息管理(商家发布农产品规格、保质期、价格;管理员审核销售信息,规范市场);
- 订单与质检管理:订单管理(用户下单购买农产品,选择收货地址;商家处理订单,安排发货;管理员查看订单统计,优化监管策略);质检管理(管理员抽检农产品,生成质检报告;不合格产品责令商家整改,保障食品安全);
- 角色专属功能模块
- 管理员功能:统筹管理(管理商家、用户、溯源数据、订单全流程,监管溯源业务);数据统计(分析溯源覆盖率、产品合格率、用户查询量,优化监管重点);系统配置(维护溯源流程参数、权限设置,保障系统稳定);
- 商家功能:溯源操作(上传种植、加工、运输、销售数据,完善溯源链条);订单处理(接收用户订单,更新发货状态;跟踪物流,确保农产品按时送达);
- 用户功能:溯源查询(输入产品编号,查看全流程溯源信息;了解种植、加工、运输细节,放心消费);购物操作(浏览农产品,下单购买;跟踪订单物流,查看质检报告)。
这些功能围绕 “农产品 - 溯源 - 订单” 全周期设计,形成管理员高效监管、商家规范运营、用户透明消费的闭环,有效解决传统管理中 “溯源难、信息散、信任低” 的问题,为农产品溯源信息化提供有力支撑。
注:以上是纯毕业设计介绍,并非实际开发完成,最终开发完成的毕业设计程序以下面的的环境软件、功能图和界面为准。
系统所需要的环境软件:idea、eclipse+mysql5.7、8.0+Navicat+JDK1.8+tomcat7.0
3.3系统用例分析
在设计系统的过程中,用例图是系统设计过程中必不可少的模型,用例图可以更为细致的,结合系统中人员的有关分配,能够从细节上描绘出系统中有关功能所完成的具体事件,确切的反映出某个操作以及它们相互之间的内部联系。
其中参与者就是和系统能够发生交互的外在实体,一般可以指系统的某个用户。一个用例图就能对应出系统中的一个功能过程,系统中完整的功能都是由不同的用例图所组成的。系统用例图下所示。

图3-1 管理员用例图

图3-2 用户用例图

图3-3商家用例图
3.4系统流程的分析
3.4.1 登录流程
登录流程如图3-4所示:

图3-4 登录流程
3.4.2个人中心管理流程
个人中心管理流程如图3-5所示:

图3-5 个人中心管理流程
3.4.3 系统操作流程
系统操作流程如图3-6所示:

图3-6 系统操作流程图
3.5本章小结
在本章中对本论文要实现的农产品溯源系统要实现的需求进行了详尽的说明,包括系统实现的可行性分析,整个系统在功能、性能和安全方面需求的分析,最后对整个系统不同身份用户的业务流程进行了有序的阐述。通过对以上内容的分析和说明,使得系统要实现的具体功能更加清晰,这给后面系统的设计和实现奠定了良好的基础,有助于整个程序开发的顺利进行。
4系统设计
通过前三章的分析说明,本论文中农产品溯源系统已经具有了良好的实现基础,目前的第四章将对系统的具体实现进行说明介绍。
4.1系统结构设计
随着互联网的兴起以及国内外许多B/S架构的优秀系统被广泛使用而变得流行,B/S架构成为了系统开发的主流。本论文中的农产品溯源系统也同样采用了B/S架构标准的三层架构,即将整个系统划分为表现层、业务层和持久层这三层,并且在表现层采用MVC设计模型。
采用B/S架构,整个系统的核心业务逻辑都被放在服务器端,使得开发过程变得方便。虽然这会使得服务器端的压力较大,但在Ajax等技术兴起后,在前端也就是浏览器端也可以实现部分业务逻辑,一定程度上分担了服务器的压力。
同时,该系统采用的B/S架构,将整个系统进行分层。在表现层,主要负责处理从用户端接收到的请求,根据请求内容进行处理后向用户端响应结果。在业务层中,囊括了整个系统的核心业务逻辑,它位于数据访问层之上表现层之下,表现层的请求发送至业务层,业务层将根据编写好的业务逻辑与数据层进行交互。但是每个层之间是不具有必然联系的,表现层的请求发送至业务层,业务层在接受到后可以不进行处理,这并不会导致整个系统出现错误。所以只要层与层之间交互的接口不发生变化,某一层的变更并不会对其它层产生影响。所以这种架构的系统实际上很易于扩充,只要表现层有新的请求发送给业务层,业务层只要有相应的处理逻辑就好了,所以业务逻辑层的设计是十分重要的。而在持久层,主要进行的就是数据的存取,也就是和数据库打交道。
以上这种对程序进行分层的方式,可以使开发者专注于结构中的某一层,每一层要进行的工作十分明确,降低了耦合性,这种标准化的开发方式,有利于程序的复用,也极大地降低了之后对系统功能扩充和维护的成本。
4.2系统功能模块设计
农产品溯源系统的使用者主要有三类用户,一类是管理员,他拥有整个系统的最高权限,然后是用户和商家,能对自己的个人信息进行操作。系统根据这三类用户,划分出了三大功能模块。
管理员用户具有整个系统的最高权限,可以使用系统中的所有功能模块,包括查看所有农产品溯源信息,并对这些数据进行管理。在用户和商家模块中可以将新的信息录入系统,还可以查询,删除和编辑权限内的信息。
4.3系统功能结构设计图
以上所涉及到的有关的功能,都是用功能结构图来简洁和清晰的表示出来,功能结构图就是能够把比较复杂的功能结构用图的形式清晰的描绘下来,并且为后续的设计以及测试等模块提供了明确的方向,在构思功能结构图的时候,便可以给设计的过程带来一定的思维导向,不至于在设计过程中有所遗漏,可以尽可能的明确系统所涉及到的功能。
以上所涉及到相关的功能以简洁清晰的方式来表示的,将复杂的结构以图形的形式画清楚,并且为后续的设计和测试模块提供了明确的方向,在构思功能结构图的时候,可以给设计过程带来一定的思维导向,在设计过程中不至于遗漏。可以尽可能明确系统所涉及的功能。
系统的总体功能结构图如图4-1所示。

图 4-1系统总体结构图
4.4数据库设计
数据库对所有信息管理系统来说都十分重要,因为系统中的核心功能大多都依赖于数据库,所以数据库的设计将对系统的性能和功能实现起到重要作用。该系统内总共有三类对象,分别是管理员、用户和商家,数据库设计将根据这些用户的属性来实现,同时,建立表的结构以及表与表之间的关系。
4.4.1 概念模型设计
数据库在程序的设计中扮演了重要的角色,它将系统涉及的数据全部容纳其中,在数据库设计时,为了能够明确思路,清晰明了一般都是先构建E-R图,ER图是由实体及其关系构成的图,通过E/R图可以清楚地描述系统涉及到的实体之间的相互关系。在系统中对一些主要的几个关键实体如下图:
(1) 收割信息实体属性图如4-2所示

图4-2收割信息实体属性图
(2) 施肥信息实体属性图如4-3所示

图4-3施肥信息实体属性图
(3)加工信息实体图如图4-4所示。

图4-4加工信息实体图
(4)运输信息实体属性图如4-5所示。

图4-5运输信息实体属性图
5.2后台模块实现
用户登录,在登录页面选择需要登录的角色,在正确输入用户名和密码后,进入操作系统进行操作;如图5-1所示。

图5-1 登录界面
5.2.1管理员模块实现
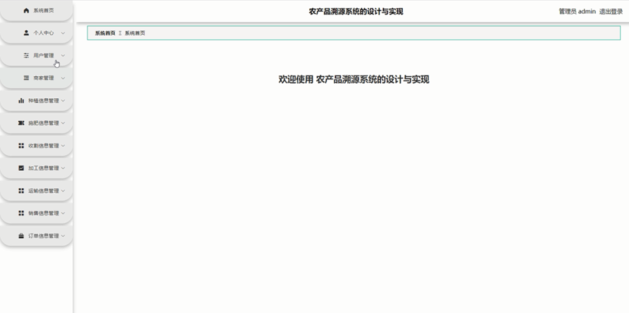
管理员进入主页面,主要功能包括对个人中心、用户管理、商家管理、种植信息管理、施肥信息管理、收割信息管理、加工信息管理、运输信息管理、销售信息管理、订单信息管理等进行操作。管理员主页面如图5-2所示:

图5-2 管理员主界面
管理员点击用户管理。在用户页面输入账号和姓名进行查询、新增或删除用户列表,并根据需要对用户详情信息进行详情、修改或删除操作;如图5-3所示:

图5-3用户管理界面
管理员点击商家管理。在商家页面输入商家账号和商家姓名进行查询、新增或删除商家列表,并根据需要对商家详情信息进行详情、修改或删除操作;如图5-4所示:

图5-4商家管理界面
管理员点击种植信息管理。在种植信息页面输入产品编号和产品名称进行查询或删除种植信息列表,并根据需要对种植详情信息进行详情、修改或删除操作;如图5-5所示:

图5-5种植信息管理界面
管理员点击施肥信息管理。在施肥信息页面输入产品编号、产品名称和生长周期进行查询或删除施肥信息列表,并根据需要对施肥详情信息进行详情、修改或删除操作;如图5-6所示:

图5-6施肥信息管理界面
管理员点击收割信息管理。在收割信息页面输入产品编号和产品名称进行查询或删除收割信息列表,并根据需要对收割详情信息进行详情、修改或删除操作;如图5-7所示:

图5-7收割信息管理界面
管理员点击加工信息管理。在加工信息页面输入产品编号和产品名称进行查询或删除加工信息列表,并根据需要对加工详情信息进行详情、修改或删除操作;如图5-8所示:

图5-8加工信息管理界面
管理员点击运输信息管理。在运输信息页面输入产品编号和产品名称进行查询或删除运输信息列表,并根据需要对运输详情信息进行详情、修改或删除操作;如图5-9所示:

图5-9运输信息管理界面
管理员点击销售信息管理。在销售信息页面输入产品编号和产品名称进行查询或删除销售信息列表,并根据需要对销售详情信息进行详情、修改或删除操作;如图5-10所示:

图5-10销售信息管理界面
管理员点击订单信息管理。在订单信息页面输入订单编号、产品编号和选择是否通过进行查询或删除订单信息列表,并根据需要对订单详情信息进行详情、修改或删除操作;如图5-11所示:

图5-11订单信息管理界面
5.2.2用户模块实现
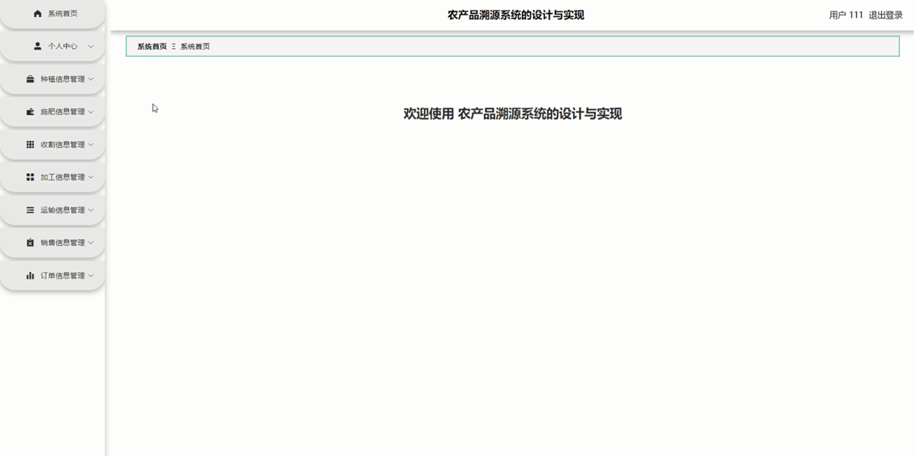
用户进入系统可以对个人中心、种植信息管理、施肥信息管理、收割信息管理、加工信息管理、运输信息管理、销售信息管理、订单信息管理等功能进行操作。用户主页面如图5-12所示:

图5-12 用户主界面
5.2.3商家模块实现
商家进入系统可以对个人中心、种植信息管理、施肥信息管理、收割信息管理、加工信息管理、运输信息管理、销售信息管理、订单信息管理等功能进行操作。商家主页面如图5-13所示:

图5-13商家主界面
源码无偿分享,文末领取

被折叠的 条评论
为什么被折叠?



