配置 VLAN 及实验 目录
一、VLAN
1. VLAN 的概念及优势
分割广播域
物理分割
逻辑分割
VLAN的优势
控制广播
增加网络安全性
简化网络管理
VLAN的范围
VLAN ID 范围:0 ~ 4095
正常可以使用:2 ~ 1001
VLAN ID = 1 是交换机端口默认的 VLAN ID号,不能进行配置
2. VLAN 的种类
静态VLAN
基于端口划分静态VLAN
将交换机上的端口和VLAN名相对应,与PC机无关
动态VLAN
基于MAC地址划分动态VLAN (大多数用于给特定机器配置)
将MAC地址和VLAN名相对应,要考虑PC机的MAC地址
3. 静态VLAN
接口的三种模式
access 模式:交换机连接 PC、路由器 时使用
trunk 模式:交换机与交换机之间使用
hybrid 模式:混杂模式,交换机默认接口模式
4. 配置静态VLAN 及删除
配置步骤
① 创建 VLAN
vlan batch 数字
vlan batch 10 # 创建 vlan 10
② 设置端口的模式
int g0/0/1
port link-type access # 将端口 g0/0/1 的模式设置为 access模式
-----------------------------------------------------------------------
int g0/0/1
port link-type trunk # 将端口 g0/0/1 的模式设置为 trunk模式
-----------------------------------------------------------------------
port-group 1 # 创建端口组 group 1
group-member g0/0/1 to g0/0/3 # 将 g0/0/1 ~ g0/0/3 端口都加入到端口组 group 1
port link-type access # 将端口组 group 1 中的所有端口的端口模式设置为 access模式
③ 将交换机的端口设置为要求的 VLAN ID
int g0/0/1
port default vlan 10 # 将access模式的 g0/0/1 端口的 vlan id 设置为 vlan 10
---------------------------------------------------------------------------
int g0/0/1
port trunk allow-pass vlan all # 将trunk模式的 g0/0/1 端口的 vlan id 设置为所有可配置使用的 vlan id(2~4095)
---------------------------------------------------------------------------
port-group 1
port default vlan 10 # 将端口组 group 1 中所有端口的 vlan id 设置为 vlan 10
删除 VLAN
先将端口从vlan中移除,再删除 端口的 vlan模式,就可以删除 vlan
int g0/0/1
undo port default vlan # 将vlan中的端口删除
undo port link-type # 删除端口的vlan模式
查看存活的VLAN
dis port vlan active

PVID:
当数据包经过端口,若数据包中没有vlan id,那么端口会在数据包中打上PVID(发送数据包);若数据包中的vlan id与PVID一致,就会脱掉标签(接收数据包)。若不一致,则会保留标签。
port trunk pvid vlan 数字 # 更改PVID
VLAN List:
对应端口号
vlan list 是 10 只有含有vlan 10 标签的数据包才可以通过该端口
U ------ 脱掉
T ------ 通过
二、实验
实验一
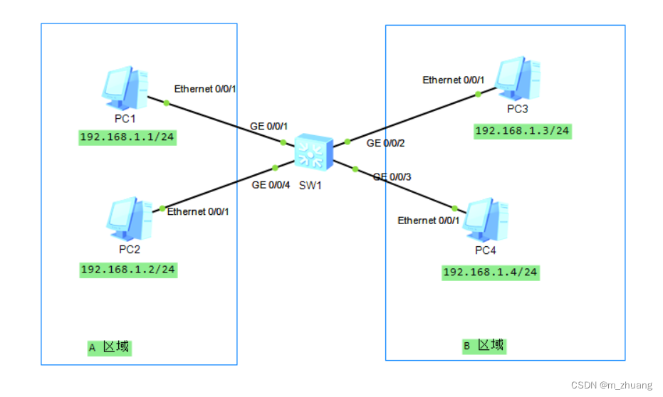
1. 拓扑图

2. 实验目标
所有PC都在同一网段
① A、B 区域内所有 PC 可以相互通信
② A、B 区域不能相互通信
3. 思路
将 交换机与PC1、PC2 连接的端口设置为同一个 VLAN ID,再将 交换机与 PC3 、PC4 连接的端口设置为同一个 VLAN ID
4. 配置过程
PC1 配置

PC2 配置

PC3 配置

PC4 配置

SW1 配置
# 第一种方法:将所有PC挨个端口配置 vlan id
# 创建 vlan id ------> vlan 10 vlan 20
vlan batch 10 20
# 进入 g0/0/1 端口,将端口设置成 access模式,并将端口号设置为 vlan 10
interface GigabitEthernet0/0/1
port link-type access
port default vlan 10
# 进入 g0/0/4 端口,将端口设置成 access模式,并将端口号设置为 vlan 10
interface GigabitEthernet0/0/4
port link-type access
port default vlan 10
# 进入 g0/0/2 端口,将端口设置成 access模式,并将端口号设置为 vlan 20
interface GigabitEthernet0/0/2
port link-type access
port default vlan 20
# 进入 g0/0/3 端口,将端口设置成 access模式,并将端口号设置为 vlan 20
interface GigabitEthernet0/0/3
port link-type access
port default vlan 20
# 第二种方法:创建端口组 port-group
# 创建 vlan id ------> vlan 10 vlan 20
vlan batch 10 20
# PC1 PC2 在端口组1,创建端口组1,将端口 g0/0/1 g0/0/4 加入到端口组1
# 将端口组里所有的端口设置成 access模式,并将所有端口的 vlan id 设置为 vlan 10
port-group 1
group-member g0/0/1 g0/0/4
port link-type access
port default vlan 10
# PC3 PC4 在端口组2创建端口组1,将端口 g0/0/2 g0/0/3 加入到端口组1
# 将端口组里所有的端口设置成 access模式,并将所有端口的 vlan id 设置为 vlan 20
port-group 2
group-member g0/0/2 to g0/0/3
port link-type access
port default vlan 20
5. 实验结果
A、B 区域内所有 PC 可以相互通信
PC1 ping PC2

PC3 ping PC4

A、B 区域不能相互通信
PC1 ping PC3

实验二
1. 拓扑图

2. 实验目标
所有 PC 都在同一网段
① A、B 区域内所有 PC 可以相互通信
② A、B 区域不能相互通信
③ A、B 区域可以访问自己区域的服务器,但是不能访问彼此的服务器
3. 思路
① ② 与 实验一 相同, 将 SW1 的 g0/0/5 端口 和 SW2 的 g0/0/1 端口 的端口模式设置为 trunk模式,并设置所有的 vlan id 都可以通过,server1 和 A区 设置为同一个 vlan id,server2 和 B区 设置为同一个 vlan id。
4. 配置过程
PC1 ~ PC4 的配置与实验一 相同
Server1 配置

Server1 配置

SW1 配置
# 端口 g0/0/1 ~ g0/0/4 的配置与实验一相同
# 进入 g0/0/5端口,将端口 g0/0/5 的端口模式设置为 trunk模式,并将端口的 vlan id 设置为全部可配置使用的端口号(2~4095)
interface GigabitEthernet0/0/5
port link-type trunk
port trunk allow-pass vlan all
SW2 配置
# 进入 g0/0/1端口,将端口 g0/0/1 的端口模式设置为 trunk模式,并将端口的 vlan id 设置为全部可配置使用的端口号(2~4095)
interface GigabitEthernet0/0/1
port link-type trunk
port trunk allow-pass vlan all
# 进入 g0/0/2端口,将端口 g0/0/2 的端口模式设置为 access模式,并将端口的 vlan id 设置为 vlan 10
interface GigabitEthernet0/0/2
port link-type access
port default vlan 10
# 进入 g0/0/3端口,将端口 g0/0/3 的端口模式设置为 access模式,并将端口的 vlan id 设置为 vlan 20
interface GigabitEthernet0/0/3
port link-type access
port default vlan 20
5. 实验结果
A、B 区域内所有 PC 可以相互通信
与实验一相同
A、B 区域不能相互通信
与实验一相同
A、B 区域可以访问自己区域的服务器,但是不能访问彼此的服务器
PC1(A 区域) ping Server1(A 区域服务器)

PC3(B 区域) ping Server2(B 区域服务器)

PC1(A 区域) ping Server2(B 区域服务器)

PC3(B 区域) ping Server1(A 区域服务器)

VLAN配置与实验实践
本文详细介绍了VLAN的概念、优势、种类以及静态VLAN的配置与删除步骤,包括Access、Trunk和Hybrid模式的解释。同时,通过两个实验展示了如何通过VLAN实现不同区域的PC通信隔离和服务器访问控制,实验包括拓扑图、配置过程和实验结果。
455

被折叠的 条评论
为什么被折叠?



