关于树莓派CSI摄像头(pi Camera模块)调试/视频流如何调出记录

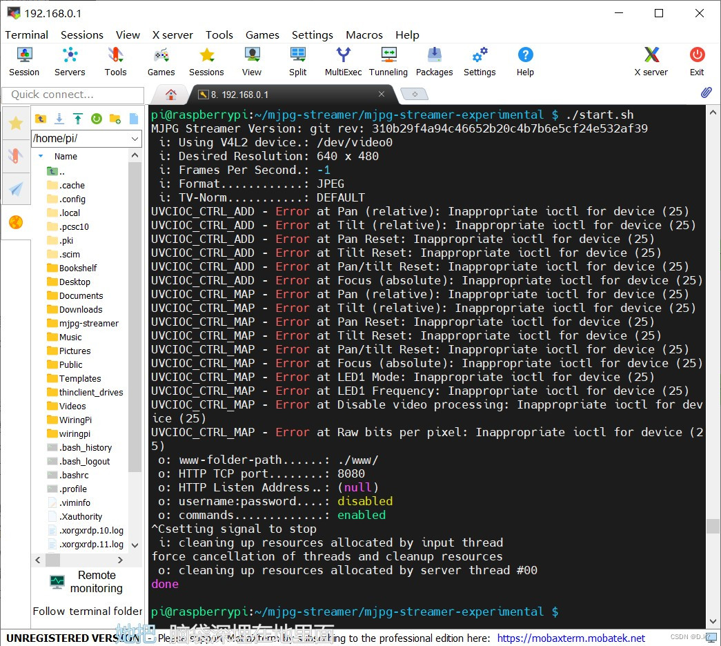
文章介绍了如何在树莓派上安装和调试CSI摄像头,包括启用摄像头、检查状态以及使用mjpg-streamer框架实现视频流监控。在编译mjpg-streamer库时遇到问题,通过更新软件、安装依赖和换源解决,并最终成功启动监控服务,通过IP地址查看摄像头画面。

标题@[TOC](关于树莓派CSI摄像头(pi Camera模块)调试/视频流如何调出记录)

摄像头安装到树莓派后,使能摄像头

使用"ls"指令来查看是否存在vchiq设备节点:

接着运行"vcgencmd get_camera"查看当前摄像头是否可用,一开始没有打开就是两个“supported”和“detected”都为0;
请添加图片描述

  1. 使能摄像头,运行"sudo raspi-config"命令使能树莓派CSI摄像头;选择interface options

  2. 选择interface options,选择camera,“yes”;
    请添加图片描述

  3. 再次"vcgencmd get_camera",检测到了就可以开始配置库了请添加图片描述

评论 1
成就一亿技术人!
拼手气红包6.0元
还能输入1000个字符
 
红包 添加红包
表情包 插入表情
 条评论被折叠 查看
添加红包

请填写红包祝福语或标题

红包个数最小为10个

红包金额最低5元

当前余额3.43前往充值 >
需支付:10.00
成就一亿技术人!
领取后你会自动成为博主和红包主的粉丝 规则
hope_wisdom
发出的红包
实付
使用余额支付
点击重新获取
扫码支付
钱包余额 0

抵扣说明:

1.余额是钱包充值的虚拟货币,按照1:1的比例进行支付金额的抵扣。
2.余额无法直接购买下载,可以购买VIP、付费专栏及课程。

余额充值