什么是迭代器模式
迭代器模式是提供一种方法来访问聚合对象,而不用暴露这个对象的内部结构。
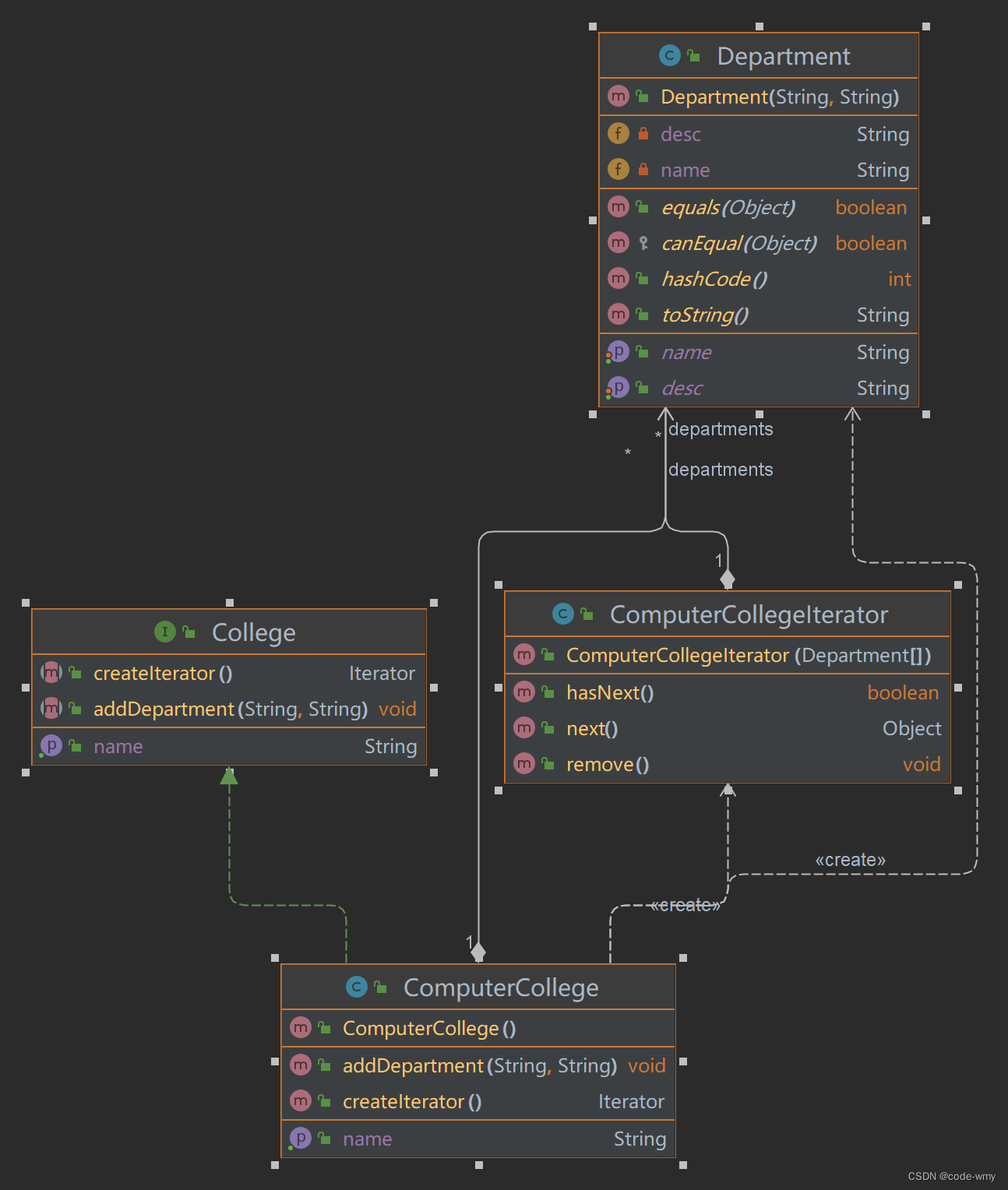
迭代器模式主要包含以下几个角色:
Iterator(抽象迭代器):定义了访问和遍历元素的接口,声明了用于遍历数据元素的方法。
ConcreteIterator(具体迭代器):实现了抽象迭代器接口,完成对聚合对象的遍历,同时在具体迭代器中通过下标来记录在聚合对象中所处的当前位置。
Aggregate(抽象聚合类):用于存储和管理元素对象。
ConcreteAggregate(具体聚合类):实现了抽象聚合类中的方法。
迭代器模式的优缺点
优点
- 支持以不同的方式遍历一个聚合对象,在一个聚合对象中可以定义多种遍历方式。
- 迭代器简化了聚合类。
- 增加新的聚合类和迭代器类方便,符合开闭原则。
缺点
- 将存储数据和遍历数据分离,增加新的聚合类需要对应增加迭代器类,类的个数成对增加,在一定程度上增加了系统的复杂性。
- 抽象迭代器的设计难度较大,需要充分考虑系统将来的发展。
迭代器模式的应用场景
- 访问一个聚合对象的内容而无需暴露内部表示。
- 需要为一个聚合对象提供多种遍历方式。
- 为遍历不同的聚合结构提供一个统一的接口,在该接口的实现类中为不同的聚合结构提供不同的遍历方式。
迭代器模式的案例
// 抽象聚合类
public interface College {
String getName();
/**
* 增加系的方法
*
* @param name name
* @param desc desc
*/
void addDepartment(String name, String desc);
/**
* 返回一个迭代器,遍历
*
* @return Iterator
*/
Iterator createIterator();
}
@Data
public class Department {
private String name;
private String desc;
public Department(String name, String desc) {
super();
this.name = name;
this.desc = desc;
}
}
// 具体聚合类
public class ComputerCollege implements College {
Department[] departments;
/**
* 保存当前数组的对象个数
*/
int numOfDepartment = 0;
public ComputerCollege() {
departments = new Department[5];
addDepartment("Java专业", " Java专业 ");
addDepartment("PHP专业", " PHP专业 ");
addDepartment("大数据专业", " 大数据专业 ");
}
@Override
public String getName() {
return "计算机学院";
}
@Override
public void addDepartment(String name, String desc) {
Department department = new Department(name, desc);
departments[numOfDepartment] = department;
numOfDepartment += 1;
}
@Override
public Iterator createIterator() {
return new ComputerCollegeIterator(departments);
}
}
// 具体迭代器类
public class ComputerCollegeIterator implements Iterator {
Department[] departments;
int position = 0;
public ComputerCollegeIterator(Department[] departments) {
this.departments = departments;
}
@Override
public boolean hasNext() {
return position < departments.length && departments[position] != null;
}
@Override
public Object next() {
Department department = departments[position];
position += 1;
return department;
}
@Override
public void remove() {
}
}
public class OutPutImpl {
List<College> collegeList;
public OutPutImpl(List<College> collegeList) {
this.collegeList = collegeList;
}
public void printCollege() {
//从collegeList 取出所有学院, Java 中的 List 已经实现Iterator
for (College college : collegeList) {
//取出一个学院
System.out.println("=== " + college.getName() + "=====");
printDepartment(college.createIterator());
}
}
public void printDepartment(Iterator iterator) {
while (iterator.hasNext()) {
Department d = (Department) iterator.next();
System.out.println(d.getName());
}
}
}
public static void main(String[] args) {
List<College> collegeList = new ArrayList<>();
ComputerCollege computerCollege = new ComputerCollege();
collegeList.add(computerCollege);
OutPutImpl outPutImpl = new OutPutImpl(collegeList);
outPutImpl.printCollege();
}

迭代器模式在源码中的应用
ArrayList
public interface List<E> extends Collection<E> {
Iterator<E> iterator();
boolean add(E e);
boolean remove(Object o);
}
public class ArrayList<E> extends AbstractList<E>
implements List<E>, RandomAccess, Cloneable, java.io.Serializable
{
......
public Iterator<E> iterator() {
return new Itr();
}
/**
* An optimized version of AbstractList.Itr
*/
private class Itr implements Iterator<E> {
int cursor; // index of next element to return
int lastRet = -1; // index of last element returned; -1 if no such
int expectedModCount = modCount;
Itr() {}
public boolean hasNext() {
return cursor != size;
}
@SuppressWarnings("unchecked")
public E next() {
checkForComodification();
int i = cursor;
if (i >= size)
throw new NoSuchElementException();
Object[] elementData = ArrayList.this.elementData;
if (i >= elementData.length)
throw new ConcurrentModificationException();
cursor = i + 1;
return (E) elementData[lastRet = i];
}
public void remove() {
if (lastRet < 0)
throw new IllegalStateException();
checkForComodification();
try {
ArrayList.this.remove(lastRet);
cursor = lastRet;
lastRet = -1;
expectedModCount = modCount;
} catch (IndexOutOfBoundsException ex) {
throw new ConcurrentModificationException();
}
}
@Override
@SuppressWarnings("unchecked")
public void forEachRemaining(Consumer<? super E> consumer) {
Objects.requireNonNull(consumer);
final int size = ArrayList.this.size;
int i = cursor;
if (i >= size) {
return;
}
final Object[] elementData = ArrayList.this.elementData;
if (i >= elementData.length) {
throw new ConcurrentModificationException();
}
while (i != size && modCount == expectedModCount) {
consumer.accept((E) elementData[i++]);
}
// update once at end of iteration to reduce heap write traffic
cursor = i;
lastRet = i - 1;
checkForComodification();
}
final void checkForComodification() {
if (modCount != expectedModCount)
throw new ConcurrentModificationException();
}
}
}
迭代器模式是一种设计模式,它提供了一种方法来访问聚合对象的元素,而不暴露其内部结构。该模式包括抽象迭代器、具体迭代器、抽象聚合类和具体聚合类四个角色。Java中的ArrayList实现了迭代器接口,允许以不同方式遍历集合。文章通过计算机学院的部门例子展示了如何创建和使用迭代器。
1336





