后来,我就总结了一个小窍门——每周收藏夹里最多躺五篇文章,如果想进来第六篇,之前的必须得清一篇。别小看这个小窍门,它真的有督促我去学习,去消化。
有句话说得好,学习的时候一定要把自己当成一台计算机,既有输入,也要有输出。只输入不输出会堵塞,只输入不输出会枯竭。
我在网上看到有大佬列出 Java 工程师应该掌握的知识点,分了 5 个梯度,我觉得蛮有道理的。
第一梯度:操作系统、计算机组成原理、计算机网络、数据结构、算法。这个我之前已经强调很多次了,也列了对应的学习资料。比如说《深入理解计算机系统》这本黑皮书是要必读的,不管什么时候读。
这第一梯度的知识还是挺庞大的,需要花很多时间去消化。科班的比较适合一上来就啃,啃不动的可以放到后面再去补,反正是不要绕过去。
第二梯度:Java 基础、JVM 内存模型和 GC 算法、JVM 性能调优、JDK 工具、设计模式。
Java 基础方面我写过《教妹学Java》,这部分内容目前处于断更的阶段,我在想后面的内容怎么继续下去,在“沉默王二”这个号上写感觉有点不太适合了,因为之前的反响一般;打算后面用我妹的那个号“程序员宝宝”来写,然后这个号次条转载一波。
除了《教妹学Java》,我推荐过另外一个 GitHub 上标星 115k+ 的 Java 教程,我自己从 GitHub 上下载到本地整理了一份 PDF,我看百度网盘下载的次数接近 1 万次,还是挺受欢迎的。
Java 基础里面有一块内容,就是并发编程,需要花大力气。我之前也推荐过这方面的资料,几个阿里的朋友写的,叫《深入浅出 Java 多线程》。
至于 JVM,一本书搞定,就是周志明老师的那本《深入理解 Java 虚拟机》,不过这书和《深入理解计算机系统》差不多,都挺难吃透的,需要花时间去读,前后持续的时间会比较久。
然后是设计模式,这块需要通过大量的实战经验才能有所感悟,设计模式玩得炉火纯青,写出的代码就更优雅,阅读起来也会更加舒服,可维护性、可扩展性就更强。推荐好朋友小傅哥重写的 Java 设计模式,全网下载次数应该有 3 万多次了。
第三梯度:Spring 系列、MyBatis、Dubbo 等主流框架。
Spring 系列的话,我之前推荐过松哥的视频,在 B 站上有,大家可以去搜一下“江南一点雨”,质量我觉得还是挺不错的。听松哥说,今年还会录一些新的视频。
至于 Spring Boot 和 Spring Cloud,木得说,大家直接搜“纯洁的微笑”,看他的博客就行了。虽然微笑哥现在不怎么写这方面的教程了,但它之前写的就足够用来学习了。
MyBatis 其实很简单,学起来不复杂,就是怎么在 XML 文件里写 SQL 的事,不难,直接看官网就行。
Dubbo 是阿里巴巴公司开源的一个高性能服务框架,使得应用可通过 RPC 实现服务的输出和输入功能,可以和 Spring 框架无缝集成。学习 Dubbo 的话,也推荐直接看官方文档。
第四梯度:MySQL、Redis、RabbitMQ/RocketMQ/Kafka、ZooKeeper 等数据库或者中间件。
MySQL 的话,推荐先看《SQL 必知必会》,再看《MySQL 必知必会》,然后是《高性能 MySQL》。
Redis 的话,推荐看老钱的《Redis 深度历险:核心原理与应用实践》,在业界的评价还是蛮高的。
自我介绍一下,小编13年上海交大毕业,曾经在小公司待过,也去过华为、OPPO等大厂,18年进入阿里一直到现在。
深知大多数Java工程师,想要提升技能,往往是自己摸索成长或者是报班学习,但对于培训机构动则几千的学费,着实压力不小。自己不成体系的自学效果低效又漫长,而且极易碰到天花板技术停滞不前!
因此收集整理了一份《2024年Java开发全套学习资料》,初衷也很简单,就是希望能够帮助到想自学提升又不知道该从何学起的朋友,同时减轻大家的负担。






既有适合小白学习的零基础资料,也有适合3年以上经验的小伙伴深入学习提升的进阶课程,基本涵盖了95%以上Java开发知识点,真正体系化!
由于文件比较大,这里只是将部分目录大纲截图出来,每个节点里面都包含大厂面经、学习笔记、源码讲义、实战项目、讲解视频,并且后续会持续更新
如果你觉得这些内容对你有帮助,可以添加V获取:vip1024b (备注Java)

总结
机会是留给有准备的人,大家在求职之前应该要明确自己的态度,熟悉求职流程,做好充分的准备,把一些可预见的事情做好。
对于应届毕业生来说,校招更适合你们,因为绝大部分都不会有工作经验,企业也不会有工作经验的需求。同时,你也不需要伪造高大上的实战经验,以此让自己的简历能够脱颖而出,反倒会让面试官有所怀疑。
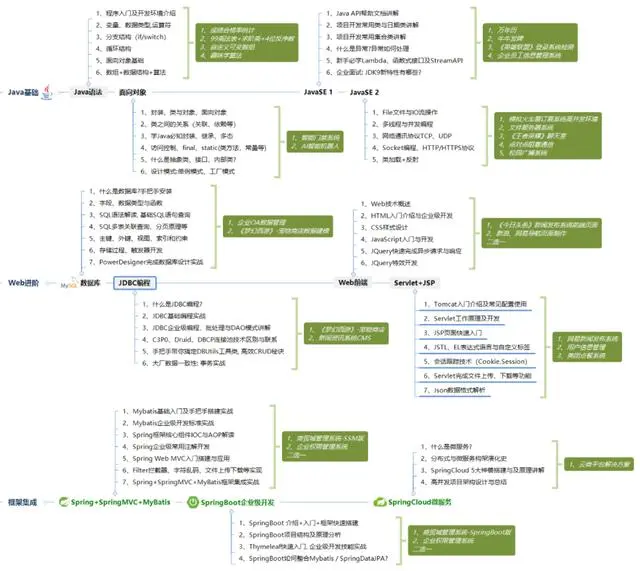
你在大学时期应该明确自己的发展方向,如果你在大一就确定你以后想成为Java工程师,那就不要花太多的时间去学习其他的技术语言,高数之类的,不如好好想着如何夯实Java基础。下图涵盖了应届生乃至转行过来的小白要学习的Java内容:
请转发本文支持一下


一个人可以走的很快,但一群人才能走的更远。不论你是正从事IT行业的老鸟或是对IT行业感兴趣的新人,都欢迎扫码加入我们的的圈子(技术交流、学习资源、职场吐槽、大厂内推、面试辅导),让我们一起学习成长!

IT行业的老鸟或是对IT行业感兴趣的新人,都欢迎扫码加入我们的的圈子(技术交流、学习资源、职场吐槽、大厂内推、面试辅导),让我们一起学习成长!**
[外链图片转存中…(img-8HMb5HN1-1712810510823)]
2万+

被折叠的 条评论
为什么被折叠?



