PolarDB 与 OceanBase 格局梳理
PolarDB(阿里云)与 OceanBase(蚂蚁集团)是国内最具代表性的两大分布式数据库产品。两者代表着 云原生高弹性 与 金融级强一致性 两种技术路线,其竞争推动了国产数据库的快速发展。
🔑 核心对比表
| 对比维度 | PolarDB (阿里云) | OceanBase (蚂蚁集团) |
|---|---|---|
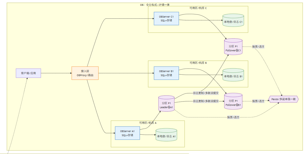
| 核心架构 | 共享存储架构:计算与存储分离,存储层多副本容灾 | 全分布式架构:每节点包含计算与存储,Paxos 协议保障强一致性 |
| 技术特点 | 云原生、高弹性扩展、Serverless、RDMA 网络、多主多写 | 强一致性、高可用、HTAP 混合负载、TPC-C 测试表现领先 |
| 主要适用场景 | 公有云 高并发 OLTP(电商、政务云、互联网业务) | 金融核心交易、HTAP 实时分析,对数据一致性要求极高的场景 |
| 关键优势 | 极致弹性、与阿里云生态深度集成、性价比高(TPC-C 成本 0.8 元/tpmC) | 金融级可靠性、跨地域多活、TPC-C 性能峰值全球领先 |
| 典型客户 | 政务云、大型互联网公司(米哈游)、传统企业上云 | 金融机构(中信、招行)、运营商、证券保险 |
| 开源与生态 | 开源 PolarDB-PG(PostgreSQL 兼容) | 开源 OceanBase CE(MySQL 兼容) |
| 商业模式 | 以 公有云订阅 为主,支持私有化部署 | 以 私有化部署 为主,同时提供公有云服务 |
🧩 架构差异
-
PolarDB:
采用 计算与存储分离的共享存储架构。计算节点可按需快速扩缩容,特别适合云上业务。存储层多副本冗余保证数据可靠。 -
OceanBase:
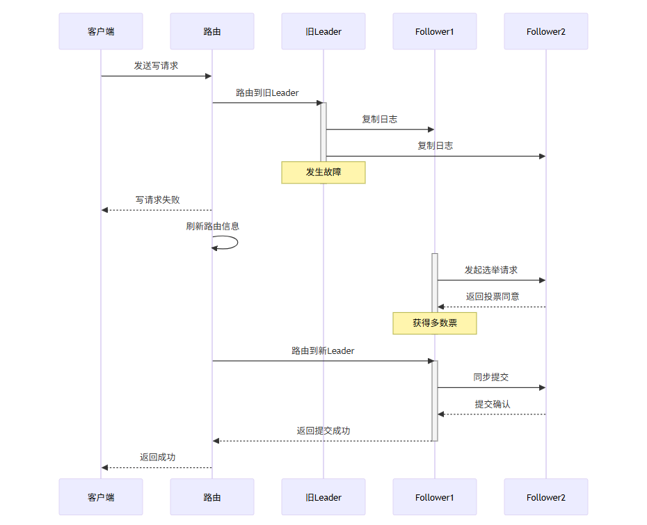
坚持 全分布式架构,每个节点既有存储也有计算,通过 Paxos 协议保障副本强一致性。该架构天然适合高可靠性、高一致性要求的金融业务。


OceanBase 异常场景时序图
PolarDB 异常场景时序图

💡 选型建议
-
PolarDB 更适合:
- 部署在公有云上
- 需要快速弹性伸缩
- 注重 高性价比、高并发 OLTP
-
OceanBase 更适合:
- 核心金融业务,对一致性与可靠性要求极高
- 需要大规模 HTAP 混合负载
- 更偏好 私有化部署
🗺️ 市场与生态
-
PolarDB:
借助阿里云生态,扩张迅速,政企与互联网市场占有率高,定位“云原生数据库”。 -
OceanBase:
源自蚂蚁集团核心业务的打磨,在金融行业扎根深厚。通过开源和独立化运营,正在拓展互联网与公有云市场,避免过度依赖单一行业。
🔮 未来竞争焦点
- HTAP 能力:事务处理与分析能力的进一步融合。
- AI 融合:智能调优与自治运维成为差异化竞争点。
- 性价比:降低 TCO(总体拥有成本),提升市场吸引力。
- 行业渗透:PolarDB 深入金融与政务,OceanBase 向互联网与公有云扩张。
💎 总结
PolarDB 与 OceanBase 的竞争,本质是 云计算红利 与 金融级可靠性 两种模式的较量。
- PolarDB:强调云原生与弹性,适合广泛公有云场景。
- OceanBase:强调强一致性与高可靠性,在金融级业务中优势突出。
两者不断在 架构、性能、生态 上互相学习,推动国产数据库走向更高水平。
要不要我再帮你画一个 架构对比图(PolarDB 共享存储 vs. OceanBase 全分布式)?这样在汇报或展示时更直观。
简化
对比




694

被折叠的 条评论
为什么被折叠?



