在教育教学体系中,考生信息管理作为基础性核心工作,其高效有序开展,既为教学活动的顺畅推进筑牢根基,又为教学分析与决策环节提供关键数据支撑。AIP智能体平台凭借先进的考生分组与信息管理功能,为教育工作者构建全新管理模式,使考生信息管理工作实现简洁化与高效化转型。

便捷化考生分组创建
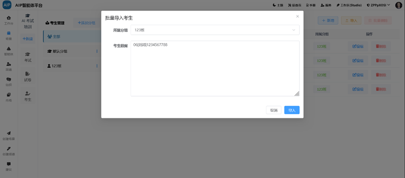
AIP智能体平台的考生分组功能具备高度便捷性,教师可依据教学实际需求,精准创建多元考生分组体系。无论是按照班级、年级的常规维度,还是围绕专项培训项目的特色维度,均可实现高效分组。以“123班”分组创建为例,教师通过平台界面的标准化操作流程,即可快速完成分组搭建。这一功能助力教师对不同班级、群体的考生实施精准分类管理,为后续批量管理与针对性教学环节奠定坚实基础。

灵活化考生信息录入
平台针对考生信息录入环节,提供多元化灵活操作模式。教师可对考生编号、姓名、手机号码等核心信息,自主选择单个录入或批量导入方式。单个录入场景下,教师通过编辑界面依次填报考生信息,并关联对应分组,确保信息精准归属;面对大规模新生入学、新学员报名场景,批量导入功能可将预整理的考生数据一次性导入平台,极大缩减重复性操作流程,显著提升信息录入效率。

实用化信息管理功能矩阵
AIP智能体平台构建了完备的信息管理功能矩阵,全方位提升考生信息管理的效率与便利性。
当面临新学生加入、新学员报名等动态场景时,教师可通过“新增”功能模块,实时录入考生信息并完成分组适配,保障考生信息与教学动态同步更新,确保管理的时效性。

平台配置的智能搜索功能,支持教师通过考生姓名,快速定位目标考生记录。该功能有效解决了大规模信息库中特定信息的检索难题,大幅缩短信息查找耗时,提升管理效率。

若需调整搜索条件,教师可通过“重置”功能一键清除当前检索参数,恢复初始检索界面,为新一轮信息检索提供便捷操作入口。
分组管理的效能优势
借助AIP智能体平台的考生分组管理功能,教师可对不同班级、群体的考生实施批量化管理,展现出多维度效能优势。
分组管理模式通过类别化信息归集,有效规避信息分散与混乱问题。教师可通过分组界面快速获取考生群体的整体信息轮廓,显著提升信息整理与查阅效率。
基于分组体系,教师能够针对不同考生群体的学习特征与需求,定制差异化教学方案。如依据班级学生的知识掌握水平与能力结构,设计专属教学内容,切实增强教学的精准性与有效性。
分组管理机制为教学管理流程注入效率因子。教师可通过分组快速完成考生考试次数、成绩等数据的统计分析,为教学评估与方案调整提供数据支撑;同时,分组体系也为教师与考生的沟通交流搭建了便捷通道,助力及时捕捉学习需求与反馈信息,推动教学管理闭环的高效运转。
总结
AIP智能体平台的考生分组与信息管理功能,以其便捷性、灵活性与实用性,为教育工作者重塑考生信息管理模式。通过新增、搜索、重置、导出等功能的协同运作,结合高效分组管理机制,教师能够实现对考生信息的精准把控,驱动教学管理效率与质量的双重提升。展望未来,伴随平台功能的持续迭代优化,AIP智能体平台必将在教育教学领域发挥更具深度与广度的赋能作用,为教育事业的高质量发展注入创新动能,助力构建现代化教育管理新生态。
845

被折叠的 条评论
为什么被折叠?



