早期的 AI 绘图或许只是作为娱乐用途而存在,但如今,AI 绘图的水平已经发展到了真假难辨的程度。众多自媒体从业者、某宝商家,就连设计公司也纷纷开始使用 AI 来取代传统设计公司、美工以及常规的作图软件。这其中的原因,除了成本降低之外,AI 还拥有几乎无穷无尽的创意生成能力,而且能够有效避免许多潜在的图片版权问题。更值得一提的是,即便是普通大众,也可以运用 AI 把自己脑海中的形象或者场景创作出来,从而在 AI 时代成为一名创作者
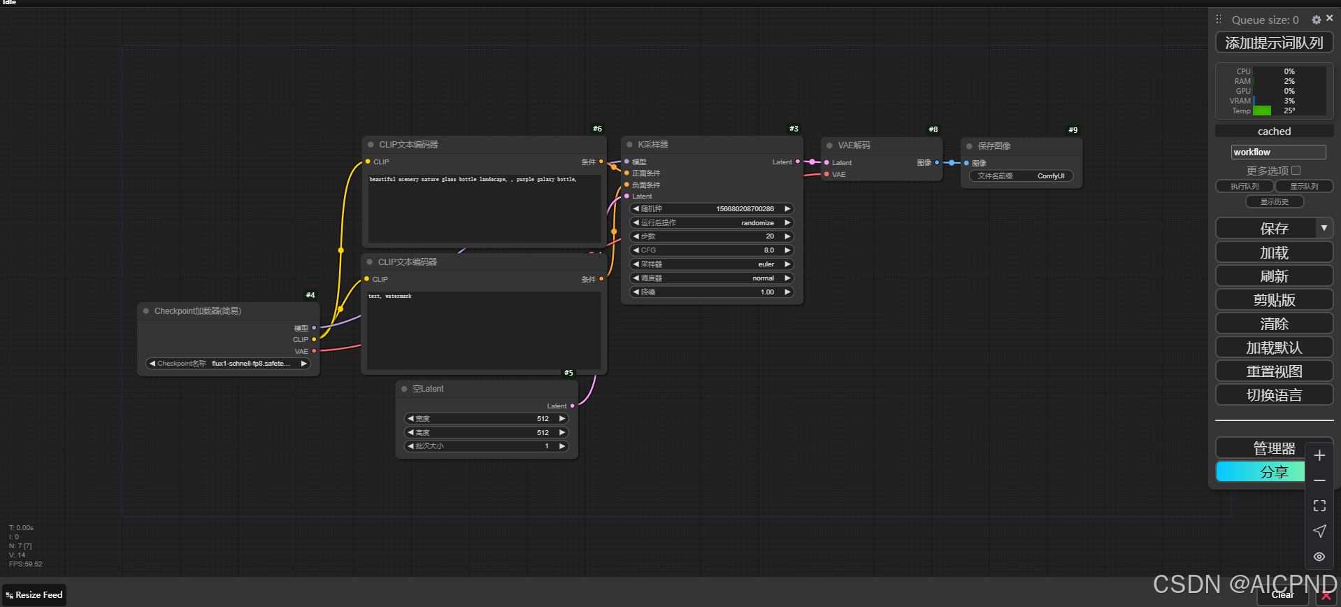
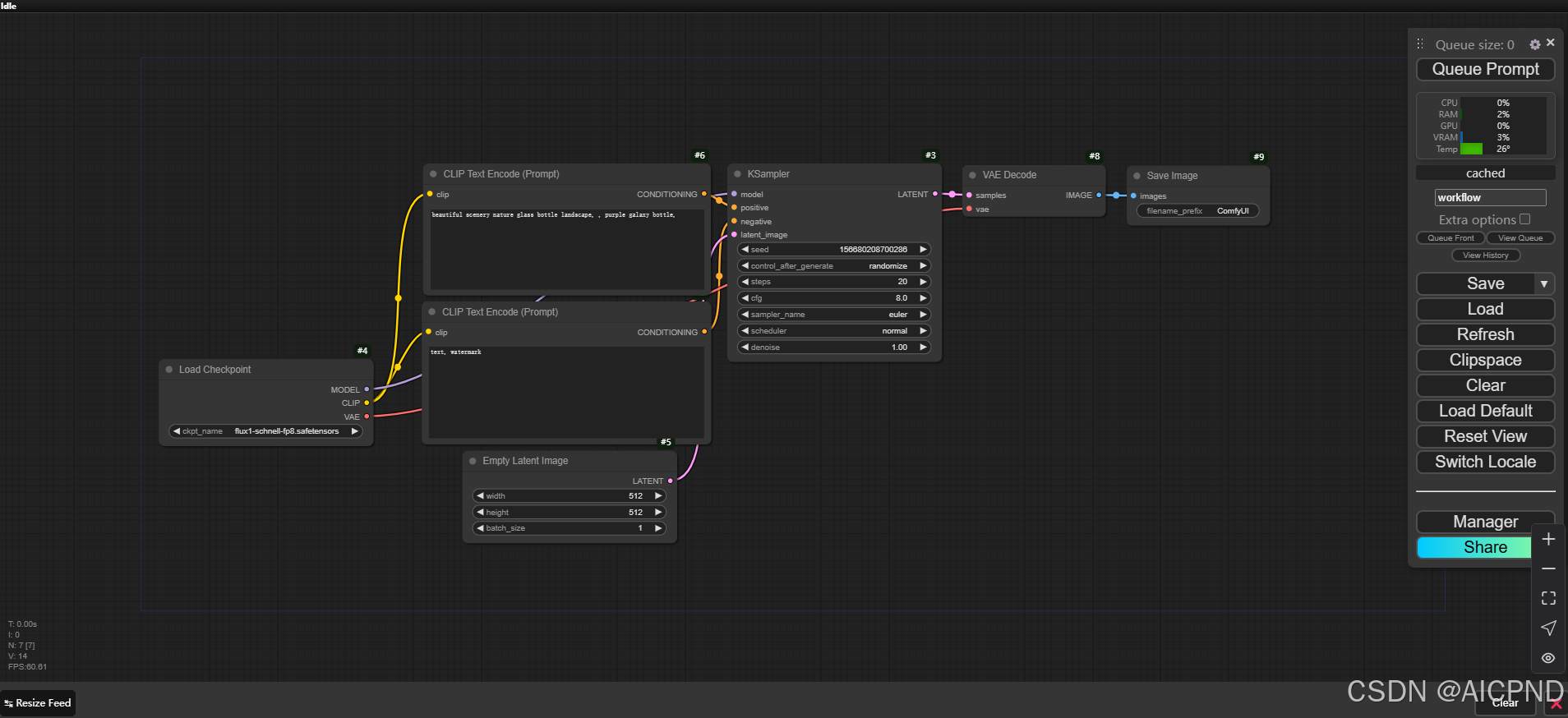
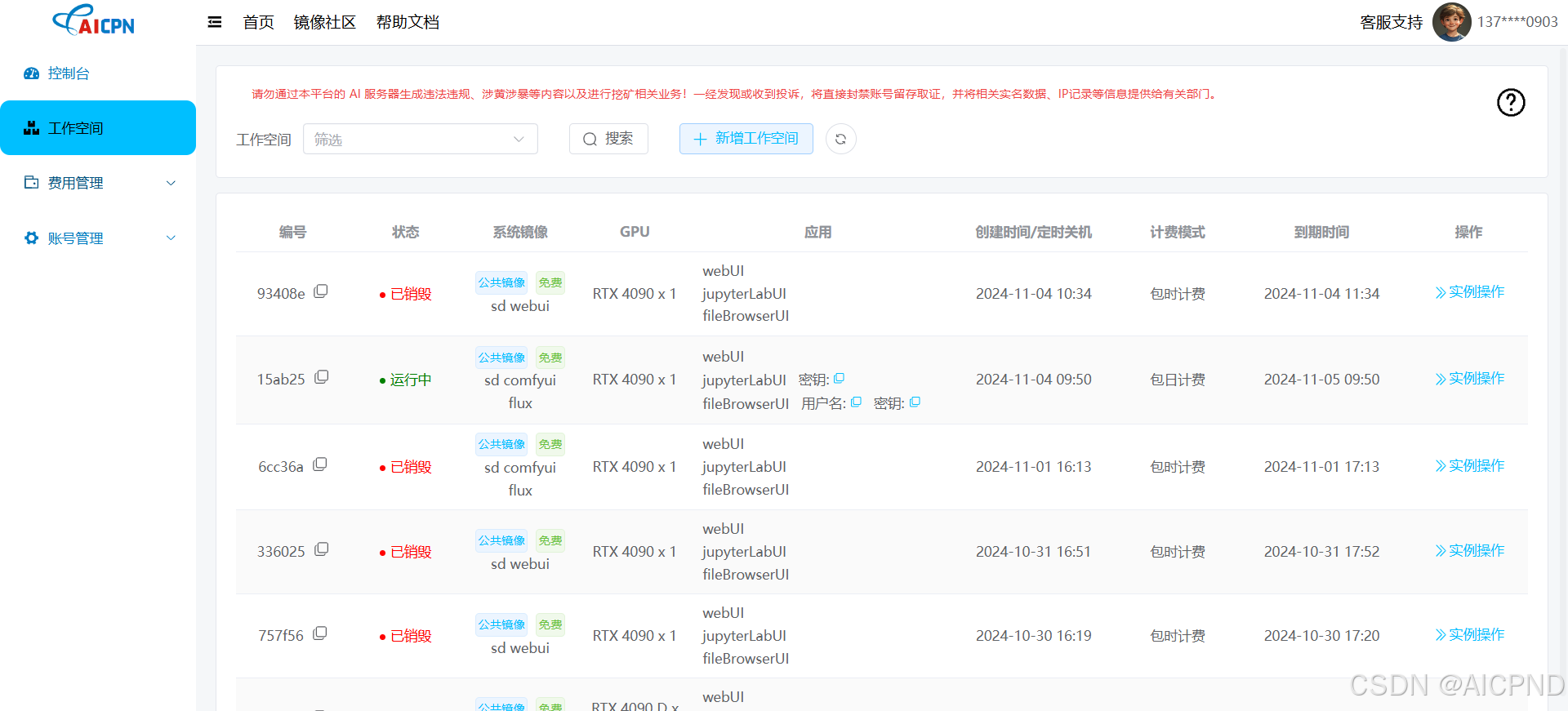
这里我隆重向大家推荐StableDiffusion作为学习ai绘画的载体,StableDiffusion不是一个具体的开箱即用的产品,它是一个开源的AI绘画模型,采用了最先进的深度学习技术,能够将文本转化为高质量图像,所有代码都在 GitHub 上开源,比其他软件的优势也在这里,因为开源的原因,不仅免费不说,而且具有相当巨大的用户使用群体和应用社区,各种模型以及功能强大的插件,可以说是应有尽有,任何人都可以通过免费下载并在本地电脑上进行部署,体验图像生成创作的乐趣(当然,前提是你的电脑需要一个强大的GPU)。或者您也可以使用算网云,该网站提供云端部署SD的解决方案,可以不用费时费力的在本地部署SD,毕竟sd的安装对新人来说不是太友好,网址:https://www.aicpn.cn/本教程的使用是建立在使用算网云提供的sdcomfyui flux镜像的前提下,废话少说教学开始。

最低0.47元/天 解锁文章
923

被折叠的 条评论
为什么被折叠?



