数据库模式 Schema
在数据库的术语中,模式(schema)是一个逻辑概念,用于组织数据库中的对象。模式中的对象通常包括 表、索引、数据类型、序列、视图、存储过程、主键、外键 等等。
模式可以为数据库对象提供逻辑隔离功能,不同应用程序可以使用各自的模式,实现安全的访问权限控制。
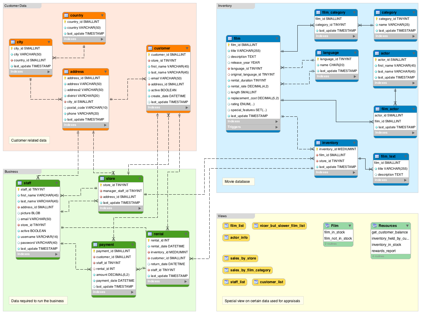
以下是 MySQL 中经典的 Sakila 示例数据库中的模式结构图:

该模式中包含四个部分:
Customer Data:客户相关的数据,例如客户名称、地址等。Business:经营业务所需的数据,例如员工、商店、付款明细等。Inventory:产品详细信息,例如电影、电影分类、演员等。Views:数据视图。
SQL 标准并没有明确定义模式与数据库的关系,因而在不同的数据库产品中,模式的概念也存在差异。
1.MySQL
对于 MySQL 而言,模式和数据库是同义词。语法中的 SCHEMA 都可以使用 DATABASE 替代,例如 CREATE DATABASE 和 CREATE SCHEMA 的作用完全相同。

2.PostgreSQL
PostgreSQL 中 一个数据库包含一个或多个模式,一个模式包含多个对象(表、索引、函数等)。模式的管理使用 CREATE SCHEMA、DROP SCHEMA 等语句。

3.SQL Server
SQL Server 中的模式概念和 PostgreSQL 几乎相同。

4.Oracle
Oracle 数据库中的模式概念和其他数据库产品不同,它和用户的概念关系紧密。Oracle 数据库中 一个用户对应一个模式,用户名就是模式名。模式中的对象都属于这个用户。

对于模式的管理,实际上就是用户的管理,例如 CREATE USER、DROP USER。
另外,虽然 Oracle 也提供了 CREATE SCHEMA 语句,但是它的作用是在当前模式下创建对象。
5.SQLite
SQLite 中没有模式的概念,一个文件对应一个数据库。
1022

被折叠的 条评论
为什么被折叠?



