KaiwuDB 支持 PostgreSQL protocol 3.0,用于客户端与服务端之间的信息通信,应用于连接认证及数据请求阶段。
PostgreSQL 协议的消息通用格式如下图所示,包含 1 字节的消息类型,4 字节的长度(不包括类型的长度),以及消息的内容。由于历史原因,startup 消息不包含类型。

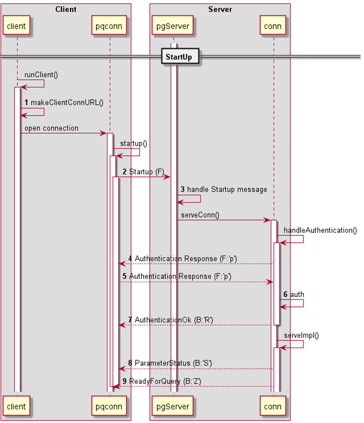
连接认证阶段

1. 用户使用客户端,通过 KaiwuDB sql 命令,尝试连接服务端时,客户端会获取连接命令的参数,生成 URL,具体格式如下
postgres://<username>:<password>@<host>:<port>/<database>?<parameters>
其中,包含了当前用户的用户名和密码,节点的 IP 地址和端口,连接的数据库库名,以及额外的连接参数。
2. 客户端会根据 URL,建立与服务端之间的连接,发送一个 startup 消息。
func(c *Connector) open(ctx context.Context)(cn *conn, err error){...cn.startup(o)...}
上述代码,将构建一个 startup 消息,该消息没有消息类型,包含了协议版本号,和连接参数等内容。
3. 服务端接收解析 startup 消息,获得连接参数。
func(s *Server) ServeConn(ctx context.Context, conn net.Conn)error{...var buf pgwirebase.ReadBuffern, err := buf.ReadUntypedMsg(conn)if err !=nil{return err}version, err := buf.GetUint32()if err !=nil{return err}...// get connection parametersif sArgs, err = parseOptions(ctx, buf.Msg); err !=nil{return sendErr(err)}...}
4. 服务端发送 AuthenticationRequest 消息,要求客户端进一步提供认证信息,以进行用户身份认证。
func authPassword(c AuthConn,tlsState tls.ConnectionState,insecure bool,hashedPassword []byte,validUntil *tree.DTimestamp,encryption string,execCfg *sql.ExecutorConfig,entry *hba.Entry,)(security.UserAuthHook,error){if err := c.SendAuthRequest(authCleartextPassword,nil); err !=nil{returnnil,err}// recevice password from clientpassword, err := c.ReadPasswordString()...}
认证请求消息中,除了消息类型’R’外,还包含认证方式,目前 KaiwuDB 支持证书、口令和 GSSAPI 三种认证方式。证书认证不需要额外的认证信息,认证通过后直接发送 AuthenticationOk 消息,跳过 5、6。
5. 客户端收到 AuthenticationRequest 消息后,则会发送对应的认证信息,回应此消息,该回应的消息类型为’p’。
func(cn *conn) startup(o values){...for{// recevice responses after sending startupt, r := cn.recv()switch t {case'K':cn.processBackendKeyData(r)case'S':cn.processParameterStatus(r)case'R':cn.auth(r, o)case'Z':cn.processReadyForQuery(r)returndefault:errorf("unknown response forstartup: %q",t)}}}func(cn *conn) auth(r *readBuf, o values){switch code := r.int32(); code {case0:// OKcase3:w := cn.writeBuf('p')w.string(o["password"])cn.send(w)...case7:// GSSAPI, startup...w := cn.writeBuf('p')w.bytes(token)cn.send(w)...}}
6. 服务端收到认证回应后,进行用户的身份认证。
7. 服务端认证完成后,给客户端发送认证结果。成功,发送 AuthenticationOk(‘R’),authType 为 0;失败,则发送 ErrorResponse(‘E’),连接过程结束。
func(c *conn) handleAuthentication(ctx context.Context,insecure bool,ie *sql.InternalExecutor,auth *hba.Conf,execCfg *sql.ExecutorConfig,)(authErr error){...c.msgBuilder.initMsg(pgwirebase.ServerMsgAuth)c.msgBuilder.putInt32(authOK)return c.msgBuilder.finishMsg(c.conn)}
8. 服务端认证完成后,将发送多条参数信息 ParameterStatus(‘S’),包括 server_version, client_encoding 和 DateStyle 等参数。每个参数,都会发送一条 ParameterStatus 消息。
func(c *conn) serveImpl(ctx context.Context,draining func()bool,sqlServer *sql.Server,reserved mon.BoundAccount,stopper *stop.Stopper,)error{...sendStatusParam:=func(param, value string)error{c.msgBuilder.initMsg(pgwirebase.ServerMsgParameterStatus)c.msgBuilder.writeTerminatedString(param)c.msgBuilder.writeTerminatedString(value)return c.msgBuilder.finishMsg(c.conn)}...for _, param :=range statusReportParams {value := connHandler.GetStatusParam(ctx, param)if err := sendStatusParam(param, value); err !=nil{return err}}}...}
9. 服务端发送 ReadyForQuery(‘Z’),表示一切准备就绪,通知客户端可以发送 SQL 请求了。
func(c *conn) serveImpl(ctx context.Context,draining func()bool,sqlServer *sql.Server,reserved mon.BoundAccount,stopper *stop.Stopper,)error{...// An initial readyForQuery message is part of the handshake.c.msgBuilder.initMsg(pgwirebase.ServerMsgReady)c.msgBuilder.writeByte(byte(sql.IdleTxnBlock))if err := c.msgBuilder.finishMsg(c.conn); err !=nil{return err}...}
至此,客户端与服务端之间,已经成功建立起连接,用户可以执行后续操作了。
本文详细介绍了KaiwuDB如何支持PostgreSQL协议3.0进行客户端与服务端的连接认证。从客户端构造URL发起连接,到服务端接收并解析startup消息,然后发送AuthenticationRequest进行用户身份验证,再到客户端响应并完成认证过程,最后服务端发送ReadyForQuery,标志着连接建立完成,用户可以开始执行SQL请求。整个过程涉及了认证方式、参数信息交换和连接状态的确认。
645

被折叠的 条评论
为什么被折叠?



