
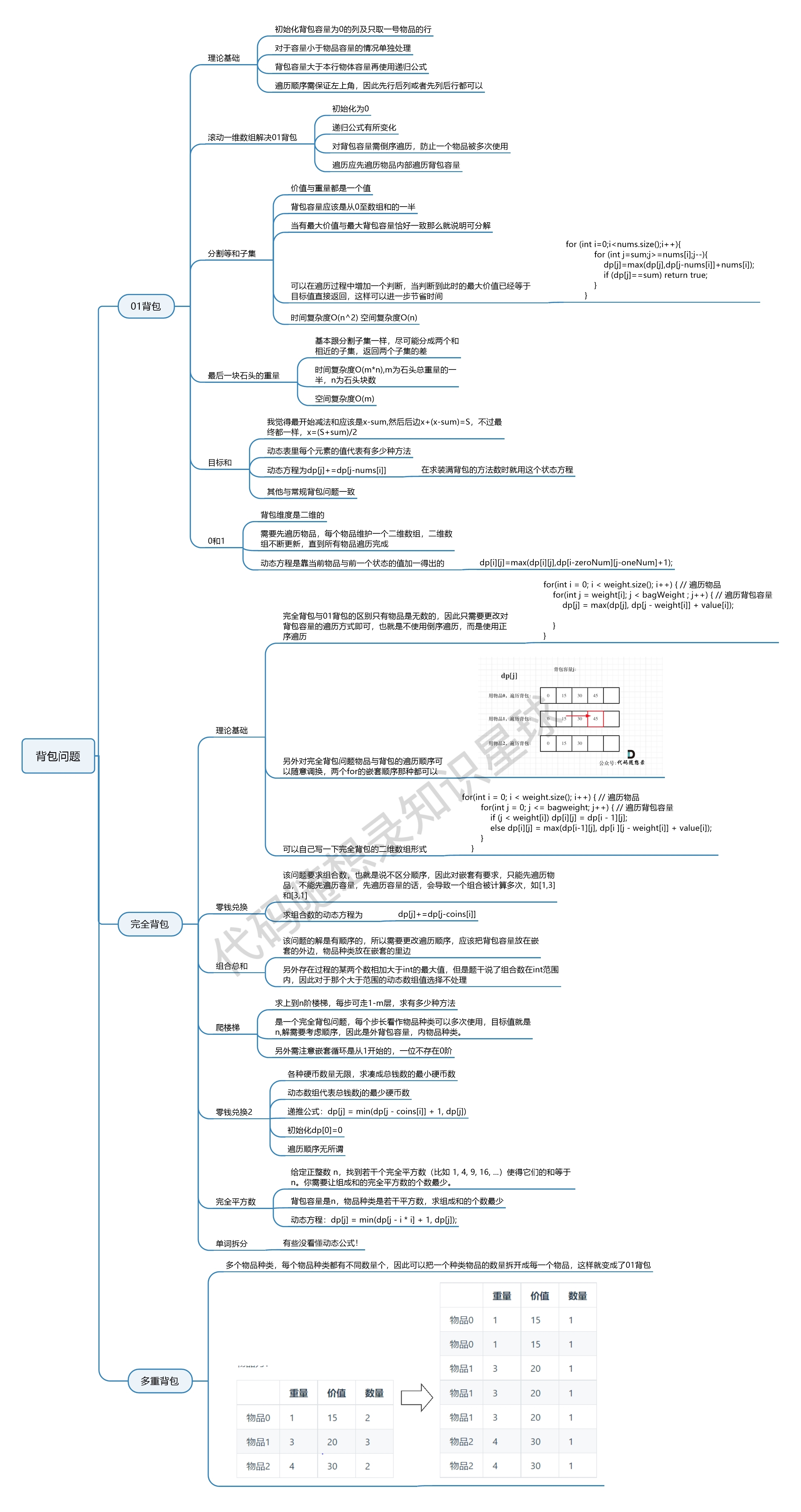
背包递推公式
问能否能装满背包(或者最多装多少):dp[j] = max(dp[j], dp[j - nums[i]] + nums[i]); ,对应题目如下:
问装满背包有几种方法:dp[j] += dp[j - nums[i]] ,对应题目如下:
- 动态规划:494.目标和(opens new window)
- 动态规划:518. 零钱兑换 II(opens new window)
- 动态规划:377.组合总和Ⅳ(opens new window)
- 动态规划:70. 爬楼梯进阶版(完全背包)(opens new window)
问背包装满最大价值:dp[j] = max(dp[j], dp[j - weight[i]] + value[i]); ,对应题目如下:
问装满背包所有物品的最小个数:dp[j] = min(dp[j - coins[i]] + 1, dp[j]); ,对应题目如下:
#遍历顺序
#01背包
在动态规划:关于01背包问题,你该了解这些! (opens new window)中我们讲解二维dp数组01背包先遍历物品还是先遍历背包都是可以的,且第二层for循环是从小到大遍历。
和动态规划:关于01背包问题,你该了解这些!(滚动数组) (opens new window)中,我们讲解一维dp数组01背包只能先遍历物品再遍历背包容量,且第二层for循环是从大到小遍历。
一维dp数组的背包在遍历顺序上和二维dp数组实现的01背包其实是有很大差异的,大家需要注意!
#完全背包
说完01背包,再看看完全背包。
在动态规划:关于完全背包,你该了解这些! (opens new window)中,讲解了纯完全背包的一维dp数组实现,先遍历物品还是先遍历背包都是可以的,且第二层for循环是从小到大遍历。
但是仅仅是纯完全背包的遍历顺序是这样的,题目稍有变化,两个for循环的先后顺序就不一样了。
如果求组合数就是外层for循环遍历物品,内层for遍历背包。
如果求排列数就是外层for遍历背包,内层for循环遍历物品。
相关题目如下:
- 求组合数:动态规划:518.零钱兑换II(opens new window)
- 求排列数:动态规划:377. 组合总和 Ⅳ (opens new window)、动态规划:70. 爬楼梯进阶版(完全背包)(opens new window)
如果求最小数,那么两层for循环的先后顺序就无所谓了,相关题目如下:
对于背包问题,其实递推公式算是容易的,难是难在遍历顺序上,如果把遍历顺序搞透,才算是真正理解了。
#总结
这篇背包问题总结篇是对背包问题的高度概括,讲最关键的两部:递推公式和遍历顺序,结合力扣上的题目全都抽象出来了。
而且每一个点,我都给出了对应的力扣题目。
最后如果你想了解多重背包,可以看这篇动态规划:关于多重背包,你该了解这些! (opens new window),力扣上还没有多重背包的题目,也不是面试考察的重点。
如果把我本篇总结出来的内容都掌握的话,可以说对背包问题理解的就很深刻了,用来对付面试中的背包问题绰绰有余!
背包问题总结:

本文深入剖析了背包问题的核心——递推公式和遍历顺序。01背包与完全背包的动态规划解决方案被详细阐述,包括如何装满背包、计算组合数与排列数以及求解最大价值和最小个数。通过具体题目实例,解释了不同遍历顺序的适用场景,并提供了相关题目的链接。理解和掌握这些内容,将对解决面试中的背包问题大有裨益。
937

被折叠的 条评论
为什么被折叠?



