java容器可参见:集合底层实现原理
并发编程实践中,相比于Hashtable以及Collections.synchronizedMap(),ConcurrentHashMap在线程安全的基础上提供了更好的写并发能力,但同时降低了对读一致性的要求。ConcurrentHashMap大量运用volatile,final,CAS等lock-free技术来减少锁竞争对于性能的影响。
JDK7中的实现
1.1 设计思路
ConcurrentHashMap采用了分段锁的设计,当需要put元素的时候,并不是对整个hashmap进行加锁,而是先通过hashcode来知道要放在哪一个分段中,然后对这个分段进行加锁,所以当多线程put的时候,只要不是放在一个分段中,就没有锁竞争,实现真正的并行插入。相比于对整个Map加锁的设计,分段锁大大的提高了高并发环境下的处理能力。但同时,由于不是对整个Map加锁,导致一些需要扫描整个Map的方法(如size(), containsValue())需要使用特殊的实现,另外一些方法(如clear())甚至放弃了对一致性的要求(ConcurrentHashMap是弱一致性的)。

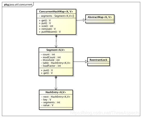
ConcurrentHashMap是由Segment数组结构和HashEntry数组结构组成。Segment是一种可重入锁ReentrantLock,在ConcurrentHashMap里扮演锁的角色,HashEntry则用于存储键值对数据。一个ConcurrentHashMap里包含一个Segment数组,Segment的结构和HashMap类似,是一种数组和链表结构, 一个Segment里包含一个HashEntry数组,每个HashEntry是一个链表结构的元素, 每个Segment守护者一个HashEntry数组里的元素,当对HashEntry数组的数据进行修改时,必须首先获得它对应的Segment锁。ConcurrentHashMap中的HashEntry相对于HashMap中的Entry有一定的差异性:HashEntry中的value以及next都被volatile修饰,这样在多线程读写过程中能够保持它们的可见性,代码如下:
static final class HashEntry<K,V> {
final int hash;
final K key;
volatile V value;
volatile HashEntry<K,V> next;
}
1.2 并发度(Concurrency Level)
并发度可以理解为程序运行时能够同时更新ConccurentHashMap且不产生锁竞争的最大线程数,也就是ConcurrentHashMap中的分段锁个数,即Segment[]的数组长度。ConcurrentHashMap默认的并发度为16。当用户设置并发度时,ConcurrentHashMap会使用大于等于该值的最小2幂指数作为实际并发度(假如用户设置并发度为17,实际并发度则为32)。运行时通过将key的高n位(n = 32 – segmentShift)和并发度减1(segmentMask)做位与运算定位到所在的Segment。segmentShift与segmentMask都是在构造过程中根据concurrency level被相应的计算出来。
如果并发度设置的过小,会带来严重的锁竞争问题;如果并发度设置的过大,原本位于同一个Segment内的访问会扩散到不同的Segment中,CPU cache命中率会下降,从而引起程序性能下降。
1.3 创建分段锁
JDK7中除了第一个Segment之外,剩余的Segments采用的是延迟初始化的机制:每次put之前都需要检查key对应的Segment是否为null,如果是则调用ensureSegment()以确保对应的Segment被创建。ensureSegment可能在并发环境下被调用,但与想象中不同,ensureSegment并未使用锁来控制竞争,而是使用了Unsafe对象的getObjectVolatile()提供的原子读语义结合CAS来确保Segment创建的原子性。代码段如下:
if ((seg = (Segment<K,V>)UNSAFE.getObjectVolatile(ss, u))
== null) {
// recheck
Segment<K,V> s = new Segment<K,V>(lf, threshold, tab);
while ((seg = (Segment<K,V>)UNSAFE.getObjectVolatile(ss, u))
== null) {
if (UNSAFE.compareAndSwapObject(ss

本文详细对比了JDK7和JDK8中ConcurrentHashMap的实现,JDK7采用分段锁设计,通过Segment数组和HashEntry数组实现并发控制,而JDK8摒弃了Segment,利用CAS算法和红黑树优化,减少了锁竞争,提升了并发性能。文章深入探讨了两者在设计思路、并发度、分段锁创建、put、remove、get、size和containsValue等操作的实现差异,并介绍了JDK8中Node、TreeNode、TreeBin和ForwardingNode等重要类的作用。
最低0.47元/天 解锁文章
619

被折叠的 条评论
为什么被折叠?



