ComfyUI 是一个强大的、模块化的 Stable Diffusion 界面与后端项目。允许用户使用基于图形/节点/流程图的界面设计和执行高级稳定的扩散管道。
今天要带来的是ComfyUI轻量化版本,其中只安装了管理器、IPadapter、AnimateDiff、视频助手等基本插件,内置了SD-XL-1.0模型,能够让页面加载速度更快。
接下来将介绍ComfyUI轻量版本地部署教程,将该镜像快速部署到您的项目中!
本地部署教程
1. 部署ComfyUI
(1)使用命令克隆ComfyUI
git clone https://github.com/comfyanonymous/ComfyUI.git
cd ComfyUI
(2)安装 conda(如已安装则跳过)
下面需要使用 Anaconda 或 Mimiconda 创建虚拟环境,可以输入 conda --version 进行检。下面是 Mimiconda 的安装过程:
- 下载 Miniconda 安装脚本
wget https://repo.anaconda.com/miniconda/Miniconda3-latest-Linux-x86_64.sh
- 运行安装脚本
bash Miniconda3-latest-Linux-x86_64.sh
- 遵循安装提示并初始化
按 Enter 键查看许可证条款,阅读完毕后输入 yes 接受条款,安装完成后,脚本会询问是否初始化 Conda 环境,输入 yes 并按 Enter 键。
- 运行
source ~/.bashrc命令激活 Conda 环境 - 再次输入
conda --version命令来验证时候安装成功,如果出现类似conda 4.10.3这样的输出就成功了。
(3)创建虚拟环境
输入下面命令:
conda create -n comfyui
conda activate comfyui
(4)安装pytorch
pip install torch torchvision torchaudio --extra-index-url https://download.pytorch.org/whl/cu121
(5)安装项目依赖:
pip install -r requirements.txt
此时所需环境就已经搭建完成,通过下面命令进行启动:
python main.py
访问网址得到类似下图界面即表示成功:

2. 下载模型
(1)如:下载模型SD3
访问 Hugging Face 搜索“stable-diffusion-3-medium”下载 Stable Diffusion 3 的相关模型。首次访问该页面时,可能需要同意用户协议才能看到模型下载页。
官方提供了4个模型:

①由名字可以看出模型“sd3_medium”不带任何文本编码器,因此要使用的话需要下载 text encode 文件夹下的四个文件;
②模型“sd3_medium_incl_clips”可以直接生成图像,但不包含 T5xxlf的的文本编码器,所以性能会稍微差一些,但是需要的资源配置也会比较少;
③另外两个大模型类似v1.5 和 XL,可以直接用于图像生成。区别在于 T5xxlf编码器的浮点数不同,理论上 15GB 的stable-diffusion-3-medium的模型对语义的理解效果最好,但也最耗资源。
将合适自己的模型下载到 ComfyUI/models/checkpoint下。注:如果选择了不带clip的模型,则需要搭配 text_encoders中的文件,下载到 ComfyUI/models/clip文件下

(2)下载工作流
需下载图中的文件夹,这是官方提供的工作流。有三个,分别是:基础工作流、多提示词工作流和放大工作流。

重新启动模型导入工作流即可开始comfyui探索之旅

3. 拓展插件安装(可选)
(1)下载manager管理器
manager 是一个用来加强ComfyUI可用性的扩展,提供了对ComfyUI各种自定义节点的安装、删除、禁用、启用等管理功能。同时还提供了中心功能和便利功能,用来访问 ComfyUI 中各种信息。
cd /ComfyUI/custom_nodes
git clone https://github.com/ltdrdata/ComfyUI-Manager.git
成功安装之后重启界面会出现一个“Manager”如图:

(2)界面汉化插件
git clone https://github.com/AIGODLIKE/AIGODLIKE-ComfyUI-Translation.git
下载文件之后需要重新启动,重启模型之后:

设置一次之后可点击图中进行语言的切换:

(3)中文提示词插件安装
cd /ComfyUI/custom_nodes
git clone https://github.com/thisjam/comfyui-sixgod_prompt.git
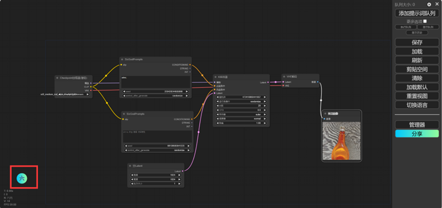
然后重启ComfyUI后看到下图的小标志就表示可以了:

使用方法:双击页面,在搜索框中搜索“six”即可出现,点击sixGodPrompls,此时出现的就是提示词的中文输入框可以替代自带的clip输入框,可点击左下角的小标或按“AIT”+“q”打开和隐藏。

使用方法如下:

734

被折叠的 条评论
为什么被折叠?



