抖音视频相关功能UML建模案例(用例建模→静态建模)
一、前置:抖音视频相关功能用例建模结果
用例建模核心目标:明确抖音视频全生命周期(创作-审核-分发-消费-互动)中,各参与者与系统的交互关系,聚焦“视频相关”核心功能,排除直播、电商等非相关模块。
1.1 核心参与者识别
基于“谁与系统交互”“谁触发视频相关流程”“谁需系统提供视频服务”三大原则识别,结果如下:
-
普通用户:抖音视频的核心创作主体(发布视频)与消费主体(浏览、互动视频);
-
内容审核员:负责视频合规性审核(平台强制要求,保障内容安全);
-
推荐引擎(系统角色):被动响应交互,根据用户行为推送视频,是视频分发的核心载体。
1.2 核心用例及关系
围绕“视频创作-审核-分发-消费-互动”全流程筛选,排除非核心用例(如用户注册、修改资料),明确用例间包含、扩展关系,结果如下:
|
用例名称 |
关联参与者 |
用例关系 |
核心描述 |
|---|---|---|---|
|
发布视频 |
普通用户 |
包含“编辑视频”“添加配乐/特效”“添加标签”用例 |
用户拍摄或上传本地视频,经编辑后提交系统 |
|
内容审核 |
内容审核员、推荐引擎 |
扩展“整改通知”用例(审核不通过时触发) |
审核员或AI对视频进行合规性核查,通过后同步至推荐引擎 |
|
浏览推荐视频 |
普通用户、推荐引擎 |
无 |
用户刷新视频流,推荐引擎推送匹配的视频内容 |
|
视频互动(点赞/评论/转发) |
普通用户 |
三者为并列用例,无直接关系 |
用户对浏览的视频进行点赞、发布评论或转发至其他平台 |
|
管理个人视频 |
普通用户 |
包含“删除视频”“修改视频描述”用例 |
用户对自己发布的视频进行编辑或删除操作 |
1.3 用例图核心结构(简化)
普通用户 → 发布视频、浏览推荐视频、视频互动、管理个人视频;内容审核员 → 内容审核;推荐引擎 ↔ 内容审核、浏览推荐视频;发布视频 <<包含>> 编辑视频;内容审核 <<扩展>> 整改通知。
二、从用例建模推导静态模型的完整过程
静态建模核心是构建类图,描述系统的静态结构(类、属性、方法、类间关系)。推导逻辑:用例参与者/交互行为 → 提取核心实体 → 筛选并定义类 → 分配属性与方法 → 梳理类间关系,逐步拆解如下:
2.1 第一步:从用例中提取核心实体(候选类)
采用“名词提取法”,从用例名称、用例描述、参与者中提取关键名词,这些名词是类的核心来源,提取结果如下:
-
从参与者提取:普通用户、内容审核员;
-
从用例及描述提取:视频、配乐、特效、标签、评论、点赞记录、转发记录、审核记录、整改通知、推荐引擎;
-
从交互场景提取:视频流(用户浏览的内容载体)。
2.2 第二步:筛选与优化候选类(确定核心类)
遵循“单一职责原则”“排除冗余概念”“合并相似实体”的筛选规则,对候选类优化,最终确定6个核心类,筛选逻辑如下:
|
候选类 |
筛选逻辑(保留/剔除/合并) |
最终核心类 |
类类型(实体类/控制类/边界类) |
|---|---|---|---|
|
普通用户、内容审核员 |
均为“系统使用者”,可抽象为父类“用户”,通过属性区分角色 |
用户(User) |
实体类(描述用户核心信息) |
|
视频、配乐、特效、标签 |
配乐、特效、标签是视频的附属属性,不具备独立业务职责,无需单独作为类,合并为视频的属性 |
视频(Video) |
实体类(描述视频核心信息) |
|
评论、点赞记录、转发记录 |
均为用户与视频的互动产物,具备独立属性(如评论内容、点赞时间)和业务意义,保留为独立类 |
评论(Comment)、互动记录(InteractionRecord) |
实体类(描述互动相关信息) |
|
审核记录、整改通知 |
整改通知是审核记录的附属信息,合并为“审核记录”,用属性区分审核结果 |
审核记录(AuditRecord) |
实体类(描述审核相关信息) |
|
推荐引擎、视频流 |
推荐引擎负责“推送视频”的核心逻辑,视频流是推送结果的载体,合并为控制类“推荐管理器” |
推荐管理器(RecommendationManager) |
控制类(协调视频推送流程) |
|
无 |
补充控制类:需协调“发布视频-审核-推送”全流程,新增“视频管理器” |
视频管理器(VideoManager) |
控制类(协调视频发布、审核流程) |
2.3 第三步:定义类的属性与方法(基于用例职责)
属性:描述类的状态,从用例描述中提取“需要记录的信息”;方法:描述类的行为,对应用例中的交互动作,确保“每个方法都有明确的用例支撑”,具体定义如下:
2.3.1 实体类
|
类名 |
核心属性(来源:用例描述中的关键信息) |
核心方法(来源:用例中的交互行为) |
|---|---|---|
|
User(用户) |
用户ID、昵称、头像URL、角色(普通用户/审核员)、注册时间 |
publishVideo()(发布视频,支撑“发布视频”用例)、interactWithVideo()(视频互动,支撑“视频互动”用例)、manageMyVideo()(管理个人视频,支撑“管理个人视频”用例) |
|
Video(视频) |
视频ID、标题、描述、时长、发布时间、视频URL、标签列表、配乐ID、审核状态(待审核/通过/驳回)、播放量 |
editVideo()(编辑视频,支撑“发布视频”包含用例)、deleteVideo()(删除视频,支撑“管理个人视频”包含用例)、updateDescription()(修改描述,支撑“管理个人视频”包含用例) |
|
Comment(评论) |
评论ID、视频ID、用户ID、评论内容、发布时间、点赞数 |
addComment()(发布评论,支撑“视频互动”用例)、deleteComment()(删除评论,支撑用户自主管理评论场景) |
|
InteractionRecord(互动记录) |
记录ID、视频ID、用户ID、互动类型(点赞/转发)、互动时间、转发平台(仅转发时存在) |
addLikeRecord()(添加点赞记录)、addShareRecord()(添加转发记录),均支撑“视频互动”用例 |
|
AuditRecord(审核记录) |
审核ID、视频ID、审核员ID、审核时间、审核结果(通过/驳回)、驳回原因、整改建议 |
createAuditRecord()(创建审核记录,支撑“内容审核”用例)、sendRectificationNotice()(发送整改通知,支撑“内容审核”扩展用例) |
2.3.2 控制类
|
类名 |
核心属性(控制类无状态属性,仅协调逻辑) |
核心方法(对应用例中的流程协调动作) |
|---|---|---|
|
VideoManager(视频管理器) |
无 |
submitVideoForAudit()(提交视频审核,衔接“发布视频”与“内容审核”用例)、processAuditResult()(处理审核结果,更新视频审核状态) |
|
RecommendationManager(推荐管理器) |
无 |
generateVideoFeed()(生成视频流,支撑“浏览推荐视频”用例)、pushVideo()(推送视频至用户)、updateUserPreference()(根据用户互动更新偏好,优化推荐逻辑) |
2.4 第四步:梳理类间关系(基于用例交互逻辑)
类间关系(继承、关联、依赖)的核心依据:用例中参与者与用例、用例与用例的交互关系,具体推导如下:
-
继承关系:User类是抽象父类,普通用户(OrdinaryUser)和审核员(Auditor)是其子类。推导逻辑:两者均具备User的核心属性(用户ID、昵称)和基础行为(登录),但有特有行为(审核员有auditVideo()方法,普通用户无),符合“泛化-特化”关系。
-
关联关系: User与Video:一对多。推导逻辑:一个用户可发布多个视频(支撑“发布视频”用例),一个视频仅属于一个用户;
-
User与Comment:一对多。推导逻辑:一个用户可发布多条评论(支撑“视频互动”用例),一条评论仅属于一个用户;
-
Video与Comment:一对多。推导逻辑:一个视频可有多条评论,一条评论仅对应一个视频;
-
Video与AuditRecord:一对一。推导逻辑:一个视频仅需一次核心审核(支撑“内容审核”用例),一条审核记录仅对应一个视频。
依赖关系: VideoManager依赖Video、AuditRecord。推导逻辑:VideoManager的submitVideoForAudit()方法需调用Video的信息和AuditRecord的创建方法,完成审核提交;
RecommendationManager依赖Video、User。推导逻辑:生成视频流需获取Video的信息,推送视频需匹配User的偏好(基于User的互动记录);
User依赖RecommendationManager。推导逻辑:用户浏览推荐视频(支撑“浏览推荐视频”用例)需调用RecommendationManager的generateVideoFeed()方法。
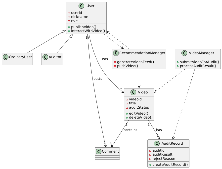
2.5 最终静态模型(类图核心结构)
简化类图示意(核心关系与核心属性/方法):
// 继承关系 OrdinaryUser -|> User Auditor -|> User // 关联关系 User "1" -- "*" Video (一对多:用户-视频) User "1" -- "*" Comment (一对多:用户-评论) Video "1" -- "*" Comment (一对多:视频-评论) Video "1" -- "1" AuditRecord (一对一:视频-审核记录) // 依赖关系 VideoManager ..> Video VideoManager ..> AuditRecord RecommendationManager ..> Video RecommendationManager ..> User User ..> RecommendationManager // 核心类属性(简化) User: userId, nickname, role; publishVideo(), interactWithVideo() Video: videoId, title, auditStatus; editVideo(), deleteVideo() AuditRecord: auditId, auditResult, rejectReason; createAuditRecord() VideoManager: submitVideoForAudit(), processAuditResult() RecommendationManager: generateVideoFeed(), pushVideo()
三、用例建模→静态建模的核心逻辑总结
-
参与者→类的推导:用例中的参与者(普通用户、审核员)直接对应静态模型中的“用户类”,并通过属性区分角色,参与者的行为(发布、审核)转化为类的方法;
-
用例行为→类的方法推导:每个用例的核心交互动作(如“发布视频”“审核视频”),直接转化为对应类的方法(如User.publishVideo()、Auditor.auditVideo()),确保方法有明确的业务支撑;
-
用例信息→类的属性推导:用例描述中需要“记录的关键信息”(如视频的标题、审核结果),转化为对应类的属性(如Video.title、AuditRecord.auditResult);
-
用例关系→类间关系推导:用例的包含/扩展关系,转化为类间的依赖关系(如“发布视频”包含“编辑视频”,转化为VideoManager依赖Video);用例中参与者与用例的关联,转化为类间的关联关系(如用户发布视频,转化为User与Video的一对多关系)。
整体逻辑闭环:从“谁用系统做什么”(用例建模),提炼“系统由哪些核心实体组成”(静态建模的类),再明确“实体如何协作完成用例动作”(类的方法与关系),确保静态模型完全贴合视频相关业务需求,且每一个设计都可追溯至用例建模结果。
8546

被折叠的 条评论
为什么被折叠?



