这是我刚开始学习python时的一套学习路线,从入门到上手。(不敢说精通,哈哈~)
希望对大家有帮助哈~
文末领取哦!!
一、Python入门、环境搭建、变量、数据类型

二、Python运算符、条件结构、循环结构

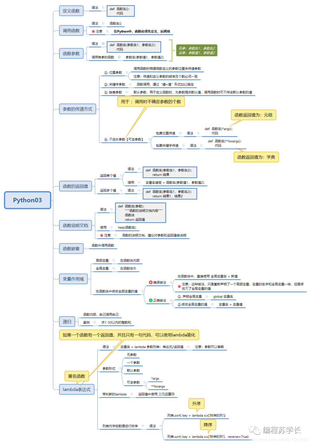
三、Python函数

五、面向对象(封装、继承、多态)

六、模块、包、文件、异常、高阶函数

七、Python标准库之字符串处理库、文件及目录操作、时间日期

八、Python数据库编程

学习资源推荐
除了上述分享,如果你也喜欢编程,想通过学习Python获取更高薪资,这里给大家分享一份Python学习资料。
😝朋友们如果有需要的话,可以V扫描下方二维码联系领取
学好 Python 不论是就业还是做副业赚钱都不错,但要学会 Python 还是要有一个学习规划。最后大家分享一份全套的 Python 学习资料,给那些想学习 Python 的小伙伴们一点帮助!

Python学习路线:从入门到精通概览,
本文概述了Python学习的入门步骤,包括环境配置、基本语法、运算符、控制结构、函数、面向对象编程等。还提到了模块、异常处理以及数据库编程等内容,并推荐了学习资源,强调了有计划的学习对于掌握Python的重要性。
874

被折叠的 条评论
为什么被折叠?



