一、虹科Panorama的组件功能
与传统的SCADA配置方法相比,虹科Panorama是一种面向对象的SCADA软件产品,带来了许多成本优势。在虹科Panorama SCADA平台中,用户可以为应用程序定义通用的“组件”对象,如泵、阀门、机器、发电机等。
用户可以在这些通用组件中定义:
- 数据的外部链接;
- 画面图形,包括从“泵”图形对象调用任何子图形视图,例如,显示开关泵的按钮;
- 添加“泵”的警报;
- 添加通过计算得出关于“泵”的内部数据,包括“泵的运行小时数”,“泵消耗的能量”;添加数据库存储,如通用数据库或Panorama H2历史数据库等。

二、使用组件功能的优点
1. 节省开发时间:组件一旦开发完成,可以根据项目需要多次重复使用。每次创建项目实例时,不需要重新创建组件中包含的每个对象、配置对象的属性或创建组件中定义的链接。
2. 提高可靠性:使用该实例的开发人员仅访问必要的信息(接口属性),这样就降低了出错的风险。在测试应用程序时,开发人员不需要详细测试每个实例:实例使用错误是在组件属性上定义的配置错误或相关链接。
3. 减少维护时间:如果想为每个泵添加一个新的警报,或者为每个泵添加一个新的图形,或者修改关于每个泵配置的任何内容,只需转到泵组件并对组件进行更改。当保存时,所有实例将自动更新。
4. 更高的清晰度:
- 功能组件用于模拟工厂的每个元素。用户可以在应用程序中创建一个模拟化现场设备或场景。对于熟悉工厂的人员来说,这种模拟现场设备类型的程序都是“易懂的”。即使是对没有参与初始开发的人员,这也有助于维护。


- HMI组件用于构建随时可用的“HMI功能”:按钮、操作员消息、菜单、浏览器标签等。将多个复杂功能“封装”在单个组件会使应用程序更“易读”,从而更易于维护。
三、功能组件中“结构标签”实现
应用场景:每台设备20个点,每几十个设备分为1组,每个项目现场大约有几百上千台设备,在数量较多的情况下能够缩短开发时间。
实现目标:做一个设备1的画面,该关联的数据都已设定好,到设备2使用时,能够实现只复制设备1,然后直接关联设备2,就能调用设备2的数据,减小工作量。
(1)创建组件,在“Test”组件库中新建功能组件,命名为“Device”。

(2)打开组件,在属性编辑窗口添加变量,并对变量的类型和数据类型进行定义。

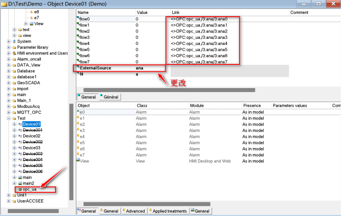
(3)配置链接变量,“flow0”是所需要配置的第一个外部变量,“Equipment”是变量前缀名,“ExternalSource”是链接到OPC UA服务器的变量位置。最后,所配置的第一个变量地址为:
“<>OPC:%#ME.Equipment%,/3:%#ME.ExternalSource%/3:%#ME.ExternalSource%0”。


(4)在组件子程序窗口中组态画面,并链接更改属性,链接到相对应的变量。

(5)在应用程序实例中调用控件,并根据当前设备所要链接的变量位置前缀名在 “ExternalSource”处添加,所链接的变量也会随之变化。

(6)同理,复制当前的控件,然后修改“ExternalSource”,变量地址被批量修改。

(7)在主画面窗口中将每个组件的视图进行调用,运行Panorama应用程序,就可以看见通过OPC UA得到的数据。

四、总结
虹科Panorama是基于组件开发的一种SCADA平台,可以根据用户项目需求定制个性化组件,具有更好的复用性、改进可扩展性,并且更方便运维人员对设备加进行维护,能够一定程度提高工作效率。
更多精彩资讯 欢迎关注博主
虹科Panorama是一款面向对象的SCADA软件,通过组件功能简化了开发、提高了可靠性和维护效率。用户可定义通用组件如泵、阀门,节省开发时间并允许重复使用。通过结构标签实现批量设备配置,减少工作量,尤其适用于大量设备的OPCUA链接管理。
1285

被折叠的 条评论
为什么被折叠?



