交流与领取autosar入门资料可+:AutoButo
第一章:技术流动的哲学

任何伟大的思想必须落地实践,AUTOSAR的发展亦然。技术不是"死"的,而是"活生生"的——它永恒流动,永不静止,永不完结,也永不完美。正是这种极强的流动性,赋予了技术高度的重构特性。
从工程师视角看,技术作为手段,始终以结果为导向。承接[上一篇文章](链接),我们要实现"温度诊断"功能的软硬件分离、模块化设计和可移植性,最终达成软件开发标准化。
第二章:分工明确的应用层开发

在AUTOSAR架构中,应用层与底层通过RTE交互,而应用层开发本身也存在精妙的分工:

这就好比建筑行业:DaVinci绘制建筑蓝图,定义门窗位置和尺寸;Simulink进行室内设计,决定每个房间的功能和布局。
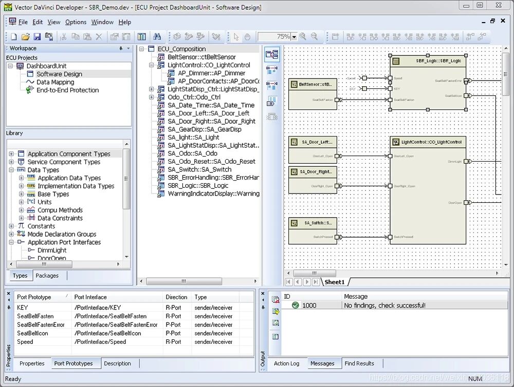
第三章:DaVinci Developer——架构师的角色

DaVinci Developer是Vector公司推出的AUTOSAR ECU软件单元(SWC)图形配置工具,相当于建筑项目的总架构师。
SWC(Software Component)软件组件:功能模块的封装,如"温度诊断"功能就是一个SWC。分

最低0.47元/天 解锁文章

被折叠的 条评论
为什么被折叠?



