欢迎联系我WX:AutoButo,领取AUTOSAR学习资料
一、AutoSAR 是什么
咱们先从一个真实场景说起。假设你是一家新能源车企的研发负责人,现在要开发一款搭载 L2 + 级辅助驾驶的电动汽车。
首先,电池管理系统(BMS)得找专业的电池厂商做,他们用的是基于 ARM Cortex-M4 的芯片;电机控制器要交给电机巨头,他们的硬件平台是 PowerPC 架构;自动驾驶模块更复杂,可能得和算法公司合作,他们习惯用 x86 的嵌入式平台。
等所有模块开发完,问题来了:电池厂商的软件用 CANoe 做通信仿真,电机团队用的是 Vector 的工具链,算法公司甚至自己开发了一套通信协议。当这些模块要集成到整车时,光是通信接口适配就花了三个月 ——A 厂商的报文格式和 B 厂商的波特率冲突,C 厂商的软件居然不支持整车的诊断协议。

更头疼的是后期升级。用户反馈续航计算不准,想优化 BMS 算法,结果改完之后发现电机控制器报故障了 —— 原来两者的能量回收策略存在隐性耦合。这种 “牵一发而动全身” 的困境,在电动化、智能化浪潮下越来越普遍。
这就是 AutoSAR 诞生的背景:当汽车从 “机械产品” 变成 “带轮子的计算机”,软件复杂度呈指数级增长,传统 “各自为战” 的开发模式已经完全跟不上节奏。
简单说,AutoSAR(Automotive Open System Architecture)就是汽车行业的 “通用语言” 和 “标准化接口”。它像一套乐高积木的通用说明书,规定了不同模块的拼接方式,让电池、电机、自动驾驶等不同供应商的软件能无缝对接,同时实现 “硬件无关性”—— 就像手机 APP 能在不同品牌手机上运行一样,汽车软件也能在不同硬件平台上移植。

二、AutoSAR 的架构解析

(一)基础软件层(BSW)
基础软件层相当于汽车软件的 “地基”,直接和硬件打交道。它就像智能家居的网关,把各种硬件的 “方言” 翻译成通用语言。
比如当传感器检测到刹车信号时,硬件驱动模块会把电信号转换成数字信号;通信模块负责按照 CAN/LIN/Ethernet 等协议打包数据;诊断模块则记录所有故障信息,方便售后用诊断仪读取。
举个具体例子:当你踩下制动踏板,BSW 中的 IO 驱动模块会立即捕获这个信号,经 ECU 抽象层处理后,通过通信栈发送给 ESP(电子稳定程序)—— 整个过程就像快递分拣系统,从收件到运输再到派件,每个环节都有明确分工。

(二)运行时环境(RTE)
RTE 是 AutoSAR 最精妙的设计,相当于软件世界的 “交通枢纽”。它解决了一个核心问题:应用层软件不用关心底层硬件是什么。
比如自动驾驶的 “紧急制动请求” 这个功能,应用层只需要调用 “RequestEmergencyBrake ()” 这个接口,RTE 会自动判断该用 CAN 还是 Ethernet 发送信号,该优先调用哪个硬件的资源。这就像你用外卖 APP 点餐,不用关心骑手骑的是电动车还是摩托车,平台会自动调度最优资源。
同时,RTE 还负责任务调度。当多个功能同时请求硬件资源时(比如导航语音和倒车雷达警报同时触发),它会按照预设的优先级进行排序,确保关键功能优先执行。

(三)应用层
应用层是汽车功能的 “呈现者”,由一个个独立的软件组件(SWC)组成。比如自适应巡航控制(ACC)组件、电池均衡管理组件、车道保持组件等。
这些组件就像手机里的 APP,彼此独立又能协同工作。比如 “自动泊车” 功能,就是由超声波传感器组件、转向控制组件、车速控制组件通过 RTE 相互通信完成的。你可以单独升级某个组件,比如优化超声波传感器的算法,而不会影响其他功能 —— 这也是为什么现在车企能通过 OTA 升级特定功能。
三、AutoSAR 学习流程
(一)必备软件工具介绍
学习 AutoSAR 离不开工具链的支持,主流工具可分为 “设计与配置工具”“仿真与测试工具” 和 “开发硬件平台” 三类,新手入门建议优先掌握以下组合:
- Vector DaVinci 系列:AutoSAR 开发的 “瑞士军刀”,包含 DaVinci Developer(负责应用层软件组件设计)、DaVinci Configurator(配置基础软件层 BSW)和 DaVinci Interface Designer(定义接口信号),支持从需求到代码生成的全流程。

- EB tresos Studio:博世旗下的基础软件配置工具,尤其擅长 BSW 模块的精细化配置,自带丰富的底层驱动模板,适合深入学习硬件抽象层(MCAL)。

- CANoe:汽车总线仿真神器,能模拟 CAN/LIN/Ethernet 通信环境,用于验证 AutoSAR 软件的通信功能,比如发送虚拟的传感器信号测试控制逻辑。

- 开发硬件:推荐 NXP S32K144 开发板(约 2000 元),自带 AutoSAR 官方认证的 MCAL 驱动,配套有完整的例程和调试工具,是入门级性价比之选。
(二)基于灯光控制例程的分层配置实践
以 “汽车灯光控制” 为例(通过 CAN 信号控制近光灯、远光灯的开关,同时反馈灯光状态),手把手教你用工具链完成从应用层到底层的全流程配置。

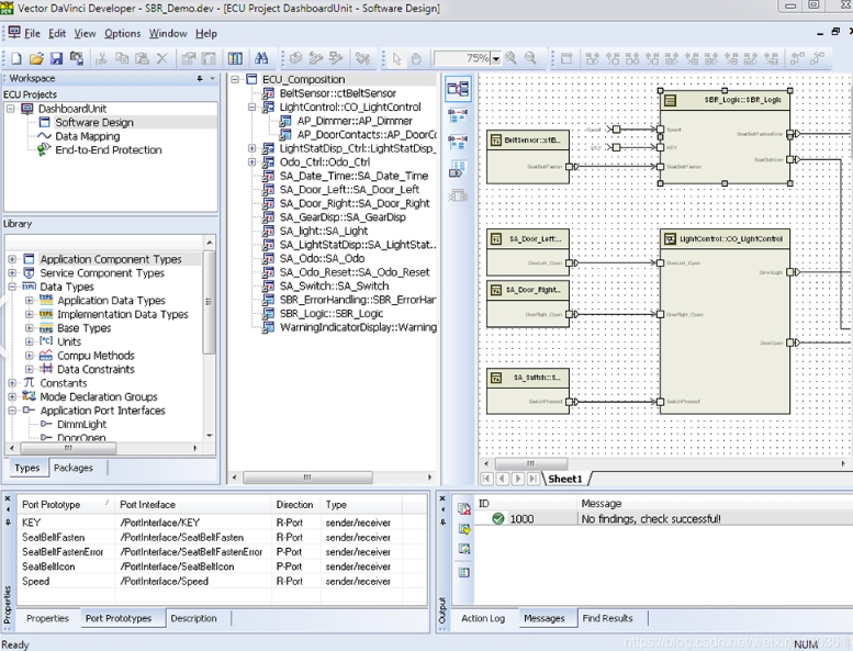
1. 应用层配置(DaVinci Developer)
应用层的核心是定义软件组件(SWC)和接口,步骤如下:

- 创建软件组件:新建 “LightControlSWC”,添加两个端口 ——“LightCommand”(接收灯光控制命令,属于 Client-Server 接口)和 “LightStatus”(发送灯光状态,属于 Sender-Receiver 接口)。
- 定义接口信号:在 LightCommand 中添加操作 “SetHeadLight”,参数为 “LightType”(枚举类型:近光灯 / 远光灯)和 “State”(布尔类型:开 / 关);在 LightStatus 中定义信号 “HeadLightState”,包含当前灯光类型和状态。
- 设计内部行为:用状态机描述逻辑 —— 当接收到 “SetHeadLight (近光灯,开)” 命令时,触发 “TurnOnLowBeam” 函数,并通过 LightStatus 发送状态 “近光灯已开启”。
完成后导出 ARXML 文件(AutoSAR 标准数据格式),这是后续配置的基础。
2. 中间层(RTE)配置(工具自动生成)
RTE 无需手动编写代码,而是由工具根据应用层和底层的配置自动生成,关键步骤:

- 在 DaVinci Configurator 中导入应用层 ARXML 文件,工具会自动识别接口信号和软件组件。
- 配置 RTE 的调度策略:设置 “LightControlSWC” 的运行周期为 10ms(每 10ms 检查一次控制命令),优先级设为中等(高于娱乐系统,低于安全相关组件)。
- 绑定接口与总线:将 “LightCommand” 映射到 CAN ID 为 0x123 的报文,“LightStatus” 映射到 CAN ID 为 0x124 的报文,工具会自动生成信号与报文的打包 / 解包代码。
点击 “Generate RTE”,工具会生成约 5000 行 C 代码,包含接口函数、任务调度和信号路由逻辑。
3. 底层(BSW)配置(DaVinci Configurator + EB tresos)
底层配置分为 “硬件抽象层(MCAL)” 和 “服务层”,以控制开发板上的 LED 灯为例:

- MCAL 配置(EB tresos):
-
- 配置 GPIO 驱动:将开发板的 PTC12 引脚(接 LED 灯)设为输出模式,命名为 “LowBeamPin”。
-
- 配置 CAN 控制器:设置波特率为 500kbps,接收过滤器仅允许 0x123 报文通过(减少无关信号干扰)。
-
- 生成驱动代码:导出 MCAL 的 ARXML 文件和 C 代码,包含 GPIO 初始化、CAN 发送 / 接收函数。
- 服务层配置(DaVinci Configurator):
-
- 配置诊断模块(Diagnostic Manager):添加 “灯光故障码”(如 0x1001 表示近光灯短路),支持 UDS 协议的 19 服务(读取故障码)。
-
- 配置操作系统(OS):创建两个任务 ——“LightControlTask”(调用 RTE 生成的接口函数)和 “CanReceiveTask”(处理 CAN 报文接收),设置任务栈大小和超时时间。
4. 集成与测试(CANoe + 开发板)

- 硬件连接:用 J-Link 将开发板与电脑连接,通过 USB 转 CAN 工具将开发板接入 CANoe 仿真环境。
- 下载程序:将 RTE、应用层和底层代码合并编译,生成.hex 文件,通过 NXP 的 S32 Design Studio 下载到开发板。
- 仿真测试:在 CANoe 中发送报文 0x123(数据域为 0x01 0x01,代表 “开启近光灯”),观察开发板上的 LED 是否点亮,同时查看 CANoe 是否接收到 0x124 报文(数据域为 0x01 0x01,反馈近光灯开启状态)。

通过这个例程,你会直观感受到:应用层专注 “做什么”(逻辑),底层专注 “怎么做”(硬件),RTE 则是连接两者的 “翻译官”—— 这正是 AutoSAR 分层架构的核心优势。
四、总结与展望
学习 AutoSAR 就像学一门编程语言,初期理解概念会很痛苦,但一旦掌握了架构思维,就能看透汽车软件的本质。它不仅是一套技术规范,更是一种 “标准化、模块化” 的开发哲学 —— 这在软件定义汽车的时代,是每个汽车软件工程师的必备素养。
未来,AutoSAR 还会向更灵活、更智能的方向发展。比如 AutoSAR Adaptive 平台专门为高性能计算场景设计,支持面向服务的架构(SOA),能更好地适配自动驾驶的需求。
如果你想在汽车软件领域深耕,现在开始学 AutoSAR 一点都不晚。从基础概念到工具操作,再到项目实战,一步一个脚印,半年后你会发现,曾经觉得神秘的汽车软件黑盒,已经变得清晰可见。

被折叠的 条评论
为什么被折叠?



