西门子plc动态加密计时催款程序
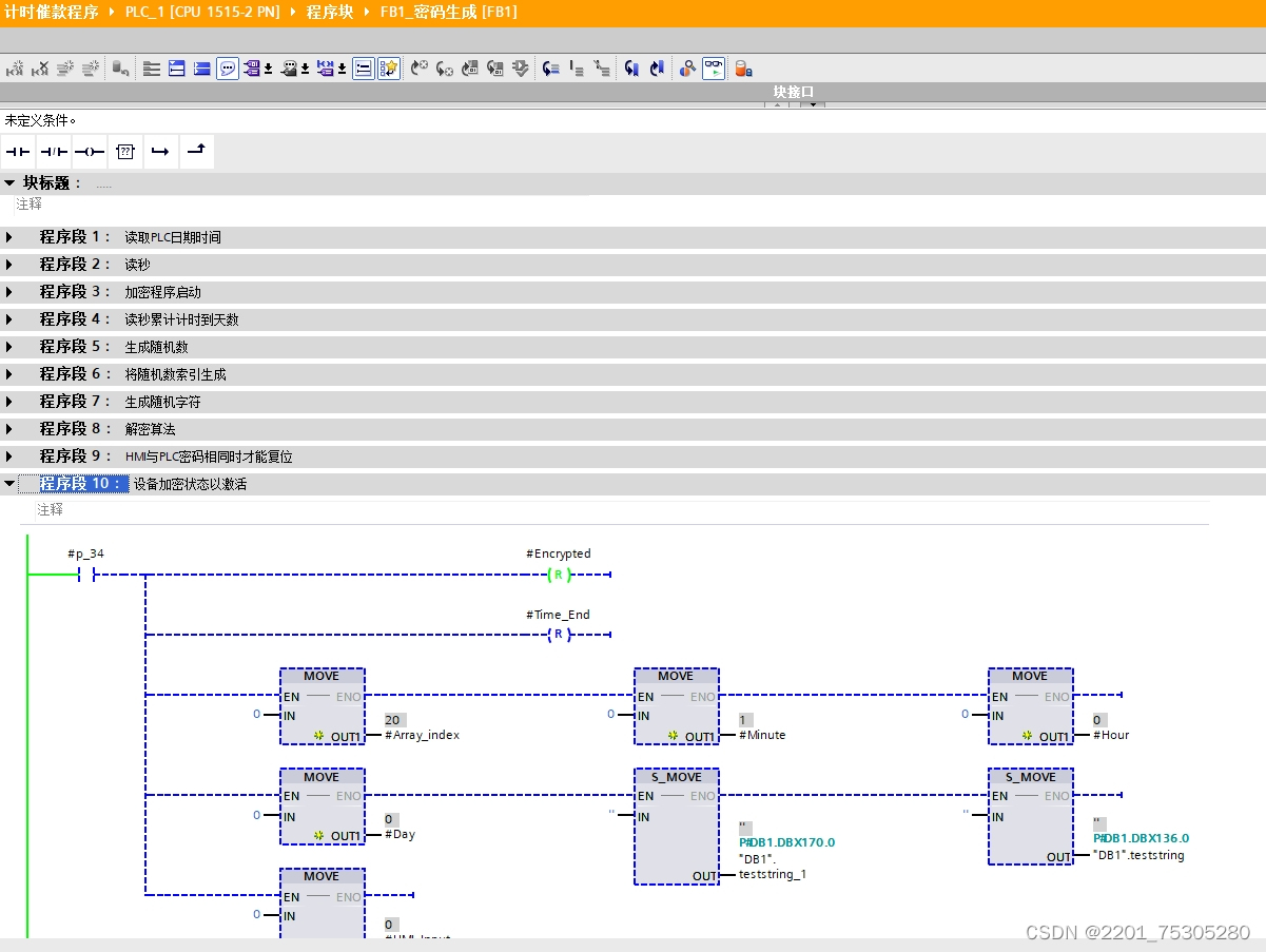
西门子plc编程、面对设备调试完成后迟迟不肯付款的和找各种理由拒绝搪塞验收的客户,必须的采取非常的手段,其中给设备加密定时锁机是一种优选的方案。
一来可以提醒客户要遵守规则要求,按时验收,按时付款,二来不会给客户造成任何的损失,三来避免走法律途径冗繁的程序

ID:6729667105843707
Holle丶Word



本文介绍了一种使用西门子PLC进行设备加密和定时锁机的方法,旨在提醒客户按时验收并支付款项,同时避免给客户造成损失及冗长的法律程序。
西门子plc动态加密计时催款程序
西门子plc编程、面对设备调试完成后迟迟不肯付款的和找各种理由拒绝搪塞验收的客户,必须的采取非常的手段,其中给设备加密定时锁机是一种优选的方案。
一来可以提醒客户要遵守规则要求,按时验收,按时付款,二来不会给客户造成任何的损失,三来避免走法律途径冗繁的程序

ID:6729667105843707
Holle丶Word




被折叠的 条评论
为什么被折叠?