Android Audio序列7(分析 )---AudioFlinger
一、文件路径
User space audio code 源码:
• /hardware/qcom/audio/hal/ – (Audio 高通HAL 源码)
• /libhardware/modules/audio/ – (Audio 原生HAL 源码)
• /external/tinyalsa/ – (tinymix, tinyplay, tinycap 源码)
• /vendor/qcom/proprietary/mm-audio/ – (QTI OMX audio encoder and decoders 源码,未公开)
• /frameworks/av/media/audioserver/ – (Audioserver 源码)
• /hardware/libhardware_legacy/audio – (Audio legacy 源码)
• /frameworks/av/media/libstagefright/ – (Google Stagefright 多媒体框架源码)
• /frameworks/av/services/audioflinger/ – (Audioflinger 相关源码)
• /external/bluetooth/bluedroid/ – (A2DP audio HAL 相关源码)/
• /hardware/libhardware/modules/usbaudio/ – (USB HAL 源码)/
• /vendor/qcom/proprietary/wfd/mm/source/framework/src/
– (Wi-Fi Display (WFD)、 WFDMMSourceAudioSource.cpp,未公开)
• /system/core/include/system/ – (audio.h)/
二、深入剖析Android音频之AudioFlinger
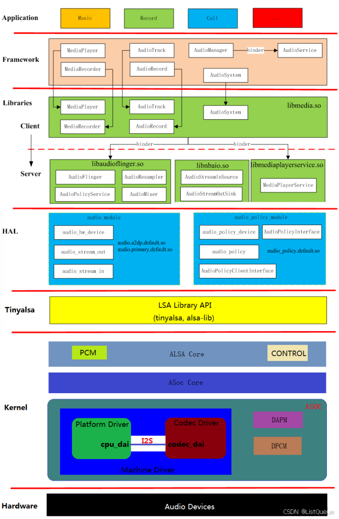
2.1、总体框架

系统启动时将执行 /system/etc/init/audioserver.rc,运行 /system/bin/ 目录下的 audioserver 服务。
audioserver.rc 内容如下:
[->\frameworks\av\media\audioserver\audioserver.rc]
service audioserver /system/bin/audioserver
class main
user audioserver
# media gid needed for /dev/fm (radio ) and for /data/misc/media (tee)
group audio radio camera drmpc inet media mediarm net_bt net_bt_admin net_bw_acct
ioprio rt 4
writepid /dev/cpuset/forground/tasks /dev/stune/foreground/tasks
audioserver 是由同目录下main_audioserver编译生成的。
2.2、AudioFlinger
AudioFlinger是整个音频系统的核心与难点。
作为Android系统中的音频中枢,它同时也是一个系统服务,启到 承上(为上层提供访问接口) 启下(通过HAL来管理音频设备) 的作用。
只有理解了AudioFlinger,才能以此为基础更好地深入到其它模块,
并且Audioserver最先启动的也是AudioFlinger,因而把它放在前面进行分析。
[->\frameworks\av\media\audioserver\main_audioserver.cpp]
int main(int argc __unused, char **argv)
{
......
if (doLog && (childPid = fork()) != 0) {
......
} else {
// all other services
if (doLog) {
prctl(PR_SET_PDEATHSIG, SIGKILL); // if parent media.log dies before me, kill me also
setpgid(0, 0); // but if I die first, don't kill my parent
}
sp<ProcessState> proc(ProcessState::self());
sp<IServiceManager> sm = defaultServiceManager();
ALOGI("ServiceManager: %p", sm.get());
AudioFlinger::instantiate();
AudioPolicyService::instantiate();
RadioService::instantiate();
SoundTriggerHwService::instantiate();
ProcessState::self()->startThreadPool();
IPCThreadState::self()->joinThreadPool();
}
}
AudioFlinger继承了模板类BinderService,该类用于注册native service。
BinderService是一个模板类,该类的publish函数就是完成向ServiceManager注册服务。
AudioFlinger注册名为”media.audio_flinger”的服务。
2.2.1、AudioFlinger 服务的启动 和 运行
AudioFlinger的构造函数,发现它只是简单地为内部一些变量做了初始化,除此之外就没有任何代码了:
[->\frameworks\av\services\audioflinger\AudioFlinger.cpp]
AudioFlinger::AudioFlinger()
: BnAudioFlinger(),
mPrimaryHardwareDev(NULL),
mAudioHwDevs(NULL),
mHardwareStatus(AUDIO_HW_IDLE),
mMasterVolume(1.0f),
mMasterMute(false),
// mNextUniqueId(AUDIO_UNIQUE_ID_USE_MAX),
mMode(AUDIO_MODE_INVALID),
mBtNrecIsOff(false),
mIsLowRamDevice(true),
mIsDeviceTypeKnown(false),
mGlobalEffectEnableTime(0),
mSystemReady(false)
{
// unsigned instead of audio_unique_id_use_t, because ++ operator is unavailable for enum
for (unsigned use = AUDIO_UNIQUE_ID_USE_UNSPECIFIED; use < AUDIO_UNIQUE_ID_USE_MAX; use++) {
// zero ID has a special meaning, so unavailable
mNextUniqueIds[use] = AUDIO_UNIQUE_ID_USE_MAX;
}
......
}
BnAudioFlinger 是由 RefBase 层层继承而来的,并且 IServiceManager::addService 的第二个参数实际上是一个强指针引用(constsp&),因而AudioFlinger具备了强指针被第一次引用时调用onFirstRef的程序逻辑。
[->\frameworks\av\services\audioflinger\AudioFlinger.cpp]
void AudioFlinger::onFirstRef()
{
Mutex::Autolock _l(mLock);
/* TODO: move all this work into an Init() function */
char val_str[PROPERTY_VALUE_MAX] = { 0 };
if (property_get("ro.audio.flinger_standbytime_ms", val_str, NULL) >= 0) {
uint32_t int_val;
if (1 == sscanf(val_str, "%u", &int_val)) {
mStandbyTimeInNsecs = milliseconds(int_val);
ALOGI("Using %u mSec as standby time.", int_val);
} else {
mStandbyTimeInNsecs = kDefaultStandbyTimeInNsecs;
ALOGI("Using default %u mSec as standby time.",
(uint32_t)(mStandbyTimeInNsecs / 1000000));
}
}
mPatchPanel = new PatchPanel(this);
mMode = AUDIO_MODE_NORMAL;
}
从这时开始,AudioFlinger就是一个“有意义”的实体了。
2.2.2、音频设备的管理
虽然AudioFlinger实体已经成功创建并初始化,但到目前为止它还是一块静态的内存空间,没有涉及到具体的工作。
从职能分布上来讲,
AudioPolicyService是策略的制定者,比如什么时候打开音频接口设备、某种Stream类型的音频对应什么设备等等。
而AudioFlinger则是策略的执行者,例如具体如何与音频设备通信,如何维护现有系统中的音频设备,以及多个音频流的混音如何处理等等都得由它来完成。
目前Audio系统中支持的音频设备接口(Audio Interface)分为三大类,即:
[->\frameworks\av\services\audioflinger\AudioFlinger.cpp]
static const char * const audio_interfaces[] = {
AUDIO_HARDWARE_MODULE_ID_PRIMARY,
AUDIO_HARDWARE_MODULE_ID_A2DP,
AUDIO_HARDWARE_MODULE_ID_USB,
};
每种音频设备接口由一个对应的so库提供支持。
那么AudioFlinger怎么会知道当前设备中支持上述的哪些接口,每种接口又支持哪些具体的音频设备呢?
这是AudioPolicyService的责任之一,即根据用户配置来指导AudioFlinger加载设备接口。
当AudioPolicyManagerBase(AudioPolicyService中持有的Policy管理者,后面小节有详细介绍)构造时,
它会读取厂商关于音频设备的描述文件(audio_policy.conf),然后据此来打开以上三类音频接口(如果存在的话)。
这一过程最终会调用loadHwModule@AudioFlinger,如下所示:
[->\frameworks\av\services\audioflinger\AudioFlinger.cpp]
/*name就是前面audio_interfaces 数组成员中的字符串*/
audio_module_handle_t AudioFlinger::loadHwModule(const char *name)
{
if (name == NULL) {
return AUDIO_MODULE_HANDLE_NONE;
}
if (!settingsAllowed()) {
return AUDIO_MODULE_HANDLE_NONE;
}
Mutex::Autolock _l(mLock);
return loadHwModule_l(name);
}
这个函数没有做实质性的工作,只是执行了加锁动作,然后接着调用下面的函数:
[->\frameworks\av\services\audioflinger\AudioFlinger.cpp]
// loadHwModule_l() must be called with AudioFlinger::mLock held
audio_module_handle_t AudioFlinger::loadHwModule_l(const char *name)
{
/* Step 1. 是否已经添加了这个interface ? */
for (size_t i = 0; i < mAudioHwDevs.size(); i++) {
if (strncmp(mAudioHwDevs.valueAt(i)->moduleName(), name, strlen(name)) == 0) {
ALOGW("loadHwModule() module %s already loaded", name);
return mAudioHwDevs.keyAt(i);
}
}
audio_hw_device_t *dev;
/* Step 2. 加载audio interface */
int rc = load_audio_interface(name, &dev);
......
/* Step 3. 初始化 */
mHardwareStatus = AUDIO_HW_INIT;
rc = dev->init_check(dev);
mHardwareStatus = AUDIO_HW_IDLE;
......
/* Step 4. 添加到全局变量中 */
audio_module_handle_t handle = (audio_module_handle_t) nextUniqueId(AUDIO_UNIQUE_ID_USE_MODULE);
mAudioHwDevs.add(handle, new AudioHwDevice(handle, name, dev, flags));
return handle;
}
-
Step1@ loadHwModule_l.
首先查找mAudioHwDevs是否已经添加了变量name所指示的audio interface,如果是的话直接返回。
第一次进入时mAudioHwDevs的size为0,所以还会继续往下执行。 -
Step2@ loadHwModule_l.
加载指定的 audiointerface,比如 “primary”、“a2dp”或者“usb”。
函数 load_audio_interface 用来加载设备所需的库文件,然后打开设备并创建一个 audio_hw_device_t 实例。
音频接口设备所对应的库文件名称是有一定格式的,比如 a2dp 的模块名可能是 audio.a2dp.so 或者 audio.a2dp.default.so 等等。
查找路径主要有两个,即:
[->\hardware\libhardware\hardware.c]
#define HAL_LIBRARY_PATH1 "/system/lib64/hw"
#define HAL_LIBRARY_PATH2 "/vendor/lib64/hw"
#define HAL_LIBRARY_PATH3 "/odm/lib64/hw"
当然,因为Android是完全开源的,各开发商可以根据自己的需要来进行相应的修改,比如下面是Google pixel 设备的音频库:
adb shell && cd system/lib64/hw && ls -l
-rw-r--r-- 1 root root 30440 2009-01-01 00:00 audio.a2dp.default.so
-rw-r--r-- 1 root root 18156 2009-01-01 00:00 audio.primary.default.so
-rw-r--r-- 1 root root 275612 2009-01-01 00:00 audio.primary.msm8996.so
-rw-r--r-- 1 root root 34540 2009-01-01 00:00 audio.r_submix.default.so
-rw-r--r-- 1 root root 22248 2009-01-01 00:00 audio.usb.default.so
-rw-r--r-- 1 root root 96096 2009-01-01 00:00 audio_policy.default.so
-rw-r--r-- 1 root root 1637208 2009-01-01 00:00 bluetooth.default.so
......
-
Step3@ loadHwModule_l
进行初始化操作。
其中 init_check 是为了确定这个 audio interface 是否已经成功初始化,0是成功,其它值表示失败。
接下来如果这个 device 支持主音量,我们还需要通过 set_master_volume 进行设置。
在每次操作 device 前,都要先改变 mHardwareStatus 的状态值,
操作结束后将其复原为 AUDIO_HW_IDLE (根据源码中的注释,这样做是为了方便dump时正确输出内部状态,这里我们就不去深究了)。 -
Step4@ loadHwModule_l
把加载后的设备添加入mAudioHwDevs键值对中,其中key的值是由nextUniqueId生成的,
这样做保证了这个audiointerface拥有全局唯一的id号。
完成了 audiointerface 的模块加载只是万里长征的第一步。
因为每一个interface包含的设备通常不止一个,Android系统目前支持的音频设备如下列表所示:
Android系统支持的音频设备列表(输出)
[->\hardware\libhardware_legacy\audio\audio_hw_hal.cpp]
static uint32_t audio_device_conv_table[][HAL_API_REV_NUM] =
{
/* output devices */
{ AudioSystem::DEVICE_OUT_EARPIECE, AUDIO_DEVICE_OUT_EARPIECE },//
{ AudioSystem::DEVICE_OUT_SPEAKER, AUDIO_DEVICE_OUT_SPEAKER },//SPEAKER
{ AudioSystem::DEVICE_OUT_WIRED_HEADSET, AUDIO_DEVICE_OUT_WIRED_HEADSET },//HEADSET
{ AudioSystem::DEVICE_OUT_WIRED_HEADPHONE, AUDIO_DEVICE_OUT_WIRED_HEADPHONE },//HEADPHONE
{ AudioSystem::DEVICE_OUT_BLUETOOTH_SCO, AUDIO_DEVICE_OUT_BLUETOOTH_SCO },
{ AudioSystem::DEVICE_OUT_BLUETOOTH_SCO_HEADSET, AUDIO_DEVICE_OUT_BLUETOOTH_SCO_HEADSET },
{ AudioSystem::DEVICE_OUT_BLUETOOTH_SCO_CARKIT, AUDIO_DEVICE_OUT_BLUETOOTH_SCO_CARKIT },
{ AudioSystem::DEVICE_OUT_BLUETOOTH_A2DP, AUDIO_DEVICE_OUT_BLUETOOTH_A2DP },
{ AudioSystem::DEVICE_OUT_BLUETOOTH_A2DP_HEADPHONES, AUDIO_DEVICE_OUT_BLUETOOTH_A2DP_HEADPHONES },
{ AudioSystem::DEVICE_OUT_BLUETOOTH_A2DP_SPEAKER, AUDIO_DEVICE_OUT_BLUETOOTH_A2DP_SPEAKER },
{ AudioSystem::DEVICE_OUT_AUX_DIGITAL, AUDIO_DEVICE_OUT_AUX_DIGITAL },
{ AudioSystem::DEVICE_OUT_ANLG_DOCK_HEADSET, AUDIO_DEVICE_OUT_ANLG_DOCK_HEADSET },
{ AudioSystem::DEVICE_OUT_DGTL_DOCK_HEADSET, AUDIO_DEVICE_OUT_DGTL_DOCK_HEADSET },
{ AudioSystem::DEVICE_OUT_DEFAULT, AUDIO_DEVICE_OUT_DEFAULT },//默认设备
......
}
大家可能会有疑问:
Ø 这么多的输出设备,那么当我们回放音频流(录音也是类似的情况)时,该选择哪一种呢?
Ø 而且当前系统中audio interface也很可能不止一个,应该如何选择?
显然这些决策工作将由AudioPolicyService来完成,会在下一小节做详细阐述。这里先给大家分析下,AudioFlinger是如何打开一个Output通道的(一个audiointerface可能包含若干个output)。
打开音频输出通道(output)在AudioFlinger中对应的接口是openOutput(),即:
[->\frameworks\av\services\audioflinger\AudioFlinger.cpp]
status_t AudioFlinger::openOutput(audio_module_handle_t module,
audio_io_handle_t *output,
audio_config_t *config,
audio_devices_t *devices,
const String8& address,
uint32_t *latencyMs,
audio_output_flags_t flags)
{
......
Mutex::Autolock _l(mLock);
sp<PlaybackThread> thread = openOutput_l(module, output, config, *devices, address, flags);
if (thread != 0) {
*latencyMs = thread->latency();
// notify client processes of the new output creation
thread->ioConfigChanged(AUDIO_OUTPUT_OPENED);
// the first primary output opened designates the primary hw device
if ((mPrimaryHardwareDev == NULL) && (flags & AUDIO_OUTPUT_FLAG_PRIMARY)) {
ALOGI("Using module %d has the primary audio interface", module);
mPrimaryHardwareDev = thread->getOutput()->audioHwDev;
AutoMutex lock(mHardwareLock);
mHardwareStatus = AUDIO_HW_SET_MODE;
mPrimaryHardwareDev->hwDevice()->set_mode(mPrimaryHardwareDev->hwDevice(), mMode);
mHardwareStatus = AUDIO_HW_IDLE;
}
return NO_ERROR;
}
return NO_INIT;
}
继续调用 openOutput_l()函数从处理。
[->\frameworks\av\services\audioflinger\AudioFlinger.cpp]
sp<AudioFlinger::PlaybackThread> AudioFlinger::openOutput_l(audio_module_handle_t module,
audio_io_handle_t *output,
audio_config_t *config,
audio_devices_t devices,
const String8& address,
audio_output_flags_t flags)
{
/*Step 1. 查找相应的audio interface */
AudioHwDevice *outHwDev = findSuitableHwDev_l(module, devices);
......
mHardwareStatus = AUDIO_HW_OUTPUT_OPEN;
......
AudioStreamOut *outputStream = NULL;
/*Step 2. 为设备打开一个输出流*/
status_t status = outHwDev->openOutputStream(
&outputStream,
*output,
devices,
flags,
config,
address.string());
mHardwareStatus = AUDIO_HW_IDLE;
/*Step 3.创建PlaybackThread*/
if (status == NO_ERROR) {
PlaybackThread *thread;
if (flags & AUDIO_OUTPUT_FLAG_COMPRESS_OFFLOAD) {
thread = new OffloadThread(this, outputStream, *output, devices, mSystemReady);
ALOGV("openOutput_l() created offload output: ID %d thread %p", *output, thread);
} else if ((flags & AUDIO_OUTPUT_FLAG_DIRECT)
|| !isValidPcmSinkFormat(config->format)
|| !isValidPcmSinkChannelMask(config->channel_mask)) {
thread = new DirectOutputThread(this, outputStream, *output, devices, mSystemReady);
ALOGV("openOutput_l() created direct output: ID %d thread %p", *output, thread);
} else {
thread = new MixerThread(this, outputStream, *output, devices, mSystemReady);
ALOGV("openOutput_l() created mixer output: ID %d thread %p", *output, thread);
}
mPlaybackThreads.add(*output, thread);
return thread;
}
return 0;
}
上面这段代码中,颜色加深的部分是我们接下来分析的重点,
主要还是围绕outHwDev这个变量所做的一系列操作,即:
- 查找合适的音频接口设备( findSuitableHwDev_l() )
- 创建音频输出流( 通过openOutputStream()创建AudioStreamOut )
- 创建播放线程( PlaybackThread )
outHwDev用于记录一个打开的音频接口设备,它的数据类型是audio_hw_device_t,
是由HAL规定的一个音频接口设备所应具有的属性集合,
如下所示:
[->\frameworks\av\services\audioflinger\AudioHwDevice.h]
class AudioHwDevice {
......
audio_module_handle_t handle() const { return mHandle; }
const char *moduleName() const { return mModuleName; }
audio_hw_device_t *hwDevice() const { return mHwDevice; }
uint32_t version() const { return mHwDevice->common.version; }
status_t openOutputStream(
AudioStreamOut **ppStreamOut,
audio_io_handle_t handle,
audio_devices_t devices,
audio_output_flags_t flags,
struct audio_config *config,
const char *address);
private:
const audio_module_handle_t mHandle;
const char * const mModuleName;
audio_hw_device_t * const mHwDevice;
const Flags mFlags;
};
}
其中common代表了HAL层所有设备的共有属性;
set_master_volume、set_mode、open_output_stream分别为我们设置audio interface的主音量、
设置音频模式类型(比如AUDIO_MODE_RINGTONE、AUDIO_MODE_IN_CALL等等、
打开输出数据流提供了接口。
查找合适的音频接口设备findSuitableHwDev_l()
Step1@
AudioFlinger::openOutput. 在openOutput中,设备outHwDev是通过查找当前系统来得到的
代码如下:
[->\frameworks\av\services\audioflinger\AudioFlinger.cpp]
AudioHwDevice* AudioFlinger::findSuitableHwDev_l( audio_module_handle_t module, audio_devices_t devices)
{
// if module is 0, the request comes from an old policy manager and we should load
// well known modules
if (module == 0) {
ALOGW("findSuitableHwDev_l() loading well know audio hw modules");
for (size_t i = 0; i < ARRAY_SIZE(audio_interfaces); i++) {
loadHwModule_l(audio_interfaces[i]);
}
// then try to find a module supporting the requested device.
for (size_t i = 0; i < mAudioHwDevs.size(); i++) {
AudioHwDevice *audioHwDevice = mAudioHwDevs.valueAt(i);
audio_hw_device_t *dev = audioHwDevice->hwDevice();
if ((dev->get_supported_devices != NULL) && (dev->get_supported_devices(dev) & devices) == devices)
return audioHwDevice;
}
} else {
// check a match for the requested module handle
AudioHwDevice *audioHwDevice = mAudioHwDevs.valueFor(module);
if (audioHwDevice != NULL) {
return audioHwDevice;
}
}
return NULL;
}
变量module值为0的情况,是为了兼容之前的Audio Policy而特别做的处理。
当module等于0时,首先加载所有已知的音频接口设备,然后再根据devices来确定其中符合要求的。
入参devices的值实际上来源于“ Android系统支持的音频设备列表(输出)”所示的设备。
可以看到,enum中每个设备类型都对应一个特定的比特位,因而上述代码段中可以通过“与运算”来找到匹配的设备。
当modules为非0值时,说明Audio Policy指定了具体的设备id号,这时就通过查找全局的mAudioHwDevs变量来确认是否存在符合要求的设备。
[->\frameworks\av\services\audioflinger\AudioFlinger.h]
DefaultKeyedVector<audio_module_handle_t, AudioHwDevice*> mAudioHwDevs;
变量mAudioHwDevs是一个Vector,以audio_module_handle_t为key,每一个handle值唯一确定了已经添加的音频设备。
那么在什么时候添加设备呢?
一种情况就是前面看到的modules为0时,会load所有潜在设备,
另一种情况就是AudioPolicyManagerBase在构造时会预加载所有audio_policy.conf中所描述的output。
不管是哪一种情况,最终都会调用loadHwModuleloadHwModule_l,这个函数我们开头就分析过了。
如果modules为非0,且从mAudioHwDevs中也找不到符合要求的设备,程序并不会就此终结——它会退而求其次,遍历数组中的所有元素寻找支持devices的任何一个audio interface。
创建音频输出流openOutputStream()
Step2@
AudioFlinger::openOutput,调用openOutputStream()函数打开一个AudioStreamOut 。
源码实现如下:
[->\frameworks\av\services\audioflinger\AudioHwDevice.cpp]
status_t AudioHwDevice::openOutputStream(
AudioStreamOut **ppStreamOut,
audio_io_handle_t handle,
audio_devices_t devices,
audio_output_flags_t flags,
struct audio_config *config,
const char *address)
{
struct audio_config originalConfig = *config;
AudioStreamOut *outputStream = new AudioStreamOut(this, flags);
status_t status = outputStream->open(handle, devices, config, address);
......
*ppStreamOut = outputStream;
return status;
}
生成AudioStreamOut对象并赋值给ppStreamOut ,进一步调用了AudioStreamOut->open()函数。
[->\frameworks\av\services\audioflinger\AudioStreamOut.cpp]
status_t AudioStreamOut::open(
audio_io_handle_t handle,
audio_devices_t devices,
struct audio_config *config,
const char *address)
{
audio_stream_out_t *outStream;
.......
int status = hwDev()->open_output_stream(
hwDev(),
handle,
devices,
customFlags,
config,
&outStream,
address);
......
return status;
}
即会通过 audio_hw_device_t->->open_output_stream() 创建音频输出流.
- (1) audio_hw_device_t->->open_output_stream()
我们先看一下HAL层代码
[->\hardware\qcom\audio\hal\audio_hw.c]
static int adev_open(const hw_module_t *module, const char *name,
hw_device_t **device)
{
......
adev = calloc(1, sizeof(struct audio_device));
pthread_mutex_init(&adev->lock, (const pthread_mutexattr_t *) NULL);
adev->device.common.tag = HARDWARE_DEVICE_TAG;
adev->device.common.version = AUDIO_DEVICE_API_VERSION_2_0;
adev->device.common.module = (struct hw_module_t *)module;
adev->device.common.close = adev_close;
adev->device.init_check = adev_init_check;
adev->device.set_voice_volume = adev_set_voice_volume;
adev->device.set_master_volume = adev_set_master_volume;
adev->device.get_master_volume = adev_get_master_volume;
adev->device.set_master_mute = adev_set_master_mute;
adev->device.get_master_mute = adev_get_master_mute;
adev->device.set_mode = adev_set_mode;
adev->device.set_mic_mute = adev_set_mic_mute;
adev->device.get_mic_mute = adev_get_mic_mute;
adev->device.set_parameters = adev_set_parameters;
adev->device.get_parameters = adev_get_parameters;
adev->device.get_input_buffer_size = adev_get_input_buffer_size;
adev->device.open_output_stream = adev_open_output_stream;
adev->device.close_output_stream = adev_close_output_stream;
adev->device.open_input_stream = adev_open_input_stream;
adev->device.close_input_stream = adev_close_input_stream;
......
}
可以看到当调用open_output_stream 就会调用adev_open_output_stream。
[->\hardware\qcom\audio\hal\audio_hw.c]
static int adev_open_output_stream(struct audio_hw_device *dev,
audio_io_handle_t handle, audio_devices_t devices, audio_output_flags_t flags,
struct audio_config *config, struct audio_stream_out **stream_out, const char *address __unused)
{
struct audio_device *adev = (struct audio_device *)dev;
struct stream_out *out;
*stream_out = NULL;
out = (struct stream_out *)calloc(1, sizeof(struct stream_out));
......
out->stream.common.get_sample_rate = out_get_sample_rate;
out->stream.common.set_sample_rate = out_set_sample_rate;
out->stream.common.get_buffer_size = out_get_buffer_size;
out->stream.common.get_channels = out_get_channels;
out->stream.common.get_format = out_get_format;
out->stream.common.set_format = out_set_format;
out->stream.common.standby = out_standby;
out->stream.common.dump = out_dump;
out->stream.common.set_parameters = out_set_parameters;
out->stream.common.get_parameters = out_get_parameters;
out->stream.common.add_audio_effect = out_add_audio_effect;
out->stream.common.remove_audio_effect = out_remove_audio_effect;
out->stream.get_latency = out_get_latency;
out->stream.set_volume = out_set_volume;
#ifdef NO_AUDIO_OUT
out->stream.write = out_write_for_no_output;
#else
out->stream.write = out_write;
#endif
out->stream.get_render_position = out_get_render_position;
out->stream.get_next_write_timestamp = out_get_next_write_timestamp;
out->stream.get_presentation_position = out_get_presentation_position;
out->af_period_multiplier = out->realtime ? af_period_multiplier : 1;
out->standby = 1;
......
*stream_out = &out->stream;
ALOGV("%s: exit", __func__);
return 0;
}
根据音频流的熟悉做一系列初始化操作。转了一大圈,继续看看
Step3@
AudioFlinger::openOutput. 既然通道已经打开,那么由谁来往通道里放东西呢?
这就是PlaybackThread。
这里分三种不同的情况:
- OffloadThread
- DirectOutput 如果不需要混音
- Mixer 需要混音
这三种情况分别对应DirectOutputThread、OffloadThread和MixerThread三种线程。
以后者为例来分析下PlaybackThread的工作模式,也会后面小节打下基础。
回放线程(PlaybackThread 及其派生的子类)和录制线程(RecordThread)进行的,
先简单看看回放线程和录制线程类关系:

-
ThreadBase:PlaybackThread 和 RecordThread 的基类
-
RecordThread:录制线程类,由 ThreadBase 派生
-
PlaybackThread:回放线程基类,同由 ThreadBase 派生
-
MixerThread:
混音回放线程类,由 PlaybackThread 派生,负责处理标识为 AUDIO_OUTPUT_FLAG_PRIMARY、AUDIO_OUTPUT_FLAG_FAST、AUDIO_OUTPUT_FLAG_DEEP_BUFFER 的音频流,MixerThread 可以把多个音轨的数据混音后再输出 -
DirectOutputThread
直输回放线程类,由 PlaybackThread 派生,负责处理标识为 AUDIO_OUTPUT_FLAG_DIRECT 的音频流,这种音频流数据不需要软件混音,直接输出到音频设备即可 -
DuplicatingThread
复制回放线程类,由 MixerThread 派生,负责复制音频流数据到其他输出设备,
使用场景如主声卡设备、蓝牙耳机设备、USB 声卡设备同时输出 -
OffloadThread:
硬解回放线程类,由 DirectOutputThread 派生,负责处理标识为 AUDIO_OUTPUT_FLAG_COMPRESS_OFFLOAD 的音频流,这种音频流未经软件解码的(一般是 MP3、AAC 等格式的数据),需要输出到硬件解码器,由硬件解码器解码成 PCM 数据
PlaybackThread 中有个极为重要的函数 threadLoop(),当 PlaybackThread 被强引用时,threadLoop() 会真正运行起来进入循环主体,处理音频流数据相关事务,threadLoop() 大致流程如下(以 MixerThread 为例):
[->\frameworks\av\services\audioflinger\Threads.cpp]
bool AudioFlinger::PlaybackThread::threadLoop()
{
// ......
while (!exitPending())
{
// ......
{ // scope for mLock
Mutex::Autolock _l(mLock);
processConfigEvents_l();
// ......
if ((!mActiveTracks.size() && systemTime() > mStandbyTimeNs) || isSuspended()) {
// put audio hardware into standby after short delay
if (shouldStandby_l()) {
threadLoop_standby();
mStandby = true;
}
// ......
}
// mMixerStatusIgnoringFastTracks is also updated internally
mMixerStatus = prepareTracks_l(&tracksToRemove);
// ......
} // mLock scope ends
// ......
if (mBytesRemaining == 0) {
mCurrentWriteLength = 0;
if (mMixerStatus == MIXER_TRACKS_READY) {
// threadLoop_mix() sets mCurrentWriteLength
threadLoop_mix();
}
// ......
}
// ......
if (!waitingAsyncCallback()) {
// mSleepTimeUs == 0 means we must write to audio hardware
if (mSleepTimeUs == 0) {
// ......
if (mBytesRemaining) {
// FIXME rewrite to reduce number of system calls
ret = threadLoop_write();
lastWriteFinished = systemTime();
delta = lastWriteFinished - mLastWriteTime;
if (ret < 0) {
mBytesRemaining = 0;
} else {
mBytesWritten += ret;
mBytesRemaining -= ret;
mFramesWritten += ret / mFrameSize;
}
}
// ......
}
// ......
}
// Finally let go of removed track(s), without the lock held
// since we can't guarantee the destructors won't acquire that
// same lock. This will also mutate and push a new fast mixer state.
threadLoop_removeTracks(tracksToRemove);
tracksToRemove.clear();
// ......
}
threadLoop_exit();
if (!mStandby) {
threadLoop_standby();
mStandby = true;
}
// ......
return false;
}
-
threadLoop()
循环的条件是 exitPending() 返回 false,
如果想要 PlaybackThread 结束循环,则可以调用 requestExit() 来请求退出; -
processConfigEvents_l()
处理配置事件;
当有配置改变的事件发生时,需要调用 sendConfigEvent_l() 来通知 PlaybackThread,这样 PlaybackThread 才能及时处理配置事件;
常见的配置事件是切换音频通路;
检查此时此刻是否符合 standby 条件,比如当前并没有 ACTIVE 状态的 Track(mActiveTracks.size() = 0),
那么调用threadLoop_standby() 关闭音频硬件设备以节省能耗; -
prepareTracks_l()
准备音频流和混音器,该函数非常复杂,这里不详细分析了,仅列一下流程要点:
遍历 mActiveTracks,逐个处理 mActiveTracks 上的 Track,检查该 Track 是否为 ACTIVE 状态;
如果 Track 设置是 ACTIVE 状态,则再检查该 Track 的数据是否准备就绪了;
根据音频流的音量值、格式、声道数、音轨的采样率、硬件设备的采样率,配置好混音器参数;
如果 Track 的状态是 PAUSED 或 STOPPED,则把该 Track 添加到 tracksToRemove 向量中; -
threadLoop_mix()
读取所有置了 ACTIVE 状态的音频流数据,混音器开始处理这些数据; -
threadLoop_write()
把混音器处理后的数据写到输出流设备; -
threadLoop_removeTracks()
把 tracksToRemove 上的所有 Track 从 mActiveTracks 中移除出来;这样下一次循环时就不会处理这些 Track 了。
这里说说 PlaybackThread 与输出流设备的关系:
PlaybackThread 实例与输出流设备是一一对应的,
比方说 OffloadThread 只会将音频数据输出到 compress_offload 设备中,
MixerThread(with FastMixer) 只会将音频数据输出到 low_latency 设备中。
从 Audio HAL 中,通常看到如下 4 种输出流设备,分别对应着不同的播放场景:
-
primary_out
主输出流设备,用于铃声类声音输出,
对应着标识为 AUDIO_OUTPUT_FLAG_PRIMARY 的音频流 和 一个 MixerThread 回放线程实例。 -
low_latency
低延迟输出流设备,
用于按键音、游戏背景音等对时延要求高的声音输出,
对应着标识为 AUDIO_OUTPUT_FLAG_FAST 的音频流 和 一个 MixerThread 回放线程实例。 -
deep_buffer
音乐音轨输出流设备,用于音乐等对时延要求不高的声音输出.
对应着标识为 AUDIO_OUTPUT_FLAG_DEEP_BUFFER 的音频流 和 一个 MixerThread 回放线程实例。 -
compress_offload
硬解输出流设备,用于需要硬件解码的数据输出,
对应着标识为 AUDIO_OUTPUT_FLAG_COMPRESS_OFFLOAD 的音频流和一个 OffloadThread 回放线程实例
其中 primary_out 设备是必须声明支持的,而且系统启动时就已经打开 primary_out 设备并创建好对应的 MixerThread 实例。
其他类型的输出流设备并非必须声明支持的,主要是看硬件上有无这个能力。
可能有人产生这样的疑问:既然 primary_out 设备一直保持打开,那么能耗岂不是很大?
这里阐释一个概念:
输出流设备属于逻辑设备,并不是硬件设备。所以即使输出流设备一直保持打开,只要硬件设备不工作,那么就不会影响能耗。
那么硬件设备什么时候才会打开呢?
答案是 PlaybackThread 将音频数据写入到输出流设备时。
下图简单描述 AudioTrack、PlaybackThread、输出流设备三者的对应关系:

可以这么说: 输出流设备决定了它对应的 PlaybackThread 是什么类型。
怎么理解呢?意思是说:
只有支持了该类型的输出流设备,那么该类型的 PlaybackThread 才有可能被创建。
举个例子:
只有硬件上具备硬件解码器,系统才建立 compress_offload 设备,然后播放 mp3 格式的音乐文件时,才会创建 OffloadThread 把数据输出到 compress_offload 设备上;
反之,如果硬件上并不具备硬件解码器,系统则不应该建立 compress_offload 设备,那么播放 mp3 格式的音乐文件时,通过 MixerThread 把数据输出到其他输出流设备上。
那么有无可能出现这种情况: 底层并不支持 compress_offload 设备,但偏偏有个标识为 AUDIO_OUTPUT_FLAG_COMPRESS_OFFLOAD 的音频流送到 AudioFlinger 了呢?
答案是:这是不可能的。
系统启动时,会检查并保存输入输出流设备的支持信息;播放器在播放 mp3 文件时,
首先看 compress_offload 设备是否支持了,
如果支持,那么不进行软件解码,直接把数据标识为 AUDIO_OUTPUT_FLAG_COMPRESS_OFFLOAD;
如果不支持,那么先进行软件解码,然后把解码好的数据标识为 AUDIO_OUTPUT_FLAG_DEEP_BUFFER,前提是 deep_buffer 设备是支持了的;
如果 deep_buffer 设备也不支持,那么把数据标识为 AUDIO_OUTPUT_FLAG_PRIMARY。
系统启动时,就已经打开 primary_out、low_latency、deep_buffer 这三种输出流设备,并创建对应的 MixerThread 了;
而此时 DirectOutputThread 与 OffloadThread 不会被创建,
直到标识为AUDIO_OUTPUT_FLAG_DIRECT/AUDIO_OUTPUT_FLAG_COMPRESS_OFFLOAD 的音频流需要输出时,
才开始创建 DirectOutputThread/OffloadThread 和打开 direct_out/compress_offload 设备。
这一点请参考如下代码,注释非常清晰:
[->\frameworks\av\services\audiopolicy\managerdefault\AudioPolicyManager.cpp]
AudioPolicyManager::AudioPolicyManager(AudioPolicyClientInterface *clientInterface)
// ......
{
// ......
// mAvailableOutputDevices and mAvailableInputDevices now contain all attached devices
// open all output streams needed to access attached devices
// ......
for (size_t i = 0; i < mHwModules.size(); i++) {
// ......
// open all output streams needed to access attached devices
// except for direct output streams that are only opened when they are actually
// required by an app.
// This also validates mAvailableOutputDevices list
for (size_t j = 0; j < mHwModules[i]->mOutputProfiles.size(); j++)
{
// ......
if ((outProfile->getFlags() & AUDIO_OUTPUT_FLAG_DIRECT) != 0) {
continue;
}
// ......
audio_io_handle_t output = AUDIO_IO_HANDLE_NONE;
status_t status = mpClientInterface->openOutput(outProfile->getModuleHandle(),
&output,
&config,
&outputDesc->mDevice,
address,
&outputDesc->mLatency,
outputDesc->mFlags);
// ......
}
// open input streams needed to access attached devices to validate
// mAvailableInputDevices list
for (size_t j = 0; j < mHwModules[i]->mInputProfiles.size(); j++)
{
// ......
status_t status = mpClientInterface->openInput(inProfile->getModuleHandle(),
&input,
&config,
&inputDesc->mDevice,
address,
AUDIO_SOURCE_MIC,
AUDIO_INPUT_FLAG_NONE);
// ......
}
}
// ......
updateDevicesAndOutputs();
}
其中 mpClientInterface->openOutput() 最终会调用到 AudioFlinger::openOutput():打开输出流设备,并创建 PlaybackThread 对象:
status_t AudioFlinger::openOutput(audio_module_handle_t module,
audio_io_handle_t *output,
audio_config_t *config,
audio_devices_t *devices,
const String8& address,
uint32_t *latencyMs,
audio_output_flags_t flags)
{
// ......
Mutex::Autolock _l(mLock);
sp<PlaybackThread> thread = openOutput_l(module, output, config, *devices, address, flags);
// ......
}
sp<AudioFlinger::PlaybackThread> AudioFlinger::openOutput_l(audio_module_handle_t module,
audio_io_handle_t *output,
audio_config_t *config,
audio_devices_t devices,
const String8& address,
audio_output_flags_t flags)
{
// ......
// 分配全局唯一的 audio_io_handle_t,可以理解它是回放线程的索引号
if (*output == AUDIO_IO_HANDLE_NONE) {
*output = nextUniqueId();
}
mHardwareStatus = AUDIO_HW_OUTPUT_OPEN;
//......
// 打开音频输出流设备,HAL 层根据 flags 选择打开相关类型的输出流设备
AudioStreamOut *outputStream = NULL;
status_t status = outHwDev->openOutputStream(
&outputStream,
*output,
devices,
flags,
config,
address.string());
mHardwareStatus = AUDIO_HW_IDLE;
if (status == NO_ERROR) {
PlaybackThread *thread;
if (flags & AUDIO_OUTPUT_FLAG_COMPRESS_OFFLOAD) {
// AUDIO_OUTPUT_FLAG_COMPRESS_OFFLOAD 音频流,创建 OffloadThread 实例
thread = new OffloadThread(this, outputStream, *output, devices, mSystemReady);
ALOGV("openOutput_l() created offload output: ID %d thread %p", *output, thread);
} else if ((flags & AUDIO_OUTPUT_FLAG_DIRECT)
|| !isValidPcmSinkFormat(config->format)
|| !isValidPcmSinkChannelMask(config->channel_mask)) {
// AUDIO_OUTPUT_FLAG_DIRECT 音频流,创建 DirectOutputThread 实例
thread = new DirectOutputThread(this, outputStream, *output, devices, mSystemReady);
ALOGV("openOutput_l() created direct output: ID %d thread %p", *output, thread);
} else {
// 其他标识的音频流,创建 MixerThread 实例
thread = new MixerThread(this, outputStream, *output, devices, mSystemReady);
ALOGV("openOutput_l() created mixer output: ID %d thread %p", *output, thread);
}
// 把 audio_io_handle_t 和 PlaybackThread 添加到键值对向量 mPlaybackThreads 中
// 键值对向量 mPlaybackThreads 中,由于 audio_io_handle_t 和 PlaybackThread 是一
// 一对应的关系,所以拿到一个 audio_io_handle_t,就能找到它对应的 PlaybackThread
// 所以可以理解 audio_io_handle_t 为 PlaybackThread 的索引号
mPlaybackThreads.add(*output, thread);
return thread;
}
return 0;
}
2.2.2.3 AudioFlinger 音频流管理
AudioFlinger 音频流管理由 AudioFlinger::PlaybackThread::Track 实现,
Track 与 AudioTrack 是一对一的关系,一个 AudioTrack 创建后,那么 AudioFlinger 会创建一个 Track 与之对应;
PlaybackThread 与 AudioTrack/Track 是一对多的关系,一个 PlaybackThread 可以挂着多个 Track。
具体来说:
AudioTrack 创建后,AudioPolicyManager 根据 AudioTrack 的输出标识和流类型,找到对应的输出流设备和 PlaybackThread
(如果没有找到的话,则系统会打开对应的输出流设备并新建一个 PlaybackThread),
然后创建一个 Track 并挂到这个 PlaybackThread 下面。
PlaybackThread 有两个私有成员向量与此强相关:
-
mTracks
该 PlaybackThread 创建的所有 Track 均添加保存到这个向量中。 -
mActiveTracks
只有需要播放(设置了 ACTIVE 状态)的 Track 会添加到这个向量中;
PlaybackThread 会从该向量上找到所有设置了 ACTIVE 状态的 Track,把这些 Track 数据混音后写到输出流设备。
音频流控制最常用的三个接口:
-
AudioFlinger::PlaybackThread::Track::start:开始播放:
把该 Track 置 ACTIVE 状态,然后添加到 mActiveTracks 向量中,
最后调用 AudioFlinger::PlaybackThread::broadcast_l() 告知 PlaybackThread 情况有变 -
AudioFlinger::PlaybackThread::Track::stop:停止播放:
把该 Track 置 STOPPED 状态,
最后调用 AudioFlinger::PlaybackThread::broadcast_l() 告知 PlaybackThread 情况有变 -
AudioFlinger::PlaybackThread::Track::pause:暂停播放:
把该 Track 置 PAUSING 状态,
最后调用 AudioFlinger::PlaybackThread::broadcast_l() 告知 PlaybackThread 情况有变 -
AudioFlinger::PlaybackThread::threadLoop()
得悉情况有变后,调用 prepareTracks_l() 重新准备音频流和混音器:
ACTIVE 状态的 Track 会添加到 mActiveTracks,此外的 Track 会从 mActiveTracks 上移除出来,
然后重新准备 AudioMixer。
可见这三个音频流控制接口是非常简单的,主要是设置一下 Track 的状态,然后发个事件通知 PlaybackThread 就行,
复杂的处理都在 AudioFlinger::PlaybackThread::threadLoop() 中了。
1129

被折叠的 条评论
为什么被折叠?



