Android Camera序列1(专题 )---Camera Android架构
一、Android Camera整体架构简述
自Android8.0之后大多机型采用Camera API2 HAL3架构。
1.1、Android Camera 基本分层

从上图得知,Android手机中Camera软件主要有大体上有4层:
1.应用层: 应用开发者调用AOSP提供的接口即可,AOSP的接口即Android提供的相机应用的通用接口,这些接口将通过Binder与Framework层的相机服务进行操作与数据传递;
2.Framework层: 位于 frameworks/av/services/camera/libcameraservice/CameraService.cpp ,相机Framework服务是承上启下的作用,上与应用交互,下与HAL曾交互。
3.Hal层: 硬件抽象层,Android 定义好了Framework服务与HAL层通信的协议及接口,HAL层如何实现有各个Vendor自己实现,如Qcom的老架构mm-Camera,新架构Camx架构,Mtk的P之后的Hal3架构.
4.Driver层: 驱动层,数据由硬件到驱动层处理,驱动层接收HAL层数据以及传递Sensor数据给到HAL层,这里当然是各个Sensor芯片不同驱动也不同.
说到这为什么要分这么多层,大体上还是为了分清界限,升级方便, AndroidO Treble架构分析.
Android要适应各个手机组装厂商的不同配置,不同sensor,不管怎么换芯片,从Framework及之上都不需要改变,App也不需要改变就可以在各种配置机器上顺利运行,HAL层对上的接口也由Android定义死,各个平台厂商只需要按照接口实现适合自己平台的HAL层即可.
1.2、Android Camera工作大体流程

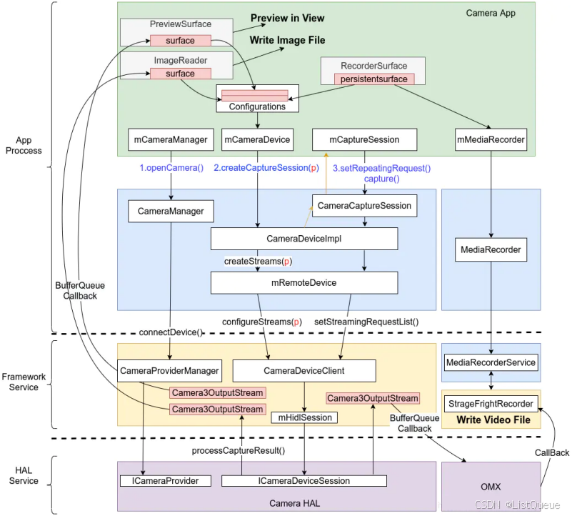
绿色框中是应用开发者需要做的操作,蓝色为AOSP提供的API,黄色为Native Framework Service,紫色为HAL层Service.
描述一下步骤:
1 App一般在MainActivity中使用SurfaceView或者SurfaceTexture+TextureView或者GLSurfaceView等控件作为显示预览界面的控件,共同点都是包含了一个单独的Surface作为取相机数据的容器.
2 在MainActivity onCreate的时候调用API 去通知Framework Native Service CameraServer去connect HAL继而打开Camera硬件sensor.
3 openCamera成功会有回调从CameraServer通知到App,在onOpenedCamera或类似回调中去调用类似startPreview的操作.此时会创建CameraCaptureSession,创建过程中会向CameraServer调用ConfigureStream的操作,ConfigureStream的参数中包含了第一步中空间中的Surface的引用,相当于App将Surface容器给到了CameraServer,CameraServer包装了下该Surface容器为stream,通过HIDL传递给HAL,继而HAL也做configureStream操作
4 ConfigureStream成功后CameraServer会给App回调通知ConfigStream成功,接下来App便会调用AOSP setRepeatingRequest接口给到CameraServer,CameraServer初始化时便起来了一个死循环线程等待来接收Request.
5 CameraServer将request交到Hal层去处理,得到HAL处理结果后取出该Request的处理Result中的Buffer填到App给到的容器中,SetRepeatingRequest为了预览,则交给Preview的Surface容器,如果是Capture Request则将收到的Buffer交给ImageReader的Surface容器.
6 Surface本质上是BufferQueue的使用者和封装者,当CameraServer中App设置来的Surface容器被填满了BufferQueue机制将会通知到应用,此时App中控件取出各自容器中的内容消费掉,Preview控件中的Surface中的内容将通过View提供到SurfaceFlinger中进行合成最终显示出来,即预览;而ImageReader中的Surface被填了,则App将会取出保存成图片文件消费掉。

二、Camera App层简述
应用层即应用开发者关注的地方,主要就是利用AOSP提供的应用可用的组件实现用户可见可用的相机应用。
应用层开发者需要做的就是按照AOSP的API规定提供的接口,打开相机,做基本的相机参数的设置,发送request指令,将收到的数据显示在应用界面或保存到存储中。
应用层开发者不需要关注有手机有几个摄像头他们是什么牌子的,他们是怎么组合的,特定模式下哪个摄像头是开或者是关的,他们利用AOSP提供的接口通过AIDL binder调用向Framework层的CameraServer进程下指令,从CameraServer进程中取的数据。
基本过程都如下:
- openCamera:Sensor上电
- configureStream: 该步就是将控件如GLSurfaceView,ImageReader等中的Surface容器给到CameraServer。
- request: 预览使用SetRepeatingRequest,拍一张可以使用Capture,本质都是setRequest给到CameraServer。
- CameraServer将Request的处理结果Buffer数据填到对应的Surface容器中,填完后由BufferQueue机制回调到引用层对应的Surface控件的CallBack处理函数,接下来要显示预览或保图片App中对应的Surface中都有数据了。
三、Camera Framework层简述
Camera Framework层即CameraServer服务实现.CameraServer是Native Service,代码在
frameworks/av/services/camera/libcameraservice/
CameraServer承上启下,上对应用提供Aosp的接口服务,下和Hal直接交互.一般而言,CamerServer出现问题的概率极低,大部分还是App层及HAL层出现的问题居多.
CameraServer架构主要架构也如第一张图所示,主要还是Android自己的事.
3.1、CameraServer初始化
frameworks/av/camera/cameraserver/cameraserver.rc
service cameraserver /system/bin/cameraserver
class main
user cameraserver
group audio camera input drmrpc
ioprio rt 4
writepid /dev/cpuset/camera-daemon/tasks /dev/stune/top-app/tasks
rlimit rtprio 10 10
CameraServer由init启动,简单过程如下:

详细过程如下:

3.2、App调用CameraServer的相关操作
简单过程如下:

详细过程如下“”
3.2.1、open Camera

3.2.2、configurestream

3.2.3、preview and capture request

3.2.4、flush and close

四、Camera Hal3 子系统
Android 的相机硬件抽象层 (HAL) 可将 android.hardware.camera2 中较高级别的相机框架 API 连接到底层的相机驱动程序和硬件。
Android 8.0 引入了 Treble,用于将 CameraHal API 切换到由 HAL 接口描述语言 (HIDL) 定义的稳定接口。
1.应用向相机子系统发出request,一个request对应一组结果.request中包含所有配置信息。其中包括分辨率和像素格式;手动传感器、镜头和闪光灯控件;3A 操作模式;RAW 到 YUV 处理控件;以及统计信息的生成等.一次可发起多个请求,而且提交请求时不会出现阻塞。请求始终按照接收的顺序进行处理。
2.图中看到request中携带了数据容器Surface,交到framework cameraserver中,打包成Camera3OutputStream实例,在一次CameraCaptureSession中包装成Hal request交给HAL层处理. Hal层获取到处理数据后返回給CameraServer,即CaptureResult通知到Framework,Framework cameraserver则得到HAL层传来的数据给他放进Stream中的容器Surface中.而这些Surface正是来自应用层封装了Surface的控件,这样App就得到了相机子系统传来的数据。
3.HAL3 基于captureRequest和CaptureResult来实现事件和数据的传递,一个Request会对应一个Result。
4.当然这些是Android原生的HAL3定义,接口放在那,各个芯片厂商实现当然不一样,其中接触的便是高通的mm-camera,camx,联发科的mtkcam hal3,后面继续整理实现过程。
2651

被折叠的 条评论
为什么被折叠?



