Android Camera序列5(专题 )---Camera2/HAL3 框架分析
一、Android O上的Treble机制:
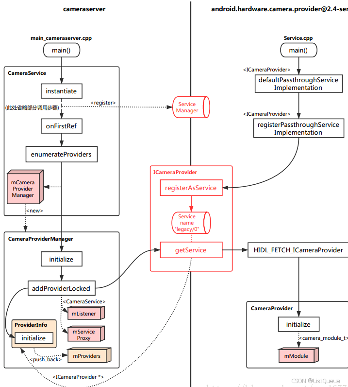
在 Android O 中,系统启动时,会启动一个 CameraProvider 服务,它是从 cameraserver 进程中分离出来,作为一个独立进程 android.hardware.camera.provider@2.4-service 用来控制 camera HAL,cameraserver通过 HIDL 机制于camera provider进行通信。HIDL源自于 Android O 版本加入的 Treble 机制,它的主要功能是将 service 与 HAL 隔离,以方便 HAL 部分进行独立升级,类似于 APP 与 Framework 之间的 Binder 通信机制,通过引入一个进程间通信机制而针对不同层级进行解耦(从 Local call 变成了 Remote call)。如下图:

cameraserver 与 provider 这两个进程启动、初始化的调用逻辑,如下图:

二、Camera HAL3的框架更新:
- Application framework:用于给APP提供访问hardware的Camera API2,通过binder来访问camera service。
- AIDL: 基于Binder实现的一个用于让App fw代码访问natice fw代码的接口。其实现存在于下述路径:frameworks/av/camera/aidl/android/hardware。其中:
(1) ICameraService 是相机服务的接口。用于请求连接、添加监听等。
(2) ICameraDeviceUser 是已打开的特定相机设备的接口。应用框架可通过它访问具体设备。
(3) ICameraServiceListener 和 ICameraDeviceCallbacks 分别是从 CameraService 和 CameraDevice 到应用框架的回调。
- Natice framework:frameworks/av/。提供了ICameraService、ICameraDeviceUser、ICameraDeviceCallbacks、ICameraServiceListener等aidl接口的实现。以及camera server的main函数。
- Binder IPC interface:提供进程间通信的接口,APP和CameraService的通信、CameraService和HAL的通信。其中,AIDL、HIDL都是基于Binder实现的。
- Camera Service:frameworks/av/services/camera/。同APP、HAL交互的服务,起到了承上启下的作用。
- HAL:Google的HAL定义了可以让Camera Service访问的标准接口。对于供应商而言,必须要实现这些接口。
2.1、Camera HAL3 构建连路的过程
如下图(红色虚线是上行路线,黑色虚线则是下行路线):

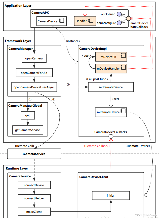
2.2、从 App 到 CameraService的调用流程
从 Application 连接到 CameraService,这涉及到 Android 架构中的三个层次:App 层,Framework 层,Runtime 层。其中,App 层直接调用 Framework 层所封装的方法,而 Framework 层需要通过 Binder 远程调用 Runtime 中 CameraService 的函数。
这一部分主要的函数调用逻辑如下图所示:

在 App 中,需要调用打开相机的API如下:
- CameraCharacteristics:描述摄像头的各种特性,我们可以通过CameraManager的getCameraCharacteristics(@NonNull String cameraId)方法来获取。
- CameraDevice:描述系统摄像头,类似于早期的Camera。
- CameraCaptureSession:Session类,当需要拍照、预览等功能时,需要先创建该类的实例,然后通过该实例里的方法进行控制(例如:拍照 capture())。
- CaptureRequest:描述了一次操作请求,拍照、预览等操作都需要先传入CaptureRequest参数,具体的参数控制也是通过CameraRequest的成员变量来设置。
- CaptureResult:描述拍照完成后的结果。
例如打开camera的java代码:
mCameraManager.openCamera(currentCameraId, stateCallback, backgroundHandler);
Camera2拍照流程如下所示:

(1)Framework CameraManager :/frameworks/base/core/java/android/hardware/camera2/CameraManager.java
最初的入口就是 CameraManager 的 openCamera 方法,但通过代码可以看到,它仅仅是调用了 openCameraForUid 方法。
@RequiresPermission(android.Manifest.permission.CAMERA)
public void openCamera(@NonNull String cameraId,
@NonNull final CameraDevice.StateCallback callback, @Nullable Handler handler)
throws CameraAccessException {
openCameraForUid(cameraId, callback, handler, USE_CALLING_UID);
}
下面的代码忽略掉了一些参数检查相关操作,最终主要调用了 openCameraDeviceUserAsync 方法。
public void openCameraForUid(@NonNull String cameraId,
@NonNull final CameraDevice.StateCallback callback, @Nullable Handler handler,
int clientUid)
throws CameraAccessException {
/* Do something in*/
......
/* Do something out*/
openCameraDeviceUserAsync(cameraId, callback, handler, clientUid);
}
参考如下注释分析:
private CameraDevice openCameraDeviceUserAsync(String cameraId,
CameraDevice.StateCallback callback, Handler handler, final int uid)
throws CameraAccessException {
CameraCharacteristics characteristics = getCameraCharacteristics(cameraId);
CameraDevice device = null;
synchronized (mLock) {
ICameraDeviceUser cameraUser = null;
android.hardware.camera2.impl.CameraDeviceImpl deviceImpl = //实例化一个 CameraDeviceImpl。构造时传入了 CameraDevice.StateCallback 以及 Handler。
new android.hardware.camera2.impl.CameraDeviceImpl(
cameraId,
callback,
handler,
characteristics,
mContext.getApplicationInfo().targetSdkVersion);
ICameraDeviceCallbacks callbacks = deviceImpl.getCallbacks(); //获取 CameraDeviceCallback 实例,这是提供给远端连接到 CameraDeviceImpl 的接口。
try {
if (supportsCamera2ApiLocked(cameraId)) { //HAL3 中走的是这一部分逻辑,主要是从 CameraManagerGlobal 中获取 CameraService 的本地接口,通过它远端调用(采用 Binder 机制) connectDevice 方法连接到相机设备。
//注意返回的 cameraUser 实际上指向的是远端 CameraDeviceClient 的本地接口。
// Use cameraservice's cameradeviceclient implementation for HAL3.2+ devices
ICameraService cameraService = CameraManagerGlobal.get().getCameraService();
if (cameraService == null) {
throw new ServiceSpecificException(
ICameraService.ERROR_DISCONNECTED,
"Camera service is currently unavailable");
}
cameraUser = cameraService.connectDevice(callbacks, cameraId,
mContext.getOpPackageName(), uid);
} else {
// Use legacy camera implementation for HAL1 devices
int id;
try {
id = Integer.parseInt(cameraId);
} catch (NumberFormatException e) {
throw new IllegalArgumentException("Expected cameraId to be numeric, but it was: "
+ cameraId);
}
Log.i(TAG, "Using legacy camera HAL.");
cameraUser = CameraDeviceUserShim.connectBinderShim(callbacks, id);
}
} catch (ServiceSpecificException e) {
/* Do something in */
......
/* Do something out */
}
// TODO: factor out callback to be non-nested, then move setter to constructor
// For now, calling setRemoteDevice will fire initial
// onOpened/onUnconfigured callbacks.
// This function call may post onDisconnected and throw CAMERA_DISCONNECTED if
// cameraUser dies during setup.
deviceImpl.setRemoteDevice(cameraUser); //将 CameraDeviceClient 设置到 CameraDeviceImpl 中进行管理。
device = deviceImpl;
}
return device;
}
(2)CameraDeviceImpl : /frameworks/base/core/java/android/hardware/camera2/Impl/CameraDeviceImpl.java
在继续向下分析打开相机流程之前,先简单看看调用到的 CameraDeviceImpl 中的setRemoteDevice 方法,主要是将获取到的远端设备保存起来:
/**
* Set remote device, which triggers initial onOpened/onUnconfigured callbacks
*
* <p>This function may post onDisconnected and throw CAMERA_DISCONNECTED if remoteDevice dies
* during setup.</p>
*
*/
public void setRemoteDevice(ICameraDeviceUser remoteDevice) throws CameraAccessException {
synchronized(mInterfaceLock) {
// TODO: Move from decorator to direct binder-mediated exceptions
// If setRemoteFailure already called, do nothing
if (mInError) return;
mRemoteDevice = new ICameraDeviceUserWrapper(remoteDevice); //通过 ICameraDeviceUserWrapper 给远端设备实例加上一层封装。
IBinder remoteDeviceBinder = remoteDevice.asBinder(); //使用 Binder 机制的一些基本设置。
// For legacy camera device, remoteDevice is in the same process, and
// asBinder returns NULL.
if (remoteDeviceBinder != null) {
try {
remoteDeviceBinder.linkToDeath(this, /*flag*/ 0); //如果这个binder消失,为标志信息注册一个接收器。
} catch (RemoteException e) {
CameraDeviceImpl.this.mDeviceHandler.post(mCallOnDisconnected);
throw new CameraAccessException(CameraAccessException.CAMERA_DISCONNECTED,
"The camera device has encountered a serious error");
}
}
mDeviceHandler.post(mCallOnOpened); //需此处触发 onOpened 与 onUnconfigured 这两个回调,每个回调都是通过 mDeviceHandler 启用一个新线程来调用的。
mDeviceHandler.post(mCallOnUnconfigured);
}
}
(3)Runtime:通过 Binder 机制,我们远端调用了 connectDevice 方法(在 C++ 中称为函数,但说成方法可能更顺口一些),这个方法实现在 CameraService 类中。
(4)CameraService:/frameworks/av/services/camera/libcameraservice/CameraService.cpp
Status CameraService::connectDevice(
const sp<hardware::camera2::ICameraDeviceCallbacks>& cameraCb,
const String16& cameraId,
const String16& clientPackageName,
int clientUid,
/*out*/
sp<hardware::camera2::ICameraDeviceUser>* device) {
ATRACE_CALL();
Status ret = Status::ok();
String8 id = String8(cameraId);
sp<CameraDeviceClient> client = nullptr;
//此处调用的 connectHelper 方法才真正实现了连接逻辑(HAL1 时最终也调用到这个方法)。需要注意的是,设定的模板类型是 ICameraDeviceCallbacks 以及 CameraDeviceClient。
ret = connectHelper<hardware::camera2::ICameraDeviceCallbacks,CameraDeviceClient>(cameraCb, id,
CAMERA_HAL_API_VERSION_UNSPECIFIED, clientPackageName,
clientUid, USE_CALLING_PID, API_2,
/*legacyMode*/ false, /*shimUpdateOnly*/ false,
/*out*/client);
if(!ret.isOk()) {
logRejected(id, getCallingPid(), String8(clientPackageName),
ret.toString8());
return ret;
}
*device = client; //client 指向的类型是 CameraDeviceClient,其实例则是最终的返回结果。
return ret;
}
connectHelper 内容较多,忽略掉我们还无需关注的地方分析:
template<class CALLBACK, class CLIENT>
Status CameraService::connectHelper(const sp<CALLBACK>& cameraCb, const String8& cameraId,
int halVersion, const String16& clientPackageName, int clientUid, int clientPid,
apiLevel effectiveApiLevel, bool legacyMode, bool shimUpdateOnly,
/*out*/sp<CLIENT>& device) {
binder::Status ret = binder::Status::ok();
String8 clientName8(clientPackageName);
/* Do something in */
......
/* Do something out */
sp<BasicClient> tmp = nullptr;
//调用 makeClient 生成 CameraDeviceClient 实例。
if(!(ret = makeClient(this, cameraCb, clientPackageName, cameraId, facing, clientPid,
clientUid, getpid(), legacyMode, halVersion, deviceVersion, effectiveApiLevel,
/*out*/&tmp)).isOk()) {
return ret;
}
//初始化 CLIENT 实例。注意此处的模板类型 CLIENT 即是 CameraDeviceClient,传入的参数 mCameraProviderManager 则是与 HAL service 有关。
client = static_cast<CLIENT*>(tmp.get());
LOG_ALWAYS_FATAL_IF(client.get() == nullptr, "%s: CameraService in invalid state",
__FUNCTION__);
err = client->initialize(mCameraProviderManager);
/* Do something in */
......
/* Do something out */
// Important: release the mutex here so the client can call back into the service from its
// destructor (can be at the end of the call)
device = client;
return ret;
}
makeClient 主要是根据 API 版本以及 HAL 版本来选择生成具体的 Client 实例,Client 就沿着前面分析下来的路径返回到 CameraDeviceImpl 实例中,被保存到 mRemoteDevice。
Status CameraService::makeClient(const sp<CameraService>& cameraService,
const sp<IInterface>& cameraCb, const String16& packageName, const String8& cameraId,
int facing, int clientPid, uid_t clientUid, int servicePid, bool legacyMode,
int halVersion, int deviceVersion, apiLevel effectiveApiLevel,
/*out*/sp<BasicClient>* client) {
if (halVersion < 0 || halVersion == deviceVersion) {
// Default path: HAL version is unspecified by caller, create CameraClient
// based on device version reported by the HAL.
switch(deviceVersion) {
case CAMERA_DEVICE_API_VERSION_1_0:
/* Do something in */
......
/* Do something out */
case CAMERA_DEVICE_API_VERSION_3_0:
case CAMERA_DEVICE_API_VERSION_3_1:
case CAMERA_DEVICE_API_VERSION_3_2:
case CAMERA_DEVICE_API_VERSION_3_3:
case CAMERA_DEVICE_API_VERSION_3_4:
if (effectiveApiLevel == API_1) { // Camera1 API route
sp<ICameraClient> tmp = static_cast<ICameraClient*>(cameraCb.get());
*client = new Camera2Client(cameraService, tmp, packageName, cameraIdToInt(cameraId),
facing, clientPid, clientUid, servicePid, legacyMode);
} else { // Camera2 API route : 实例化了 CameraDeviceClient 类作为 Client(注意此处构造传入了 ICameraDeviceCallbacks,这是连接到 CameraDeviceImpl 的远端回调)
sp<hardware::camera2::ICameraDeviceCallbacks> tmp =
static_cast<hardware::camera2::ICameraDeviceCallbacks*>(cameraCb.get());
*client = new CameraDeviceClient(cameraService, tmp, packageName, cameraId,
facing, clientPid, clientUid, servicePid);
}
break;
default:
// Should not be reachable
ALOGE("Unknown camera device HAL version: %d", deviceVersion);
return STATUS_ERROR_FMT(ERROR_INVALID_OPERATION,
"Camera device \"%s\" has unknown HAL version %d",
cameraId.string(), deviceVersion);
}
} else {
/* Do something in */
......
/* Do something out */
}
return Status::ok();
}
至此,打开相机流程中,从 App 到 CameraService 的调用逻辑基本上就算走完了。
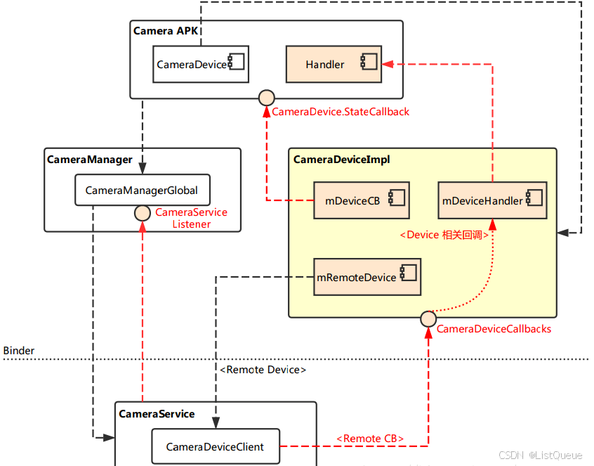
简图总结:

Ps:
- CameraManagerGlobal 是真正的实现层,它与 JAVA 层的 CameraService 创建连接,从而创建相机的连路。
- CameraDeviceImpl 相当于运行上下文,它取代了 Android N 之前的 JNI 层。
2.3、从 CameraService 到 HAL Service
由于 Android O 中加入了 Treble 机制,CameraServer 一端主体为 CameraService,它将会寻找现存的 Provider service,将其加入到内部的 CameraProviderManager 中进行管理,相关操作都是通过远端调用进行的。
而 Provider service 一端的主体为 CameraProvider,它在初始化时就已经连接到 libhardware 的 Camera HAL 实现层,并以 CameraModule 来进行管理。
进程的启动后,连路的 “载体” 就搭建完成了(需要注意,此时 QCamera3HWI 还未创建),可用下图简单表示:

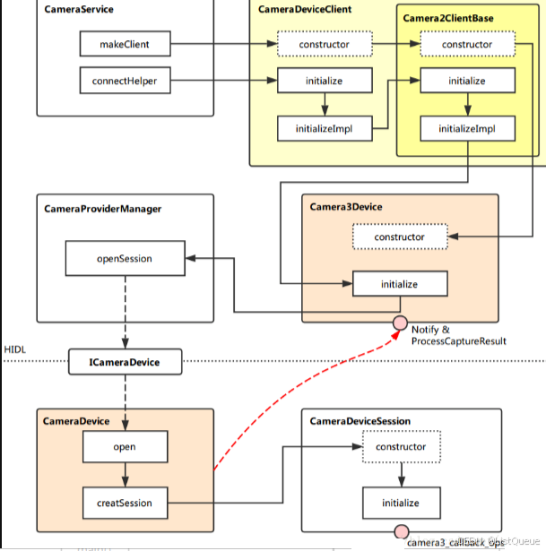
而在打开相机时,该层的完整连路会被创建出来,主要调用逻辑如下图:

上回讲到,在 CameraService::makeClient 中,实例化了一个 CameraDeviceClient。现在我们就从它的构造函数开始,继续探索打开相机的流程。
这一部分主要活动在 Runtime 层,这里分成 CameraService 与 HAL Service 两侧来分析。
(1)CameraDeviceClient :frameworks\av\services\camera\libcameraservice\api2\CameraDeviceClient.cpp
CameraDeviceClient::CameraDeviceClient(const sp<CameraService>& cameraService,
const sp<hardware::camera2::ICameraDeviceCallbacks>& remoteCallback,
const String16& clientPackageName,
const String8& cameraId,
int cameraFacing,
int clientPid,
uid_t clientUid,
int servicePid) :
Camera2ClientBase(cameraService, remoteCallback, clientPackageName,
cameraId, cameraFacing, clientPid, clientUid, servicePid), //继承它的父类 Camera2ClientBase
mInputStream(),
mStreamingRequestId(REQUEST_ID_NONE),
mRequestIdCounter(0),
mPrivilegedClient(false) {
char value[PROPERTY_VALUE_MAX];
property_get("persist.camera.privapp.list", value, "");
String16 packagelist(value);
if (packagelist.contains(clientPackageName.string())) {
mPrivilegedClient = true;
}
ATRACE_CALL();
ALOGI("CameraDeviceClient %s: Opened", cameraId.string());
}
CameraService 在创建 CameraDeviceClient 之后,会调用它的初始化函数:
//对外提供调用的初始化函数接口 initialize。
status_t CameraDeviceClient::initialize(sp<CameraProviderManager> manager) {
return initializeImpl(manager);
}
//初始化的具体实现函数,模板 TProviderPtr 在此处即是 CameraProviderManager 类。
template<typename TProviderPtr>
//首先将父类初始化,注意此处传入了 CameraProviderManager。
status_t CameraDeviceClient::initializeImpl(TProviderPtr providerPtr) {
ATRACE_CALL();
status_t res;
res = Camera2ClientBase::initialize(providerPtr);
if (res != OK) {
return res;
}
//这里是关于 FrameProcessor 的创建与初始化配置等等
String8 threadName;
mFrameProcessor = new FrameProcessorBase(mDevice);
threadName = String8::format("CDU-%s-FrameProc", mCameraIdStr.string());
mFrameProcessor->run(threadName.string());
mFrameProcessor->registerListener(FRAME_PROCESSOR_LISTENER_MIN_ID,
FRAME_PROCESSOR_LISTENER_MAX_ID,
/*listener*/this,
/*sendPartials*/true);
return OK;
}
(2)Camera2ClientBase:frameworks\av\services\camera\libcameraservice\common\Camera2ClientBase.cpp
template <typename TClientBase> //模板 TClientBase,在 CameraDeviceClient 继承 Camera2ClientBase 时被指定为 CameraDeviceClientBase。
Camera2ClientBase<TClientBase>::Camera2ClientBase( //构造的相关参数,以及初始化列表,这里面需要注意 TCamCallbacks 在 CameraDeviceClientBase 中被指定为了 ICameraDeviceCallbacks。
const sp<CameraService>& cameraService,
const sp<TCamCallbacks>& remoteCallback,
const String16& clientPackageName,
const String8& cameraId,
int cameraFacing,
int clientPid,
uid_t clientUid,
int servicePid):
TClientBase(cameraService, remoteCallback, clientPackageName,
cameraId, cameraFacing, clientPid, clientUid, servicePid),
mSharedCameraCallbacks(remoteCallback),
mDeviceVersion(cameraService->getDeviceVersion(TClientBase::mCameraIdStr)),
mDeviceActive(false)
{
ALOGI("Camera %s: Opened. Client: %s (PID %d, UID %d)", cameraId.string(),
String8(clientPackageName).string(), clientPid, clientUid);
mInitialClientPid = clientPid;
mDevice = new Camera3Device(cameraId); //创建了一个 Camera3Device。
LOG_ALWAYS_FATAL_IF(mDevice == 0, "Device should never be NULL here.");
}
回去再看看初始化函数:
template <typename TClientBase> //初始化函数接口,真正的实现部分在 initializeImpl 中。
status_t Camera2ClientBase<TClientBase>::initialize(sp<CameraProviderManager> manager) {
return initializeImpl(manager);
}
//TClientBase 对应 CameraDeviceClientBase,而 TProviderPtr 对应的是 CameraProviderManager。
template <typename TClientBase>
template <typename TProviderPtr>
status_t Camera2ClientBase<TClientBase>::initializeImpl(TProviderPtr providerPtr) {
ATRACE_CALL();
ALOGV("%s: Initializing client for camera %s", __FUNCTION__,
TClientBase::mCameraIdStr.string());
status_t res;
// Verify ops permissions
res = TClientBase::startCameraOps(); //调用 CameraDeviceClientBase 的 startCameraOps 方法,检查 ops 的权限。
if (res != OK) {
return res;
}
if (mDevice == NULL) {
ALOGE("%s: Camera %s: No device connected",
__FUNCTION__, TClientBase::mCameraIdStr.string());
return NO_INIT;
}
res = mDevice->initialize(providerPtr); //初始化 Camera3Device 的实例,注意此处传入了 CameraProviderManager。
if (res != OK) {
ALOGE("%s: Camera %s: unable to initialize device: %s (%d)",
__FUNCTION__, TClientBase::mCameraIdStr.string(), strerror(-res), res);
return res;
}
//在 Camera3Device 实例中设置 Notify 回调。
wp<CameraDeviceBase::NotificationListener> weakThis(this);
res = mDevice->setNotifyCallback(weakThis);
return OK;
}
(3)Camera3Device:frameworks\av\services\camera\libcameraservice\device3\Camera3Device.cpp
Camera3Device::Camera3Device(const String8 &id):
mId(id),
mOperatingMode(NO_MODE),
mIsConstrainedHighSpeedConfiguration(false),
mStatus(STATUS_UNINITIALIZED),
mStatusWaiters(0),
mUsePartialResult(false),
mNumPartialResults(1),
mTimestampOffset(0),
mNextResultFrameNumber(0),
mNextReprocessResultFrameNumber(0),
mNextShutterFrameNumber(0),
mNextReprocessShutterFrameNumber(0),
mListener(NULL),
mVendorTagId(CAMERA_METADATA_INVALID_VENDOR_ID)
{
ATRACE_CALL();
//在这个观察构造函数中设定了两个回调接口:
camera3_callback_ops::notify = &sNotify;
camera3_callback_ops::process_capture_result = &sProcessCaptureResult;
ALOGV("%s: Created device for camera %s", __FUNCTION__, mId.string());
}
其初始化函数篇幅较长,这里省略掉了关于 RequestMetadataQueue 的相关操作。
status_t Camera3Device::initialize(sp<CameraProviderManager> manager) {
ATRACE_CALL();
Mutex::Autolock il(mInterfaceLock);
Mutex::Autolock l(mLock);
ALOGV("%s: Initializing HIDL device for camera %s", __FUNCTION__, mId.string());
if (mStatus != STATUS_UNINITIALIZED) {
CLOGE("Already initialized!");
return INVALID_OPERATION;
}
if (manager == nullptr) return INVALID_OPERATION;
sp<ICameraDeviceSession> session;
ATRACE_BEGIN("CameraHal::openSession");
status_t res = manager->openSession(mId.string(), this, //调用CameraProviderManager的openSession方法,开启了远端的Session
/*out*/ &session);
ATRACE_END();
if (res != OK) {
SET_ERR_L("Could not open camera session: %s (%d)", strerror(-res), res);
return res;
}
/* Do something in */
......
/* Do something out */
return initializeCommonLocked();
}
(4)CameraProviderManager:frameworks\av\services\camera\libcameraservice\common\CameraProviderManager.cpp
status_t CameraProviderManager::openSession(const std::string &id,
const sp<hardware::camera::device::V3_2::ICameraDeviceCallback>& callback,
/*out*/
sp<hardware::camera::device::V3_2::ICameraDeviceSession> *session) {
std::lock_guard<std::mutex> lock(mInterfaceMutex);
auto deviceInfo = findDeviceInfoLocked(id, //首先调用 findDeviceInfoLocked,获取 HAL3 相关的 DeviceInfo3
/*minVersion*/ {3,0}, /*maxVersion*/ {4,0});
if (deviceInfo == nullptr) return NAME_NOT_FOUND;
auto *deviceInfo3 = static_cast<ProviderInfo::DeviceInfo3*>(deviceInfo);
Status status;
hardware::Return<void> ret;
//通过远端调用 CameraDevice 的 open 方法,创建 CameraDeviceSession 实例并将其本地调用接口通过入参 session 返回。
ret = deviceInfo3->mInterface->open(callback, [&status, &session]
(Status s, const sp<device::V3_2::ICameraDeviceSession>& cameraSession) {
status = s;
if (status == Status::OK) {
*session = cameraSession;
}
});
if (!ret.isOk()) {
ALOGE("%s: Transaction error opening a session for camera device %s: %s",
__FUNCTION__, id.c_str(), ret.description().c_str());
return DEAD_OBJECT;
}
return mapToStatusT(status);
}
(5)CameraDevice:hardware\interfaces\camera\device\3.2\default\CameraDevice.cpp
CameraDevice 的实例实际上在初始化 HAL Service 之后就存在了。 前面说到,通过 CameraProviderManager 中的 deviceInfo 接口,调用远端 CameraDevice 实例的 open 方法,下面就来看看它的代码实现:
Return<void> CameraDevice::open(const sp<ICameraDeviceCallback>& callback, open_cb _hidl_cb) {
Status status = initStatus();
sp<CameraDeviceSession> session = nullptr;
if (callback == nullptr) {
ALOGE("%s: cannot open camera %s. callback is null!",
__FUNCTION__, mCameraId.c_str());
_hidl_cb(Status::ILLEGAL_ARGUMENT, nullptr);
return Void();
}
if (status != Status::OK) {
/* Do something in */
......
/* Do something out */
} else {
mLock.lock();
/* Do something in */
......
/* Do something out */
/** Open HAL device */
status_t res;
camera3_device_t *device;
ATRACE_BEGIN("camera3->open");
res = mModule->open(mCameraId.c_str(), //注意 mModule 是在 HAL Service 初始化时就已经配置好的,它对从libhardware库中加载的 Camera HAL 接口进行了一层封装,从这里往下就会一路走到 QCamera3HWI 的构造流程去。
reinterpret_cast<hw_device_t**>(&device));
ATRACE_END();
/* Do something in */
......
/* Do something out */
//创建 session 并让内部成员 mSession 持有,具体实现的函数为 creatSession。
session = createSession(
device, info.static_camera_characteristics, callback);
/* Do something in */
......
/* Do something out */
mSession = session;
IF_ALOGV() {
session->getInterface()->interfaceChain([](
::android::hardware::hidl_vec<::android::hardware::hidl_string> interfaceChain) {
ALOGV("Session interface chain:");
for (auto iface : interfaceChain) {
ALOGV(" %s", iface.c_str());
}
});
}
mLock.unlock();
}
_hidl_cb(status, session->getInterface());
return Void();
}
而 creatSession 中直接创建了一个 CameraDeviceSession。当然在其构造函数中会调用内部的初始化函数,然后会进入 HAL 接口层 QCamera3HWI 的初始化流程,至此,从 CameraService 到 HAL Service 这一部分的打开相机流程就基本走通了。
简图总结:

2.4、从 HAL Service 到 Camera HAL
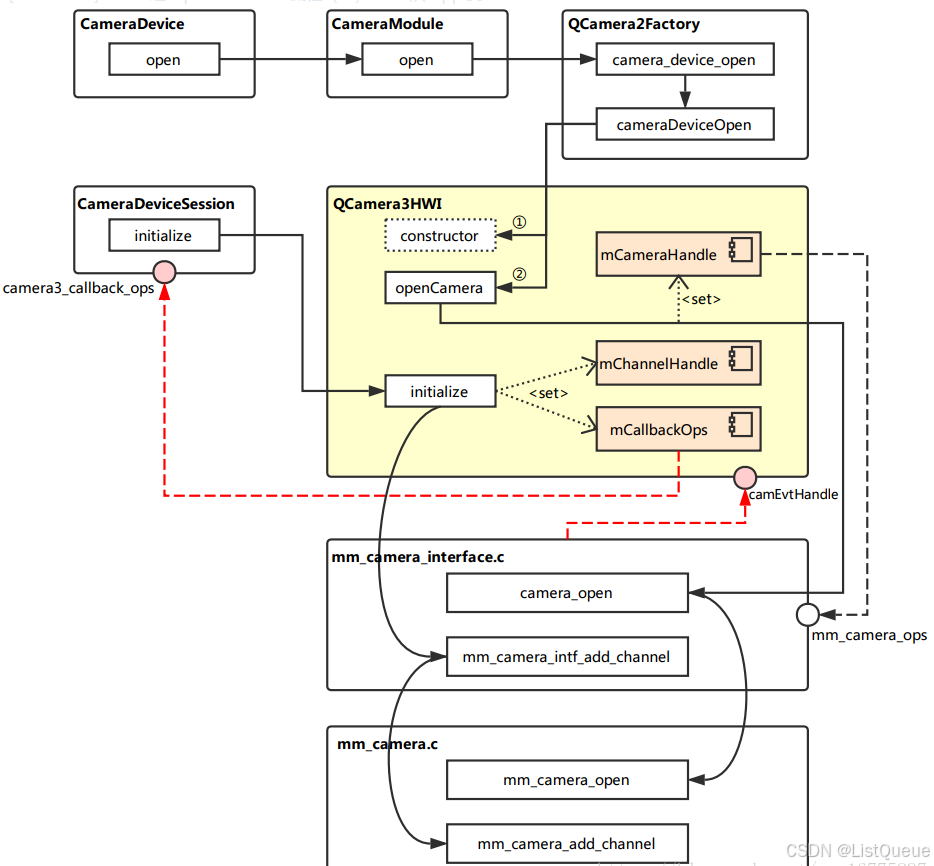
在 HAL3 中,Camera HAL 的接口转化层(以及流解析层)由 QCamera3HardwareInterface 担当,而接口层与实现层与 HAL1 中基本没什么差别,都是在 mm_camera_interface.c 与 mm_camera.c 中。
那么接口转化层的实例是何时创建的,又是怎么初始化的,创建它的时候,与接口层、实现层又有什么交互?通过下图展示的主要调用流程:

(1)CameraModule(HAL Servic) : hardware\interfaces\camera\common\1.0\default\CameraModule.cpp
上回说到,CameraDevice::open 的实现中,调用了 mModule->open,即 CameraModule::open,通过代码来看,它做的事并不多,主要是调用 mModule->common.methods->open,来进入下一层级的流程。
而这里则需要注意了,open 是一个函数指针,它指向的是 QCamera2Factory 的 camera_device_open 方法,至于为什么和 QCamera2Factory 有关,这就要回头看 HAL Service 的启动初始化流程了。
int CameraModule::open(const char* id, struct hw_device_t** device) {
int res;
ATRACE_BEGIN("camera_module->open");
res = filterOpenErrorCode(mModule->common.methods->open(&mModule->common, id, device));
ATRACE_END();
return res;
}
(2)QCamera2Factory(Camera HAL):hardware\qcom\camera\qcamera2\QCamera2Factory.cpp
/*===========================================================================
* FUNCTION : camera_device_open
*
* DESCRIPTION: static function to open a camera device by its ID
*
* PARAMETERS :
* @camera_id : camera ID
* @hw_device : ptr to struct storing camera hardware device info
*
* RETURN : int32_t type of status
* NO_ERROR -- success
* none-zero failure code
*==========================================================================*/
int QCamera2Factory::camera_device_open(
const struct hw_module_t *module, const char *id,
struct hw_device_t **hw_device)
{
/* Do something in */
......
/* Do something out */
#ifdef QCAMERA_HAL1_SUPPORT //注意到这里通过宏定义添加了对 HAL1 的兼容操作。实际上是要调用 cameraDeviceOpen 来进行下一步操作。
if(gQCameraMuxer)
rc = gQCameraMuxer->camera_device_open(module, id, hw_device);
else
#endif
rc = gQCamera2Factory->cameraDeviceOpen(atoi(id), hw_device);
return rc;
}
struct hw_module_methods_t QCamera2Factory::mModuleMethods = {
.open = QCamera2Factory::camera_device_open, //这里就将前面所说的 open 函数指针指定为了 camera_device_open 这个方法。
};
cameraDeviceOpen 的工作:
/*===========================================================================
* FUNCTION : cameraDeviceOpen
*
* DESCRIPTION: open a camera device with its ID
*
* PARAMETERS :
* @camera_id : camera ID
* @hw_device : ptr to struct storing camera hardware device info
*
* RETURN : int32_t type of status
* NO_ERROR -- success
* none-zero failure code
*==========================================================================*/
int QCamera2Factory::cameraDeviceOpen(int camera_id,
struct hw_device_t **hw_device)
{
/* Do something in */
......
/* Do something out */
if ( mHalDescriptors[camera_id].device_version == CAMERA_DEVICE_API_VERSION_3_0 ) {
QCamera3HardwareInterface *hw = new QCamera3HardwareInterface(mHalDescriptors[camera_id].cameraId, //首先创建了 QCamera3HardwareInterface 的实例。
mCallbacks);
if (!hw) {
LOGE("Allocation of hardware interface failed");
return NO_MEMORY;
}
rc = hw->openCamera(hw_device); //调用实例的 openCamera 方法。
if (rc != 0) {
delete hw;
}
}
/* Do something in */
......
/* Do something out */
return rc;
}
(3)QCamera3HardwareInterface : hardware\qcom\camera\qcamera2\hal3\QCamera3HWI.cpp
首先需要注意的是内部成员 mCameraOps 的定义。 在构造实例时,有 mCameraDevice.ops = &mCameraOps;(关键点)
camera3_device_ops_t QCamera3HardwareInterface::mCameraOps = {
.initialize = QCamera3HardwareInterface::initialize,
.configure_streams = QCamera3HardwareInterface::configure_streams,
.register_stream_buffers = NULL,
.construct_default_request_settings = QCamera3HardwareInterface::construct_default_request_settings,
.process_capture_request = QCamera3HardwareInterface::process_capture_request,
.get_metadata_vendor_tag_ops = NULL,
.dump = QCamera3HardwareInterface::dump,
.flush = QCamera3HardwareInterface::flush,
.reserved = {0},
};
再来继续看看 openCamera 实现:
int QCamera3HardwareInterface::openCamera(struct hw_device_t **hw_device)
{
/* Do something in */
......
/* Do something out */
rc = openCamera(); //调用另一个 openCamera 方法,这是具体实现的部分。
if (rc == 0) {
*hw_device = &mCameraDevice.common; //打开相机成功后,将设备结构中的 common 部分通过双重指针 hw_device 返回。
} else
*hw_device = NULL;
/* Do something in */
......
/* Do something out */
return rc;
}
int QCamera3HardwareInterface::openCamera()
{
/* Do something in */
......
/* Do something out */
rc = camera_open((uint8_t)mCameraId, &mCameraHandle); //这里就开始进入接口层了,调用的是接口层中的 camera_open 接口。注意此处获取到了 mCameraHandle.
/* Do something in */
......
/* Do something out */
rc = mCameraHandle->ops->register_event_notify(mCameraHandle->camera_handle, //注意这里传入了一个 camEvtHandle
camEvtHandle, (void *)this);
/* Do something in */
......
/* Do something out */
rc = mCameraHandle->ops->get_session_id(mCameraHandle->camera_handle,
&sessionId[mCameraId]);
/* Do something in */
......
/* Do something out */
return NO_ERROR;
}
上面是接口转化层中,关于 openCamera 的部分,下面继续看看它的初始化函数。 在前面已经分析过,创建 CameraDeviceSession 实例时,会调用它内部的初始化方法,而这其中包含了调用 QCamera3HWI 的初始化方法 initialize
int QCamera3HardwareInterface::initialize(const struct camera3_device *device,
const camera3_callback_ops_t *callback_ops)
{
LOGD("E");
QCamera3HardwareInterface *hw =
reinterpret_cast<QCamera3HardwareInterface *>(device->priv);
if (!hw) {
LOGE("NULL camera device");
return -ENODEV;
}
int rc = hw->initialize(callback_ops); //调用了真正实现的初始化逻辑的函数
LOGD("X");
return rc;
}
int QCamera3HardwareInterface::initialize(
const struct camera3_callback_ops *callback_ops)
{
ATRACE_CALL();
int rc;
LOGI("E :mCameraId = %d mState = %d", mCameraId, mState);
pthread_mutex_lock(&mMutex);
// Validate current state
switch (mState) {
case OPENED:
/* valid state */
break;
default:
LOGE("Invalid state %d", mState);
rc = -ENODEV;
goto err1;
}
rc = initParameters(); //参数(mParameters)初始化,注意这里的参数和 CameraParameter 是不同的,它是 metadata_buffer 相关参数的结构。
if (rc < 0) {
LOGE("initParamters failed %d", rc);
goto err1;
}
mCallbackOps = callback_ops; //这里将 camera3_call_back_ops 与 mCallbackOps 关联了起来。
mChannelHandle = mCameraHandle->ops->add_channel( //获取 mChannelHandle 这一句柄,调用的方法实际是 mm_camera_interface.c 中的 mm_camera_intf_add_channel。
mCameraHandle->camera_handle, NULL, NULL, this);
if (mChannelHandle == 0) {
LOGE("add_channel failed");
rc = -ENOMEM;
pthread_mutex_unlock(&mMutex);
return rc;
}
pthread_mutex_unlock(&mMutex);
mCameraInitialized = true;
mState = INITIALIZED;
LOGI("X");
return 0;
err1:
pthread_mutex_unlock(&mMutex);
return rc;
}
(4)mm_camera_interface.c(接口层) :hardware\qcom\camera\qcamera2\stack\mm-camera-interface\src\mm_camera_interface.c
camera_open 中干的事也不多,省略掉了关于为 cam_obj 分配内存以及初始化的部分。实际上是调用实现层中的 mm_camera_open 来真正实现打开相机设备的操作,设备的各种信息都填充到 cam_obj 结构中。
int32_t camera_open(uint8_t camera_idx, mm_camera_vtbl_t **camera_vtbl)
{
int32_t rc = 0;
mm_camera_obj_t *cam_obj = NULL;
/* Do something in */
......
/* Do something out */
rc = mm_camera_open(cam_obj);
/* Do something in */
......
/* Do something out */
}
而关于初始化时调用的 mm_camera_intf_add_channel 代码如下:
static uint32_t mm_camera_intf_add_channel(uint32_t camera_handle,
mm_camera_channel_attr_t *attr,
mm_camera_buf_notify_t channel_cb,
void *userdata)
{
uint32_t ch_id = 0;
mm_camera_obj_t * my_obj = NULL;
LOGD("E camera_handler = %d", camera_handle);
pthread_mutex_lock(&g_intf_lock);
my_obj = mm_camera_util_get_camera_by_handler(camera_handle);
if(my_obj) {
pthread_mutex_lock(&my_obj->cam_lock);
pthread_mutex_unlock(&g_intf_lock);
ch_id = mm_camera_add_channel(my_obj, attr, channel_cb, userdata); //通过调用实现层的 mm_camera_add_channel 来获取一个 channel id,也就是其句柄。
} else {
pthread_mutex_unlock(&g_intf_lock);
}
LOGD("X ch_id = %d", ch_id);
return ch_id;
}
(5)mm_camera.c(实现层) :hardware\qcom\camera\qcamera2\stack\mm-camera-interface\src\mm_camera.c
终于来到最底层的实现了,mm_camera_open 主要工作是填充 my_obj,并且启动、初始化一些线程相关的东西,关于线程的部分我这里就省略掉了。
int32_t mm_camera_open(mm_camera_obj_t *my_obj)
{
char dev_name[MM_CAMERA_DEV_NAME_LEN];
int32_t rc = 0;
int8_t n_try=MM_CAMERA_DEV_OPEN_TRIES;
uint8_t sleep_msec=MM_CAMERA_DEV_OPEN_RETRY_SLEEP;
int cam_idx = 0;
const char *dev_name_value = NULL;
int l_errno = 0;
pthread_condattr_t cond_attr;
LOGD("begin\n");
if (NULL == my_obj) {
goto on_error;
}
dev_name_value = mm_camera_util_get_dev_name(my_obj->my_hdl); //此处调用的函数是为了获取 my_obj 的句柄,这里不深入分析。
if (NULL == dev_name_value) {
goto on_error;
}
snprintf(dev_name, sizeof(dev_name), "/dev/%s",
dev_name_value);
sscanf(dev_name, "/dev/video%d", &cam_idx);
LOGD("dev name = %s, cam_idx = %d", dev_name, cam_idx);
do{
n_try--;
errno = 0;
my_obj->ctrl_fd = open(dev_name, O_RDWR | O_NONBLOCK); //读取设备文件的文件描述符,存到 my_obj->ctrl_fd 中。
l_errno = errno;
LOGD("ctrl_fd = %d, errno == %d", my_obj->ctrl_fd, l_errno);
if((my_obj->ctrl_fd >= 0) || (errno != EIO && errno != ETIMEDOUT) || (n_try <= 0 )) {
break;
}
LOGE("Failed with %s error, retrying after %d milli-seconds",
strerror(errno), sleep_msec);
usleep(sleep_msec * 1000U);
}while (n_try > 0);
if (my_obj->ctrl_fd < 0) {
LOGE("cannot open control fd of '%s' (%s)\n",
dev_name, strerror(l_errno));
if (l_errno == EBUSY)
rc = -EUSERS;
else
rc = -1;
goto on_error;
} else {
mm_camera_get_session_id(my_obj, &my_obj->sessionid); //成功获取到文件描述符后,就要获取 session 的 id 了。
LOGH("Camera Opened id = %d sessionid = %d", cam_idx, my_obj->sessionid);
}
/* Do something in */
......
/* Do something out */
/* unlock cam_lock, we need release global intf_lock in camera_open(),
* in order not block operation of other Camera in dual camera use case.*/
pthread_mutex_unlock(&my_obj->cam_lock);
return rc;
}
初始化的相关部分,mm_camera_add_channel 代码如下:
uint32_t mm_camera_add_channel(mm_camera_obj_t *my_obj,
mm_camera_channel_attr_t *attr,
mm_camera_buf_notify_t channel_cb,
void *userdata)
{
mm_channel_t *ch_obj = NULL;
uint8_t ch_idx = 0;
uint32_t ch_hdl = 0;
//从现有的 Channel 中找到第一个状态为 NOTUSED 的,获取到 ch_obj 中
for(ch_idx = 0; ch_idx < MM_CAMERA_CHANNEL_MAX; ch_idx++) {
if (MM_CHANNEL_STATE_NOTUSED == my_obj->ch[ch_idx].state) {
ch_obj = &my_obj->ch[ch_idx];
break;
}
}
/*初始化 ch_obj 结构。首先调用 mm_camera_util_generate_handler 为其生成一个句柄(也是该函数的返回值),
*然后将状态设置为 STOPPED,注意这里还保存了 my_obj 的指针及其 session id,最后调用 mm_channel_init 完成了 Channel 的初始化。*/
if (NULL != ch_obj) {
/* initialize channel obj */
memset(ch_obj, 0, sizeof(mm_channel_t));
ch_hdl = mm_camera_util_generate_handler(ch_idx);
ch_obj->my_hdl = ch_hdl;
ch_obj->state = MM_CHANNEL_STATE_STOPPED;
ch_obj->cam_obj = my_obj;
pthread_mutex_init(&ch_obj->ch_lock, NULL);
ch_obj->sessionid = my_obj->sessionid;
mm_channel_init(ch_obj, attr, channel_cb, userdata);
}
pthread_mutex_unlock(&my_obj->cam_lock);
return ch_hdl;
}
简图总结:

总而言之,上面这一顿操作下来后,相机从上到下的整个连路就已经打通,接下来应该只要 APP 按照流程下发 Preview 的 Request 就可以开始获取预览数据了。
三、核心概念:Request
request是贯穿camera2数据处理流程最为重要的概念,应用框架是通过向camera子系统发送request来获取其想要的result。
request有下述几个重要特征:
- 一个request可以对应一系列的result。
- request应当包含所有必要的配置信息,存放于metadata中。如:分辨率和像素格式;sensor、镜头、闪光等的控制信息;3A 操作模式;RAW 到 YUV 处理控件;以及统计信息的生成等。
- request需要携带对应的surface(也就是框架里面的stream),用于接收返回的图像。
- 多个request可以同时处于in-flight状态,并且submit request是non-blocking方式的。也就是说,上一个request没有处理完,也可以submit新的request。
- 队列中request的处理总是按照FIFO的形式。
- snapshot的request比preview的request拥有更高的优先级。
3.1、request的整体处理流程

open 流程(黑色箭头线条)
CameraManager注册AvailabilityCallback回调,用于接收相机设备的可用性状态变更的通知。
CameraManager通过调用getCameraIdList()获取到当前可用的camera id,通过getCameraCharacteristcs()函数获取到指定相机设备的特性。
CameraManager调用openCamera()打开指定相机设备,并返回一个CameraDevice对象,后续通过该CameraDevice对象操控具体的相机设备。
使用CameraDevice对象的createCaptureSession()创建一个session,数据请求(预览、拍照等)都是通过session进行。在创建session时,需要提供Surface作为参数,用于接收返回的图像。
configure stream流程(蓝色箭头线条)
申请Surface,如上图的OUTPUT STREAMS DESTINATIONS框,用于在创建session时作为参数,接收session返回的图像。
创建session后,surface会被配置成框架的stream。在框架中,stream定义了图像的size及format。
每个request都需要携带target surface用于指定返回的图像是归属到哪个被configure的stream的。
request处理流程(橙色箭头线条)
CameraDevice对象通过createCaptureRequest()来创建request,每个reqeust都需要有surface和settings(settings就是metadata,request包含的所有配置信息都是放在metadata中的)。
使用session的capture()、captureBurst()、setStreamingRequest()、setStreamingBurst()等api可以将request发送到框架。
预览的request,通过setStreamingRequest()、setStreamingBurst()发送,仅调用一次。将request set到repeating request list里面。只要pending request queue里面没有request,就将repeating list里面的request copy到pending queue里面。
拍照的request,通过capture()、captureBurst()发送,每次需要拍照都会调用。每次触发,都会直接将request入到pending request queue里面,所以拍照的request比预览的request的优先级更高。
in-progress queue代表当前正在处理的request的queue,每处理完一个,都会从pending queue里面拿出来一个新的request放到这里。
数据返回流程(紫色箭头线条)
硬件层面返回的数据会放到result里面返回,会通过session的capture callback回调响应。
3.2、request在HAL的处理方式
(1)framework发送异步的request到hal。
(2)hal必须顺序处理request,对于每一个request都要返回timestamp(shutter,也就是帧的生成时间)、metadata、image buffers。
(3)对于request引用的每一类steam,必须按FIFO的方式返回result。比如:对于预览的stream,result id 9必须要先于result id 10返回。但是拍照的stream,当前可以只返回到result id 7,因为拍照和预览用的stream不一样。
(4)hal需要的信息都通过request携带的metadata接收,hal需要返回的信息都通过result携带的metadata返回。
HAL处理request的整体流程如下图。

request处理流程(黑色箭头线条)
framework异步地submit request到hal,hal依次处理,并返回result。
每个被submit到hal的request都必须携带stream。stream分为input stream和output stream:input stream对应的buffer是已有图像数据的buffer,hal对这些buffer进行reprocess;output stream对应的buffer是empty buffer,hal将生成的图像数据填充的这些buffer里面。
input stream处理流程(图像的INPUT STREAM 1)
request携带input stream及input buffer到hal。
hal进行reprocess,然后新的图像数据重新填充到buffer里面,返回到framework。
output stream处理流程(图像的OUTPUT STREAM 1…N)
request携带output stream及output buffer到hal。
hal经过一系列模块的的处理,将图像数据写到buffer中,返回到frameowork。

被折叠的 条评论
为什么被折叠?



