1 常用组件生命周期
组件从创建到死亡会经历一些特定的阶段
React组件中包含一系列钩子函数(生命周期回调函数),会在特定的时刻调用
我们在定义组件时,会在特定的生命周期回调函数中做特定的工作。
<!DOCTYPE html>
<html>
<head><meta charset="UTF-8"><title>hello_react</title></head>
<body>
<div id="test1"></div>
<!--引入react核心库-->
<script type="text/javascript" src="../js/react.development.js"></script>
<!--引入react-dom,用于支持react操作DOM-->
<script type="text/javascript" src="../js/react-dom.development.js"></script>
<!--引入babel,用于将jsx转换为js-->
<script type="text/javascript" src="../js/babel.js"></script>
<!--引入prop-types,用于对组件标签属性进行限制-->
<script type="text/javascript" src="../js/prop-types.js"></script>
<script type="text/babel"> /*此处一定要写babel*/
class Login extends React.Component {
state = {opacity:1,}
//组件挂载完毕
componentDidMount(){
this.timer = setInterval(() => {
let {opacity} = this.state
opacity-=0.1
if(opacity <= 0) opacity = 1
this.setState({opacity})
}, 200);
}
//组件将要卸载时
componentWillUnmount(){
//清除定时器
clearInterval(this.timer)
}
death = ()=> {
//卸载组件
ReactDOM.unmountComponentAtNode(document.getElementById('test1'))
}
//初始化渲染、状态更新之后
render() {
return (
<div>
<h2 style={{opacity:this.state.opacity}}>React学不会怎么办?</h2>
<button onClick={this.death}>不活了</button>
</div>
)
}
}
//渲染组件到页面
ReactDOM.render(<Login/>, document.getElementById('test1'))
</script>
</body>
</html>
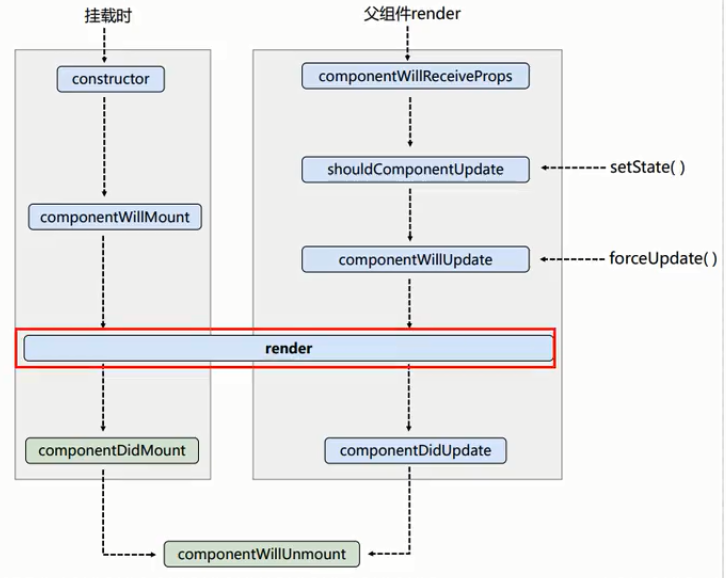
2 组件声明周期演示图

3 全部组件生命周期
初始化阶段:由组件render触发
constructor
componentWillMount
render
componentDidMount
更新阶段:由组件内部this.setState触发或父组件render触发
shoudComponentUpdate
componentWillUpdate
render
componentDidUpdate
卸载组件:
componentWillUnmount
<!DOCTYPE html>
<html>
<head><meta charset="UTF-8"><title>hello_react</title></head>
<body>
<div id="test1"></div>
<!--引入react核心库-->
<script type="text/javascript" src="../js/react.development.js"></script>
<!--引入react-dom,用于支持react操作DOM-->
<script type="text/javascript" src="../js/react-dom.development.js"></script>
<!--引入babel,用于将jsx转换为js-->
<script type="text/javascript" src="../js/babel.js"></script>
<!--引入prop-types,用于对组件标签属性进行限制-->
<script type="text/javascript" src="../js/prop-types.js"></script>
<script type="text/babel"> /*此处一定要写babel*/
class Count extends React.Component {
//构造器
constructor(props){
console.log('Count---constructor')
super(props)
this.state = {count:0}
}
//组件将要挂载的钩子
componentWillMount(){
console.log('Count---componentWillMount')
}
//组件挂载完毕
componentDidMount(){
console.log('Count---componentDidMount')
}
//组件将要卸载时
componentWillUnmount(){
console.log('Count---componentWillUnmount')
}
//控制组件更新的阀门
shoudComponentUpdate(){
console.log('Count---shoudComponentUpdate')
return true
}
//组件将要更新的钩子
componentWillUpdate(){
console.log('Count---componentWillUpdate')
}
//组件更新完毕的钩子
componentDidUpdate(){
console.log('Count---componentDidUpdate')
}
//加1按钮的回调
add = ()=> {
const {count} = this.state
this.setState({count:count+1})
}
//卸载组件按钮的回调
death = ()=> {
//卸载组件
ReactDOM.unmountComponentAtNode(document.getElementById('test1'))
}
//强制更新按钮的回调
force = ()=> {
this.forceUpdate()
}
//初始化渲染、状态更新之后
render() {
console.log('Count---render')
const {count} = this.state
return (
<div>
<h2>当前求和为:{count}</h2>
<button onClick={this.add}>点我+1</button>
<button onClick={this.death}>卸载组件</button>
<button onClick={this.force}>不更改任何状态中的数据,强制更新一下</button>
</div>
)
}
}
class A extends React.Component {
state = {carName:'奔驰'}
changeCar = ()=>{
this.setState({carName:'奥拓'})
}
render() {
return (
<div>
<div>我是A组件</div>
<button onClick={this.changeCar}>换车</button>
<B carName={this.state.carName}/>
</div>
);
}
}
class B extends React.Component {
componentWillReceiveProps() {
console.log('B---componentWillReceiveProps')
}
render() {
return (
<div>
我是B组件,接收到的车是:{this.props.carName}
</div>
);
}
}
//渲染组件到页面
ReactDOM.render(<Count/>, document.getElementById('test1'))
// ReactDOM.render(<A/>, document.getElementById('test1'))
</script>
</body>
</html>
5114

被折叠的 条评论
为什么被折叠?



