目录
上一篇我们介绍了XL-Driver-Library及其通用Commands接口函数,本篇介绍CAN通信相关的Commands接口,On Bus(报文收发)
附Vector官方提供的XL-Driver-Library使用说明:
Driver Library for the Vector Network Interfaces
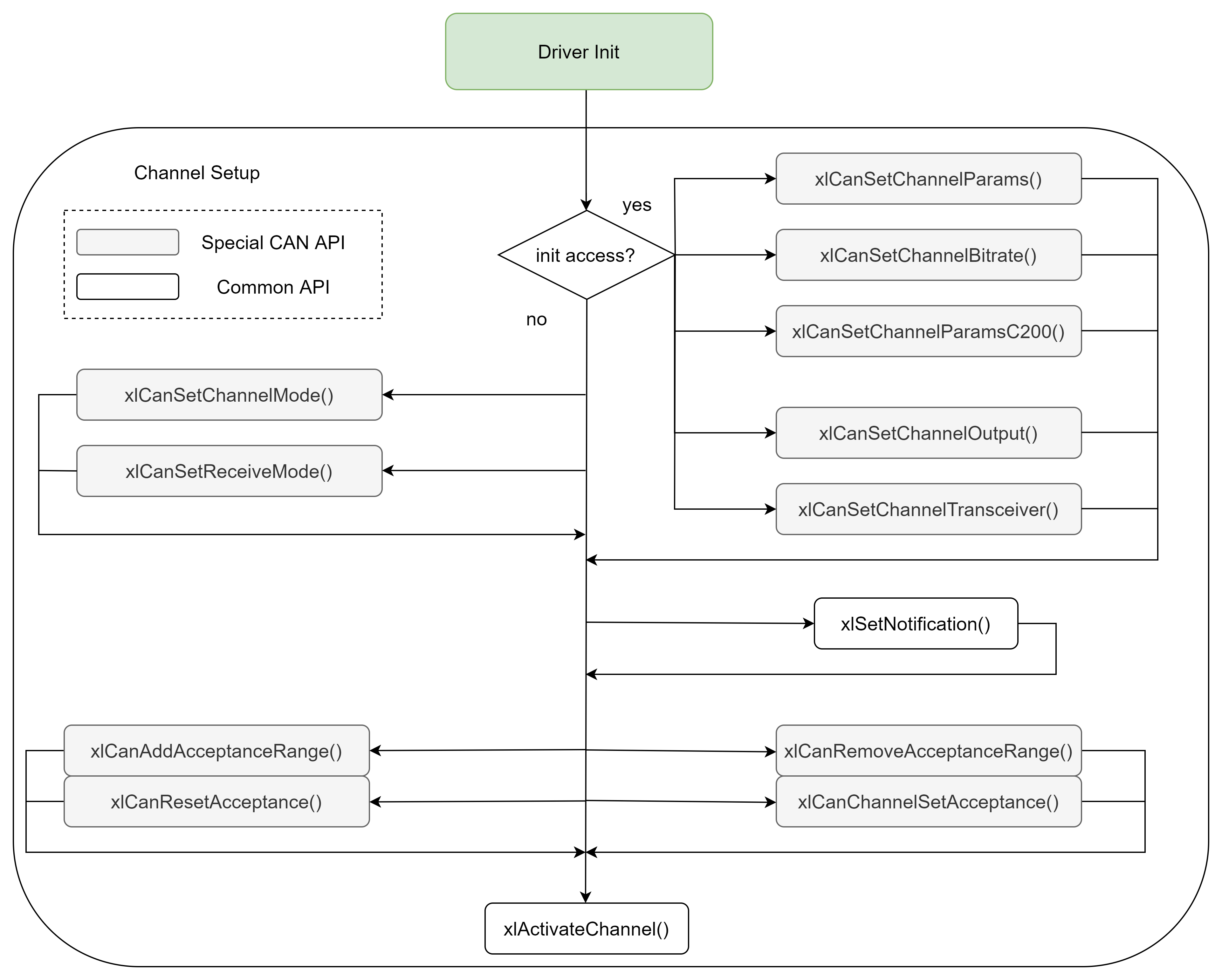
1 通道激活Channel Setup之采样配置

置灰的接口函数为CAN模块专属的API
以下仅针对需要用到的接口函数进行介绍,其他接口函数为非必要,想了解可以参考用户手册研究实践一下,欢迎交
CAN通信接口函数详解

最低0.47元/天 解锁文章
626

被折叠的 条评论
为什么被折叠?



